开源流程引擎Snaker
Snaker工作流引擎本着轻量、简单、灵巧理念设计。
一、轻量:
1、可以使用JDBC+Dbutils独立运行,也可以依赖主流的ioc、orm框架运行
2、整个jar占用170K
二、简单:
1、流程组件简单。
这方面纠结很久,像jbpm包括(State/Hql/Sql/Jms/Custom/Java/Script等)真正用到的有几个呢?很多组件仅仅是附属品,但是会增加学习成本
2、表设计简单(目前只有7张表)
http://git.oschina.net/yuqs/snaker/wikis/DataBase
实际上,如果各种数据库对表分区支持较好,可去除历史记录的3张表。
3、上手简单
只需要根据实际的项目环境配置snaker.properties/snaker.xml两个文件即可
三、灵巧:
1、扩展性:暴露较多的可扩展接口,甚至是核心的流程组件(只需在snaker.xml中增加bean的配置即可)。
2、数据持久层面支持jdbc+dbutils、mybatis、hibernate、springjdbc。目前支持的数据库有oracle、mysql、sqlserver。
当然,基于以上三点设计肯定会损失流程引擎的一些特性。所以Snaker目前主要针对中小型项目需要增加工作流特性的系统。
如果,你的项目中部分业务需要使用工作流而觉得JBPM、ACTIVITI开发成本太高时,可考虑Snaker!
项目包括三部分:
Snaker:流程引擎,负责流程的调度与执行
Snaker-Designer:流程设计器(基于Eclipse RCP设计的插件)
Snaker-Web:使用SpringMVC、Shiro、Spring、Hibernate整合的一套案例平台
数据库表设计:
http://git.oschina.net/yuqs/snaker/wikis/DataBase
入门手册:
http://git.oschina.net/yuqs/snaker/wikis/QuickStart
支持以下流程模型:<br>
1、简单直流:
2、选择分支:
3、并行:
4、子流程串行:
5、子流程并行:
6、请假流程的案例:
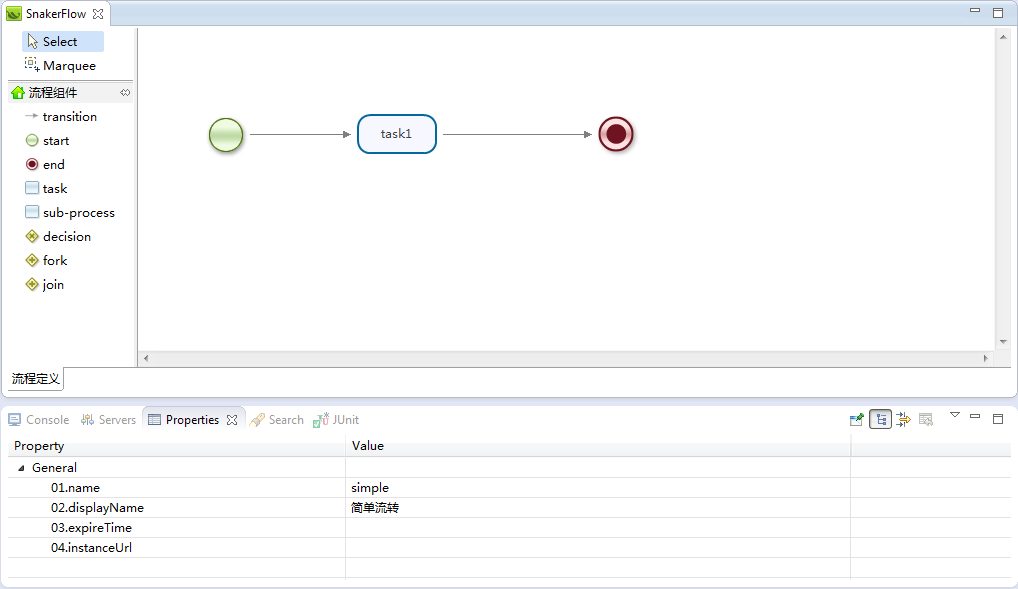
目前流程设计器的图形元素使用JBPM-JPDL的元素(个人觉得图标比较美观),如下图:
具体请参考:
wiki:http://git.oschina.net/yuqs/snaker/wikis/home
source:http://git.oschina.net/yuqs/snaker 27 楼 sgq0085 2013-11-19 现在用Activiti跟Spring整合感觉很方便了,Modeler也可以很完美的整合进来。
能告知跟Activiti相比较,从对BMPN的支持、易用性、运行速度等相比较有什么优点么? 28 楼 Dead_knight 2013-11-19 sgq0085 写道现在用Activiti跟Spring整合感觉很方便了,Modeler也可以很完美的整合进来。
能告知跟Activiti相比较,从对BMPN的支持、易用性、运行速度等相比较有什么优点么?
感谢您的关注。不知道你用activiti整合到实际项目中一共花了多长时间(并不是说简单的框架整合,而是与实际项目的业务整合),比如说:待办任务、历史任务、流程部署、子流程执行等等。
临远的:https://github.com/xuhuisheng/activiti-demo整合的还不错。
snaker的定位是简单集成,多环境支持(对于运维阶段的项目整合工作流比较有利)。与jbpm、activiti不是一个级别的(我认为这两个框架时大而全),snaker算是精简版(因为舍弃了一些功能,特别是对bpmn支持有限)。
运行速度方面,要看使用什么orm了(主要影响速度的地方还是在持久层)。snaker提供jdbc+dbutils、mybatis、springjdbc、hibernate几种实现。 29 楼 bjmike 2013-11-19 不错研究一下 30 楼 amu0712 前天 不错,能否写个详细点快速入门,入门手册有些简单~ 31 楼 Dead_knight 前天 bjmike 写道不错研究一下
感谢支持 32 楼 Dead_knight 前天 amu0712 写道不错,能否写个详细点快速入门,入门手册有些简单~
这里提供的入门手册仅仅是用于执行测试用例使用。
目前正在开发snaker-web,一个使用springmvc+shiro+hibernate3,并整合snaker的web应用,尽请期待。
等snaker-web开发完了,就编写详细的文档 33 楼 amu0712 前天 会关注的,期待! 以前用过很多工作流,都不是很满意 34 楼 9344187 前天 怎么关注snaker的进展,有微信微博之类的吗 35 楼 Dead_knight 前天 9344187 写道怎么关注snaker的进展,有微信微博之类的吗
感谢关注。目前的更新只是放在wiki中。 36 楼 cq_charlie 前天 LZ能转换成普通JAVA项目吗? 37 楼 zhushaolong 前天 正需要!帅呆了!顶一个! 38 楼 Dead_knight 前天 cq_charlie 写道LZ能转换成普通JAVA项目吗?
好的,明天转换一下 39 楼 Dead_knight 前天 cq_charlie 写道LZ能转换成普通JAVA项目吗?
已转换为普通的java项目,地址为:
http://git.oschina.net/yuqs/snaker/attach_files 40 楼 gx4air 昨天 designer怎么用啊?急啊!!!! 41 楼 Dead_knight 昨天 gx4air 写道designer怎么用啊?急啊!!!!
http://git.oschina.net/yuqs/snaker/attach_files
在这里下载designer的jar包,放到eclipse的plugins目录下。我测试过的版本时eclipse4.2和4.3两个版本 42 楼 hn.hb 昨天 建议建立一个q~q群,大家一起讨论 43 楼 cq_charlie 昨天 感谢LZ,强烈建议建立群讨论
Dead_knight 写道cq_charlie 写道LZ能转换成普通JAVA项目吗?
已转换为普通的java项目,地址为:
http://git.oschina.net/yuqs/snaker/attach_files
44 楼 gx4air 昨天 有界面吗?怎么打开!? 45 楼 hycx227 18 小时前 要是有个简单的整合文档就好了。 46 楼 zhushaolong 15 小时前 lz已经建了群 大家去吧 293568574 hn.hb 写道建议建立一个q~q群,大家一起讨论