HashMap和ConcurrentHashMap分享
大家一看到这两个类就能想到HashMap不是线程安全的,ConcurrentHashMap是线程安全的。除了这些,还知道什么呢?
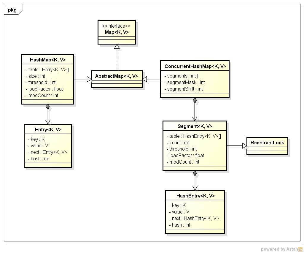
先看一下简单的类图:
从类图中可以看出来在存储结构中ConcurrentHashMap比HashMap多出了一个类Segment,而Segment是一个可重入锁。
ConcurrentHashMap是使用了锁分段技术技术来保证线程安全的。
锁分段技术:首先将数据分成一段一段的存储,然后给每一段数据配一把锁,当一个线程占用锁访问其中一个段数据的时候,其他段的数据也能被其他线程访问。
属性说明:
我们会发现HashMap和Segment里的属性值基本是一样的,因为Segment的本质上就是一个加锁的HashMap,下面是每个属性的意义:
table:数据存储区
size,count: 已存数据的大小
threshold:table需要扩容的临界值,等于table的大小*loadFactor
loadFactor: 装载因子
modCount: table结构别修改的次数
hash算法和table数组长度:
仔细阅读HashMap的构造方法的话,会发现他做了一个操作保证table数组的大小是2的n次方。
如果使用new HashMap(10)新建一个HashMap,你会发现这个HashMap中table数组实际的大小是16,并不是10.
为什么要这么做呢?这就要从HashMap里的hash和indexFor方法开始说了。
int hash = hash(key.hashCode()); return segmentFor(hash).get(key, hash);