首页
诗词
字典
板报
句子
名言
友答
励志
学校
网站地图
开源软件
互联网
操作系统
开源软件
共享软件
系统运维
其他相关
当前位置:
首页
>
教程频道
>
其他教程
>
开源软件
>
hadoop 源码分析(4)JobTracker 添加job 到schduler 队列中
2013-04-02
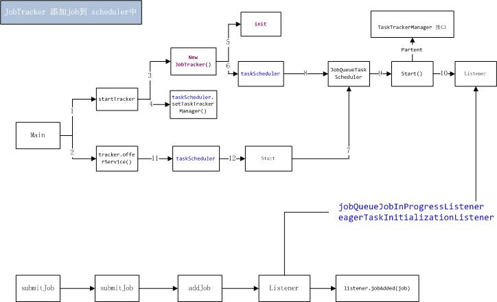
hadoop 源码分析(四)JobTracker 添加job 到schduler 队列中启动 JobTracker 1. 进入main方法:
hadoop 源码分析(四)JobTracker 添加job 到schduler 队列中
启动 JobTracker
1. 进入main方法:
查看更多
下一篇
本文网址:
https://www.reader8.net/jiaocheng/20130402/2233954.html
读书人精选
热点排行
sts maven多模块开发报错
Hbase错误 正在找解决方法 ~
docx4j写入word中文乱码有关问题
【转】ssh 无密码登录本机失败有关问题
Lucene4.3进阶开发之光照光华(十四)
利用 @RequestMapping 多样的参数类型简
Unable to load native-hadoop library
linux常用命令语法解析
为何jeecg没有用a.b而用了a_b
Magento 二 Developer Chat 10-31-12