首页 诗词 字典 板报 句子 名言 友答 励志 学校 网站地图
当前位置: 首页 > 教程频道 > 开发语言 > 编程 >

LLVM 源码分析(4)FunctionPass

2013-04-02 
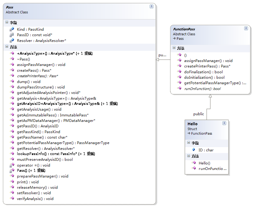
LLVM 源码分析(四)FunctionPassFunctionPass 主要增加doInitaliztion() doFinalization()runOnFunction(

LLVM 源码分析(四)FunctionPass

LLVM 源码分析(4)FunctionPassFunctionPass 主要增加doInitaliztion() ;doFinalization();runOnFunction();
1.

bool FunctionPass::doInitialization(Module &) {  // By default, don't do anything.  return false;}bool FunctionPass::doFinalization(Module &) {  // By default, don't do anything.  return false;}

   PassManager.cpp
// Implement doInitialization and doFinalizationbool BBPassManager::doInitialization(Module &M) {  bool Changed = false;  for (unsigned Index = 0; Index < getNumContainedPasses(); ++Index)    Changed |= getContainedPass(Index)->doInitialization(M);  return Changed;}bool BBPassManager::doFinalization(Module &M) {  bool Changed = false;  for (unsigned Index = 0; Index < getNumContainedPasses(); ++Index)    Changed |= getContainedPass(Index)->doFinalization(M);  return Changed;}


2.runOnFunction - Virtual method overriden by subclasses to do the per-function processing of the pass.

 和runOnModule 类似都是随着FunctionPass 的执行而执行


LLVM 源码分析(4)FunctionPass 
#include "llvm/Pass.h"#include "llvm/Function.h"#include "llvm/Support/raw_ostream.h"namespace {  // Hello - The first implementation, without getAnalysisUsage.  struct Hello : public FunctionPass {    static char ID; // Pass identification, replacement for typeid    Hello() : FunctionPass(ID) {}    virtual bool runOnFunction(Function &F) {      ++HelloCounter;      errs() << "Hello: ";      errs().write_escaped(F.getName()) << '\n';      return false;    }   bool doInitialization(Module &F){        // By default, don't do anything.        errs()<<"Module test";        return false;    }  };}char Hello::ID = 0;static RegisterPass<Hello> X("hello", "Hello World Pass");

1楼ychw3658小时前
图片都有点不太正常 鼠标左键按住拖到就可以去另外的网页里面看了

热点排行