首页 诗词 字典 板报 句子 名言 友答 励志 学校 网站地图
当前位置: 首页 > 教程频道 > 移动开发 > Android >

Android仿众人客户端(v5.7.1)——人人授权访问界面

2013-04-02 
Android仿人人客户端(v5.7.1)——人人授权访问界面转载请标明出处:http://blog.csdn.net/android_ls/article

Android仿人人客户端(v5.7.1)——人人授权访问界面

转载请标明出处:http://blog.csdn.net/android_ls/article/details/8725422
 声明:仿人人项目,所用所有图片资源都来源于官方人人android客户端,编写本应用的目的在于学习交流,如涉及侵权请告知,我会及时换掉用到的相关图片。

          以前在公司做Android应用(后面简称App)时的疑惑: 我只想实现用户可以用人人账号能登录我们的App,可以将自己在我们App中看到的,某些喜欢的内容分享给自己在人人上的朋友、同事和同学等。但是我又不想使用人人官方提供的SDK。理由:太大,有人可能要说,可以去掉没用到的类文件,我想说的是太费事了(我当时就这件事花了一天多时间);授权界面的Dialog觉得不美观,我自己得改。当时我就在想人人如果能提供一个小点的SDK只有我说的那两个功能就好了,欣赏大多数应用,里面用到人人提供的功能的就是我说的这两个。鉴于此,这次我不想使用人人提供的SDK(当然肯定会参考),所有功能自己编码实现,这对我来说是一个挑战,不过我喜欢这种有挑战的事。好了开始正题,这篇是在前面Android仿人人客户端(v5.7.1)——欢迎和导引界面的类图的基础上进行的,不明白可以查看下。

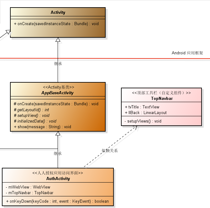
一、类图如下:

Android仿众人客户端(v5.7.1)——人人授权访问界面

二、编码实现:

       1、布局文件:

             a. 主布局文件(auth.xml)

<?xml version="1.0" encoding="utf-8"?><LinearLayout xmlns:android="http://schemas.android.com/apk/res/android"    android:layout_width="fill_parent"    android:layout_height="fill_parent"    android:orientation="vertical" >    <com.everyone.android.widget.TopNavbar        android:id="@+id/rl_top_navbar"        android:layout_width="fill_parent"        android:layout_height="50dip" />    <WebView        android:id="@+id/wv_auth"        android:layout_width="fill_parent"        android:layout_height="fill_parent" /></LinearLayout>

             b. 顶部工具栏(或者菜单栏)的布局文件(top_navbar.xml)

<RelativeLayout xmlns:android="http://schemas.android.com/apk/res/android"    style="@style/top_navbar" >    <LinearLayout        android:id="@+id/ll_back"        android:layout_width="60dip"        android:layout_height="fill_parent"        android:background="@drawable/v5_0_1_flipper_head_title_wrapper_background"        android:gravity="center_vertical" >        <ImageView            android:id="@+id/iv_back"            android:layout_width="25dip"            android:layout_height="25dip"            android:layout_marginLeft="15dip"            android:src="@drawable/v5_0_1_flipper_head_back" />    </LinearLayout>    <ImageView        android:id="@+id/iv_line_separator"        android:layout_width="1dip"        android:layout_height="25dip"        android:layout_centerVertical="true"        android:layout_toRightOf="@+id/ll_back"        android:background="@drawable/v5_0_1_flipper_head_separator" />    <TextView        android:id="@+id/tv_title"        android:layout_width="wrap_content"        android:layout_height="wrap_content"        android:layout_centerVertical="true"        android:layout_marginLeft="15dip"        android:layout_toRightOf="@+id/iv_line_separator"        android:text="人人授权访问"        android:textColor="#FFFFFF"        android:textSize="17dip"        android:textStyle="bold" /></RelativeLayout>

       2、应用授权界面的具体实现:

            a. 初始组件:

  @Override    protected void setupView() {        mTopNavbar = (TopNavbar) findViewById(R.id.rl_top_navbar);        mWebView = (WebView) findViewById(R.id.wv_auth);        mWebView.setVerticalScrollBarEnabled(false);        mWebView.setHorizontalScrollBarEnabled(false);        mWebView.getSettings().setJavaScriptEnabled(true);    }

            b. 组拼请求参数

    StringBuilder authorizeUrl = new StringBuilder(Constant.AUTHORIZE_URL);        authorizeUrl.append("?");        authorizeUrl.append("client_id=").append(Constant.API_KEY);        authorizeUrl.append("&redirect_uri=").append(Constant.DEFAULT_REDIRECT_URI);        authorizeUrl.append("&response_type=").append("token");        authorizeUrl.append("&display=").append("touch");        String scope = TextUtils.join(" ", Constant.HAVE_PERMISSIONS);        authorizeUrl.append("&scope=").append(scope);        Log.i(TAG, "authorizeUrl = " + authorizeUrl.toString());

           c. 使用WebView组件加载授权界面  

 mWebView.loadUrl(authorizeUrl.toString());                // 以POST方式请求        // mWebView.postUrl(Constant.AUTHORIZE_URL, EncodingUtils.getBytes(sb.toString(), "BASE64"));        mWebView.setWebViewClient(new WebViewClient() {            public boolean shouldOverrideUrlLoading(WebView webView, String url) {                Log.i(TAG, "shouldOverrideUrlLoading() Redirect URL = " + url);                if (url.startsWith(Constant.DEFAULT_REDIRECT_URI + "#error=login_denied")) {                    AuthActivity.this.onBackPressed();                } else if(url.startsWith("http://graph.renren.com/oauth/login_success.html#access_token")) {                    String accessToken = url.substring(url.indexOf("="), url.indexOf("&"));                    Log.i(TAG, "accessToken = " + accessToken);                                        AuthActivity.this.onBackPressed();                    return false;                }                                webView.loadUrl(url);                return true;            }            public void onReceivedSslError(WebView view, SslErrorHandler handler, android.net.http.SslError errorCode) {                // 在默认情况下,通过loadUrl(String url)方法,可以顺利load。                // 但是,当load有ssl层的https页面时,如果这个网站的安全证书在Android无法得到认证,WebView就会变成一个空白页,                // 而并不会像PC浏览器中那样跳出一个风险提示框。因此,我们必须针对这种情况进行处理。(这个证书限于2.1版本以上的Android 系统才可以)                                // 默认的处理方式,WebView变成空白页                // handler.cancel();                                 // 接受证书                   handler.proceed();            }            @Override            public void onReceivedError(WebView view, int errorCode,                    String description, String failingUrl) {                super.onReceivedError(view, errorCode, description, failingUrl);                AuthActivity.this.onBackPressed();            }            public void onPageStarted(WebView view, String url, Bitmap favicon) {                Log.i(TAG, "Webview loading URL: " + url);                super.onPageStarted(view, url, favicon);            }            public void onPageFinished(WebView view, String url) {                Log.i(TAG, "onPageFinished() url = " + url);                super.onPageFinished(view, url);            }        });

                 d. Back键事件处理

 @Override    public boolean onKeyDown(int keyCode, KeyEvent event) {        if (keyCode == KeyEvent.KEYCODE_BACK) {            if (mWebView != null) {                mWebView.stopLoading();            }        }        return super.onKeyDown(keyCode, event);    }

        应用授权界面,完整代码:

package com.everyone.android.ui;import android.graphics.Bitmap;import android.os.Bundle;import android.text.TextUtils;import android.util.Log;import android.view.KeyEvent;import android.view.View;import android.webkit.SslErrorHandler;import android.webkit.WebView;import android.webkit.WebViewClient;import com.everyone.android.AppBaseActivity;import com.everyone.android.R;import com.everyone.android.utils.Constant;import com.everyone.android.widget.TopNavbar;/** * 功能描述:应用授权界面 * @author android_ls */public class AuthActivity extends AppBaseActivity {    /**     * 打印Log的标签     */    private static final String TAG = "AuthActivity";    private WebView mWebView;    private TopNavbar mTopNavbar;    @Override    public void onCreate(Bundle savedInstanceState) {        super.onCreate(savedInstanceState);        // 顶部返回按钮事件处理        mTopNavbar.llBack.setOnClickListener(new View.OnClickListener() {            @Override            public void onClick(View v) {                onBackPressed();            }        });            }    @Override    protected void setupView() {        mTopNavbar = (TopNavbar) findViewById(R.id.rl_top_navbar);        mWebView = (WebView) findViewById(R.id.wv_auth);        mWebView.setVerticalScrollBarEnabled(false);        mWebView.setHorizontalScrollBarEnabled(false);        mWebView.getSettings().setJavaScriptEnabled(true);    }    @Override    protected int getLayoutId() {        return R.layout.auth;    }        @Override    protected void initializedData() {        // 组拼请求参数        StringBuilder authorizeUrl = new StringBuilder(Constant.AUTHORIZE_URL);        authorizeUrl.append("?");        authorizeUrl.append("client_id=").append(Constant.API_KEY);        authorizeUrl.append("&redirect_uri=").append(Constant.DEFAULT_REDIRECT_URI);        authorizeUrl.append("&response_type=").append("token");        authorizeUrl.append("&display=").append("touch");        String scope = TextUtils.join(" ", Constant.HAVE_PERMISSIONS);        authorizeUrl.append("&scope=").append(scope);        Log.i(TAG, "authorizeUrl = " + authorizeUrl.toString());                mWebView.loadUrl(authorizeUrl.toString());                // 以POST方式请求        // mWebView.postUrl(Constant.AUTHORIZE_URL, EncodingUtils.getBytes(sb.toString(), "BASE64"));        mWebView.setWebViewClient(new WebViewClient() {            public boolean shouldOverrideUrlLoading(WebView webView, String url) {                Log.i(TAG, "shouldOverrideUrlLoading() Redirect URL = " + url);                if (url.startsWith(Constant.DEFAULT_REDIRECT_URI + "#error=login_denied")) {                    AuthActivity.this.onBackPressed();                } else if(url.startsWith("http://graph.renren.com/oauth/login_success.html#access_token")) {                    String accessToken = url.substring(url.indexOf("="), url.indexOf("&"));                    Log.i(TAG, "accessToken = " + accessToken);                                        AuthActivity.this.onBackPressed();                    return false;                }                                webView.loadUrl(url);                return true;            }            public void onReceivedSslError(WebView view, SslErrorHandler handler, android.net.http.SslError errorCode) {                // 在默认情况下,通过loadUrl(String url)方法,可以顺利load。                // 但是,当load有ssl层的https页面时,如果这个网站的安全证书在Android无法得到认证,WebView就会变成一个空白页,                // 而并不会像PC浏览器中那样跳出一个风险提示框。因此,我们必须针对这种情况进行处理。(这个证书限于2.1版本以上的Android 系统才可以)                                // 默认的处理方式,WebView变成空白页                // handler.cancel();                                 // 接受证书                   handler.proceed();            }            @Override            public void onReceivedError(WebView view, int errorCode,                    String description, String failingUrl) {                super.onReceivedError(view, errorCode, description, failingUrl);                AuthActivity.this.onBackPressed();            }            public void onPageStarted(WebView view, String url, Bitmap favicon) {                Log.i(TAG, "Webview loading URL: " + url);                super.onPageStarted(view, url, favicon);            }            public void onPageFinished(WebView view, String url) {                Log.i(TAG, "onPageFinished() url = " + url);                super.onPageFinished(view, url);            }        });    }        @Override    public boolean onKeyDown(int keyCode, KeyEvent event) {        if (keyCode == KeyEvent.KEYCODE_BACK) {            if (mWebView != null) {                mWebView.stopLoading();            }        }        return super.onKeyDown(keyCode, event);    }    }

TopNavbar类:

package com.everyone.android.widget;import android.content.Context;import android.util.AttributeSet;import android.view.LayoutInflater;import android.widget.FrameLayout;import android.widget.LinearLayout;import android.widget.RelativeLayout;import android.widget.TextView;import com.everyone.android.R;/** * 功能描述:自定义顶部工具栏 * @author android_ls * 创建日期:2013-03-26 */public class TopNavbar extends FrameLayout {    public TextView tvTitle;    public LinearLayout llBack;    public TopNavbar(Context context) {        super(context);        setupViews();    }    public TopNavbar(Context context, AttributeSet attrs) {        super(context, attrs);        setupViews();    }    private void setupViews() {        final LayoutInflater mLayoutInflater = LayoutInflater.from(getContext());        RelativeLayout rlTopNavbar = (RelativeLayout) mLayoutInflater.inflate(R.layout.top_navbar, null);        addView(rlTopNavbar);        llBack = (LinearLayout) rlTopNavbar.findViewById(R.id.ll_back);        tvTitle = (TextView) rlTopNavbar.findViewById(R.id.tv_title);    }}

常量类:

package com.everyone.android.utils;/** * 功能描述:常量类 * @author android_ls */public class Constant {    /**     * 人人登录和授权的地址     */    public static final String AUTHORIZE_URL = "https://graph.renren.com/oauth/authorize";    /**     * 默认重定向URL     */    public static final String DEFAULT_REDIRECT_URI = "http://graph.renren.com/oauth/login_success.html";        /**     * 第三方应用所拥有的权限     */    public static final String[] HAVE_PERMISSIONS = { "publish_feed", "create_album", "photo_upload", "read_user_album", "status_update",            "read_user_blog", "read_user_checkin", "read_user_feed", "read_user_guestbook", "read_user_invitation", "read_user_like_history",            "read_user_message", "read_user_notification", "read_user_photo", "read_user_status", "read_user_comment", "read_user_share",            "read_user_request", "publish_blog", "publish_checkin", "publish_feed", "publish_share", "write_guestbook", "send_invitation",             "send_request", "send_message", "send_notification", "photo_upload", "create_album", "publish_comment", "operate_like", "admin_page" };        /**     * API_KEY     */    public static final String API_KEY = "661ea1ba2d6b49859be197d77fe361f1";    /**     * Secret Key     */    public static final String SECRET_KEY = "a088d31cd5d341819bfc75ac0208b5e1";    /**     * 应用ID     */    public static final String APP_ID = "195789";    }


三、运行效果图:

Android仿众人客户端(v5.7.1)——人人授权访问界面

 

热点排行