首页 诗词 字典 板报 句子 名言 友答 励志 学校 网站地图
当前位置: 首页 > 教程频道 > 移动开发 > Android >

Android仿众人客户端(v5.7.1)——欢迎和导引界面的类图

2013-03-28 
Android仿人人客户端(v5.7.1)——欢迎和导引界面的类图转载请标明出处:http://blog.csdn.net/android_ls/art

Android仿人人客户端(v5.7.1)——欢迎和导引界面的类图

转载请标明出处:http://blog.csdn.net/android_ls/article/details/8711763

声明:仿人人项目,所用所有图片资源都来源于官方人人android客户端,编写本应用的目的在于学习交流,如涉及侵权请告知,我会及时换掉用到的相关图片。
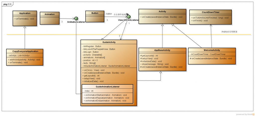
欢迎、导引界面和项目框架初步的类图,如下:

Android仿众人客户端(v5.7.1)——欢迎和导引界面的类图

其它的类图后面会补上,请期待。。。

热点排行