首页
诗词
字典
板报
句子
名言
友答
励志
学校
网站地图
其他相关
互联网
操作系统
开源软件
共享软件
系统运维
其他相关
当前位置:
首页
>
教程频道
>
其他教程
>
其他相关
>
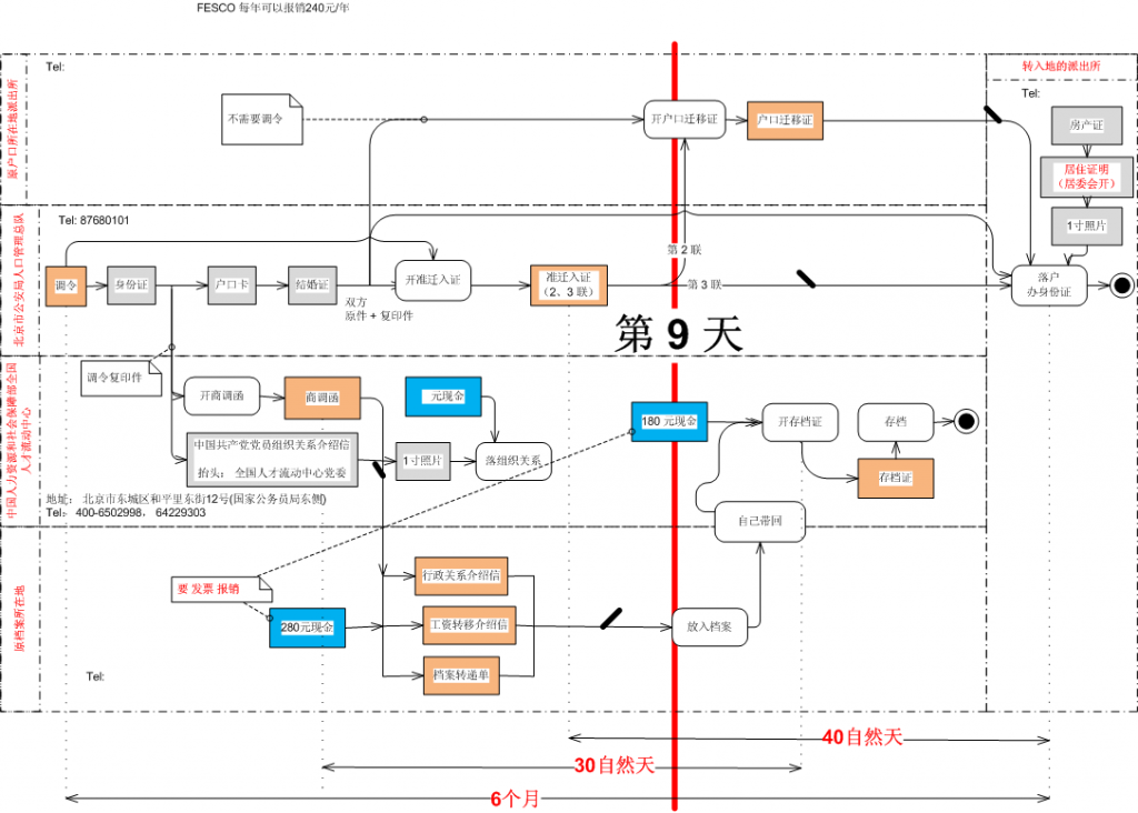
调户籍和档案进京的流程
2013-02-24
调户口和档案进京的流程办理北京户口的流程qq群 44595414
调户口和档案进京的流程
办理北京户口的流程
qq群 44595414
查看更多
下一篇
本文网址:
https://www.reader8.net/jiaocheng/20130224/2132295.html
读书人精选
热点排行
形容词,名词记忆(7):ic,an,id后缀常用词
算法导论Lecture 五:线性时间排序
MSP430 ADC12学习札记
偶一友人干公安
2014这个年根儿
poj1286-polya计数、burnside定律
中国银行和工行可转债
Intellij idea各历史版本上载
《行之有效的管理者》
体育摄影中高速对焦的技巧