LINQ查询表达式--学习linq的资料和笔记(三)
中高级.net程序员群 web方向为主,北京地区 不定期聚会,实名QQ群:249993094
进群的问题为:类的属性的本质是什么?
没有标准答案 全靠自己的理解回答 !
以下文章摘自博客园life a poem 的博客;
书写LINQ查询时又两种语法可供选择:方法语法(Fluent Syntax)和查询表达式(Query Expression)。
LINQ方法语法的本质是通过扩展方法和Lambda表达式来创建查询。C# 3.0对于LINQ表达式还引入了声明式的查询表达式,也叫查询语法,通常来讲,它是创建LINQ查询的更加快捷的方式。尽管通过查询语法写出的查询比较类似于SQL查询,但实际上查询表达式的产生并不是建立在SQL之上,而是建立在函数式编程语言如LISP和Haskell中的list comprehensions(列表解析)功能之上。本篇会对LINQ查询语法进行详细的介绍。
我们在前一篇LINAQ方法语法中所举的示例:获取所有包含字母”a”的姓名,按长度排序并将结果转为大写。下面是与之等价的查询表达式语法:

static void Main(string[] args)
{
string[] names = { "Tom", "Dick", "Harry", "Mary", "Jay" };
IEnumerable<string> query =
from n in names
where n.Contains("a") // Filter elements
orderby n n.Length // Sort elements, (orderby n 改为 orderby n.Length, 感谢网友搏击的小船发现该处错误)
select n.ToUpper(); // Translate each element
foreach (string name in query)
Console.WriteLine(name);
}

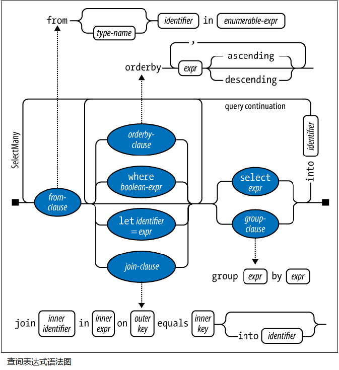
查询表达式总是以from子句开始,以select或者group子句结束。From子句定义了查询的范围变量(range variable),可以认为该变量是对输入sequence的一个遍历,就像foreach做的那样。下面这幅图描述了查询表达式的完整语法:

当然,.NET公共语言运行库(CLR)并不具有查询语法的概念。编译器会在程序编译时把查询表达式转换为方法语法,即对扩展方法的调用。这意味着,我们用查询表达式写出来的LINQ查询都有等价的方法语法。对于上例中的查询表达式,编译器会转换成下面的方法语法:
IEnumerable<string> query = names
.Where (n => n.Contains("a"))
.OrderBy(n => n.Length)
.Select (n => n.ToUpper());
然后,应用编译器对于方法语法的处理规则,上面的Where, OrderBy, Select查询运算符会绑定到Enumerable类中的相应扩展方法。
范围变量是紧随from关键字之后定义的变量,一个范围变量指向当前操作符所对应的输入sequence中的当前元素。在我们的示例中,范围变量出现在每一个查询子句中,但要注意的是,变量实际是对不同sequence的遍历,因为Where、OrderBy、Select会有不同的输入sequence:
IEnumerable<string> query =
from n in names //n是我们定义的范围变量
where n.Contains("a") //n直接来自names array
orderby n.Length //n来自filter之后的subsequent
select n.ToUpper(); //n来自OrderBy之后的subsequent
当 编译器把上面的查询语法翻译成方法语法后,我们会更清楚的看到范围变量的这种行为:
IEnumerable<string> query2 = names
.Where(n => n.Contains("a")) //n直接来自names array
.OrderBy(n => n.Length) //n来自filter之后的subsequent
.Select(n => n.ToUpper()); //n来自OrderBy之后的subsequent
除了from关键字后面的范围变量,查询表达式还允许我们通过下面的子句引入新的范围变量:
稍后我们会在“LINQ中的子查询、创建策略和数据转换”一篇中讨论他们的使用方法和适用场景。
查询表达式和方法语法各有所长。对下面的场景来讲,用查询表达式写出来得查询会更加简洁:
在简单的使用Where、OrderyBy、Select时,两种语法结构并没有大的差别,此时可以根据你的喜好任意选择。
对于只有单个查询运算符组成的查询,方法语法会更加简短和易于理解。
最后,对于没有对应查询表达式关键字的查询运算符,我们就只能选择方法语法了。下面是存在对应查询表达式关键字的运算符:Where、Select、SelectMany、OrderBy、ThenBy、OrderByDescending、ThenByDescending、GroupBy、Join、GroupJoin。
当一个查询运算符没有对应的查询语法时,我们可以组合使用查询语法和方法语法。唯一的约束是查询中的每一个查询语法部分必须是完整的,如以from开始以select或group结束。如下例:
string[] names = { "Tom", "Dick", "Harry", "Mary", "Jay" };
// 计算包含字母”a”的姓名总数
int matches = (from n in names where n.Contains("a") select n).Count(); // 3
// 按字母顺序排序的第一个名字
string first = (from n in names orderby n select n).First(); // Dick这种组合语法通常在书写更加复杂的查询时会具有优势,像上面这种简单的查询,我们只需要使用方法语法就能收到很好的效果:
int matches = names.Where(n => n.Contains("a")).Count(); // 3
string first = (names.OrderBy(n => n)).First(); // Dick 
查询表达式跟sql语句的查询很像,只是sql的语句像是陈述叙述的语句,需要根据其中的优先级进行处理,而C#的linq查询表达式则是按操作顺序来写的,如:
sql 语句
select a,b,count(sum(c)) over ()
from t
where t.d=1
start with e is not null connect by prior f=g
group by a,b
having sum(c)>100
order by 3;
这个SQL包含:
1. SELECT 子句
2. group by子句
3. 分析函数
4. from子句
5. where子句
6. start with...connect by子句
7. having子句
8. order by子句
我认为顺序是:from子句 -> start with...connect by子句 -> where子句 -> group by子句 -> having子句 -> 分析函数 -> order by子句 -> SELECT 子句
在查询表达式里 我们用的 既是
from n in names where n.Contains("a") select n这是在些查询表达式 时 顺序上的理解!分享给大家!