【转】Websphere Application Server 6.0配置与管理
【背景说明】
最近转用RAD做开发,今天本机上连开几个RSDP(Rational Software Development Platform)跑不同的项目,结果发布其中一个项目时,WAS(WebSphere Application Server)报错了!
1)运行时位置不正确,不能启动服务器。2)kill掉eclipse进程,出现“JVM terminated.”窗口。
?
平时重设一下服务器的运行时位置基本解决问题,但今天同时开几个RSDP分别跑不同项目后,死活起不来~~
?
正纳闷有没WAS的快速概览的东东,以便使用过程中心中有底,结果找到这篇扫盲博文,转过来慢慢看,顺便和大家分享。
?
?
--------------------------------------------------------------------------------------
温故而知新:这篇文章应该是半年前在webspherechina.net上下载的,今天查找如何在webshpere下对应用程序采用key认证时候偶然发现,应该说是从开发人员的角度理解了was这个产品,贴出来大家分享。
?
Websphere Application Server 6.0配置与管理
一、 WebSphere Application Server 6.0家族概述
WebSphere Application Server6.0(以下简称“AppServer”)在安装IBM Rational Application Developer6.0的时候已经为我们自动安装了,完全可以做为一个独立服务器运行。具体情况请参考“IBM Rational Application Developer 6.0安装、配置与开发”一文。所以本文只是为了在用IBM Rational Application Developer 6.0(以下简称“RAD”)开发时,我们可以更好地配合AppServer在测试、运行、部署等过程中一起工作,减少因为对AppServer不甚了解而遇到问题时无从下手的麻烦。
?
IBM公司的软件产品有五大系列:DB2、Lotus、Rational、Tivoli、Websphere(其中大部分都是收购别的公司的)。其中的Websphere系列,主要是为了电子商务而建立的一个基础平台。它可以使公司开发、部署和整合电子商务应用。
基础平台与工具(Foundation&Tools)
WebSphere Application Server
WebSphere Application Server – Express
WebSphere Studio
?
商业门户(Business Portals)
WebSphere Portal
WebSphere Portal – Express
WebSphere Commerce
WebSphere Everyplace
WebSphere Voice
?
商业整合(Business Integration)
WebSphere MQ
WebSphere Business Integration
Adapters and Connectors
?

(IBM Websphere家族)
下图为概要说明:

IBM的AppServer是Webshpere的软件平台的基础(Foundation)。而WebSphere Studio(在6.0中已经转移到Rational系列中)是其开发测试工具(Tools)。
?
而对于AppServer,又有几个不同的版本,主要是应对不同规模需求的应用,我们项目组提供的是Network Deployment版本,它们大致描述如下:

Websphere AppServer 6.0系列(从上到下为包含关系)
下面是WebSphere Application 5.1的几个版本的关系,比较上下两个图,我们会发现在版本升级后,它们的变化(如6.0版本中,去掉了Base这个称呼,不过表达时一般还是附带)

Websphere AppServer 5.1系列
对于6.0各版本AppServer,它们的差别和需要注意的地方:
1、 Express版本主要是支持Web系统开发的易用性,不支持EJB和JCA。
2、 Base版本(缺省版本)提供EJB和JCA、内置JMS等支持,但不支持负载和中央集中式管理。
3、 Network Deployment版本除了Base版本的所有功能外,还支持集群、高可用性(High Availability)等。
?
?
二、 WebSphere Application Server 6.0系统结构
说明:
IBM WebSphere Application Server – Express V6, 指Express
IBM WebSphere Application Server V6, 指 Base
IBM WebSphere Application Server Network Deployment V6, 指Network Deployment
2.1 AppServer的运行和管理方式
从AppServer运行和管理的角度考虑,我们可以将它分成standalone和distribution模式。Express和Base只能运行在standalone模式下,而Network Deployment在两种方式下均可,它可以提供在standalone模式下没有的功能,如workload(负载)和failover(失效转移)。
?
对于这两种模式和运行,Websphere 有其专用术语,如Profile,Cell-Node-Server等等,下面我们会分别介绍,
不管服务器运行在何种模式下,AppServer均以cell、node、server等概念组织。除非你在Network Deployment环境下运行,否则cell、node等概念并没有多大参考价值,也就是说,在standalone模式下只有一个cell和node(从服务器Profile的目录结构就可以看出, profile的概念下面会具体谈到)。
?

?
Standalone模式下的架构总览
Server:Application Server是首要的runtime组件,它是applications的执行点。多个standalone的server能够存在于一台物理机器上,它们的配置文件被独立维护和存储。有两种方式可以做到:通过全新安装新的AppServer代码,或者通过一次AppServer的安装,然后配置多个profile。每个AppServer运行在它们各自的Java虚拟机上。
?
Node:node(节点)是一组Server进程的逻辑组合。它们通过websphere管理,共享通用的配置和操作控制。一个node和一个webSphere的物理安装对应。
?
在standalone的配置下,仅有一个node。在Network Deployment下,你能从一个总的管理服务器来配置和管理多个nodes。在中央集中式管理的配置下,每个node有一个node agent,它和deployment manager一起工作,来管理受管进程。
?
NodeGroup 是一个被V6.0引入的新概念,node group是在cell内的一组节点,它们有相似的capability。
?
Cell:cell是一组集成到一个管理domain的nodes(Distribution 环境下)。在该cell下的所有nodes的配置文件和application被集中到一个cell master的中央配置存储容器(repository)。deployment Manager 进程管理这个存储器并且和它管理下的每个node上的备份相同步(synchronize)。

?
2.2 AppServer静态结构――Server和Container的概念
WebSphere AppServer 本身提供一些功能给application,并且它还能将外部server集成到管理进程中来。下图说明了你能集成什么server到websphere Application 管理工具中。

?
Web Server能够作为Web Server 节点(nodes)集成到管理进程中,它允许应用程序关联到一个或多个web Server。
?
Web Server Nodes能够在管理和非管理状态。在管理状态下,被管理的node有一个node agent在web Server的机器上,它允许deployment manager来管理这个web Server。在非管理状态下,该web Server 并不被websphere管理,你能够发现这些web Server在防火墙外面,或在非军事化区(demilitarized zone)。你必须手动地拷贝Web Server 的plug-in文件到web Server的。然而,如果你定义该web Server作为一个node,你就可以为它定制的plug-in文件。
?
Generic Server是指该server在websphere domain下接受管理,但是并不是由 WebSphere Application Server提供的第三方Server,如OpenJMS server,tomcat等。
?
J2EE规范提出了容器(container)的概念,它提供application的运行时支持。在application Server实现中有两类容器:
Web Containe:它处理HTTP Request,Servlet和JSP。
EJB Container:它处理Enterprise JavaBean(Session Bean,Entity Bean和Message-Driven Bean)。
Application Client Container(ACC):它允许J2EE application 客户端软件访问服务器资源。ACC需要单独安装在客户端机器上,然后我们就可以通过命令行方式在ACC里运行客户端程序(lauchClient)。具体specification,请参考sun J2EE specification 1.4。
注意:websphere AppServer客户端并不支持单独的J2EE客户端jar执行。

利用J2EE容器资源的J2EE客户端程序
?
下表说明了几种AppServer对它们的支持:

?
2.3 AppServer的动态结构――Profile概念
AppServer profile的概念是V6.0提出的。在V5.0中,AppServer就允许在一台机器的一个Server上允许多个实例。在V6.0中,IBM对AppServer该功能有了进一步增强,提出了Profile的概念:
?
AppServer由两部分组成:
第一, 一组共享的只读产品静态文件或二进制文件。它们被AppServer的实例共享。
第二, 一组用户自定义的配置文件,这些文件就称为Profile。它是一些用户数据,包括服务器配置,application,属性文件等。
在我们安装V6.0的应用服务器时,我们应该先安装AppServer,然后再安装Profile,这样才能建立一个逻辑上并且是物理上的AppServer。
?
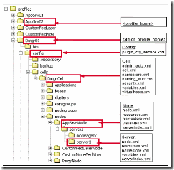
结合前面的cell,node,server和现在的profile概念,我们看看我们的application在服务器Profile下的目录结构:

在standalone模式和distribution下,profile的目录结构区别并不大,它们的区别,以及各目录下的具体文件含义,请参考IBM的红皮书:《WebSphere Application Server V6 System Management & Configuration》。
?