Java多线程(七)之同步器基础:AQS框架深入分析
一、什么是同步器
多线程并发的执行,之间通过某种 共享 状态来同步,只有当状态满足 xxxx 条件,才能触发线程执行 xxxx 。
这个共同的语义可以称之为同步器。可以认为以上所有的锁机制都可以基于同步器定制来实现的。
而juc(java.util.concurrent)里的思想是 将这些场景抽象出来的语义通过统一的同步框架来支持。
juc 里所有的这些锁机制都是基于 AQS ( AbstractQueuedSynchronizer )框架上构建的。下面简单介绍下 AQS( AbstractQueuedSynchronizer )。 可以参考Doug Lea的论文The java.util.concurrent Synchronizer Framework
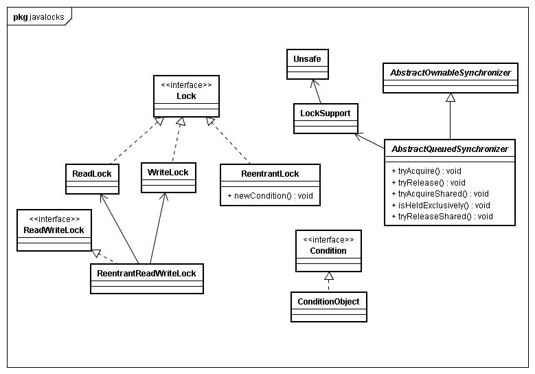
我们来看下java.util.concurrent.locks大致结构
上图中,LOCK的实现类其实都是构建在AbstractQueuedSynchronizer上,为何图中没有用UML线表示呢,这是每个Lock实现类都持有自己内部类Sync的实例,而这个Sync就是继承AbstractQueuedSynchronizer(AQS)。为何要实现不同的Sync呢?这和每种Lock用途相关。另外还有AQS的State机制。下文会举例说明不同同步器内的Sync与state实现。
一个同步器至少需要包含两个功能:
1. 获取同步状态
如果允许,则获取锁,如果不允许就阻塞线程,直到同步状态允许获取。
2. 释放同步状态
修改同步状态,并且唤醒等待线程。
根据作者论文, aqs 同步机制同时考虑了如下需求:
1. 独占锁和共享锁两种机制。
2. 线程阻塞后,如果需要取消,需要支持中断。
3. 线程阻塞后,如果有超时要求,应该支持超时后中断的机制。
AQS实现了一个同步器的基本结构,下面以独占锁与共享锁分开讨论,来说明AQS怎样实现获取、释放同步状态。
独占获取: tryAcquire 本身不会阻塞线程,如果返回 true 成功就继续,如果返回 false 那么就阻塞线程并加入阻塞队列。
//get时待用,只检查当前任务是否完成或者被Cancel,如果未完成并且没有被cancel,那么告诉AQS当前线程需要进入等待队列并且park住protected int tryAcquireShared(int ignore) { return innerIsDone()? 1 : -1;}//判定任务是否完成或者被Cancelboolean innerIsDone() { return ranOrCancelled(getState()) && runner == null;}//get时调用,对于CANCEL与其他异常进行抛错V innerGet(long nanosTimeout) throws InterruptedException, ExecutionException, TimeoutException { if (!tryAcquireSharedNanos(0,nanosTimeout)) throw new TimeoutException(); if (getState() == CANCELLED) throw new CancellationException(); if (exception != null) throw new ExecutionException(exception); return result;}//任务的执行线程执行完毕调用(set(V v))void innerSet(V v) { for (;;) { int s = getState(); //如果线程任务已经执行完毕,那么直接返回(多线程执行任务?) if (s == RAN) return; //如果被CANCEL了,那么释放等待线程,并且会抛错 if (s == CANCELLED) { releaseShared(0); return; } //如果成功设定任务状态为已完成,那么设定结果,unpark等待线程(调用get()方法而阻塞的线程),以及后续清理工作(一般由FutrueTask的子类实现) if (compareAndSetState(s, RAN)) { result = v; releaseShared(0); done(); return; } }}以上4个AQS的使用是比较典型,然而有个问题就是这些状态存在哪里呢?并且是可以计数的。从以上4个example,我们可以很快得到答案,AQS提供给了子类一个int state属性。并且暴露给子类getState()和setState()两个方法(protected)。这样就为上述状态解决了存储问题,RetrantLock可以将这个state用于存储当前线程的重进入次数,Semaphore可以用这个state存储许可数,CountDownLatch则可以存储需要被countDown的次数,而Future则可以存储当前任务的执行状态(RUNING,RAN,CANCELL)。其他的Synchronizer存储他们的一些状态。
AQS留给实现者的方法主要有5个方法,其中tryAcquire,tryRelease和isHeldExclusively三个方法为需要独占形式获取的synchronizer实现的,比如线程独占ReetranLock的Sync,而tryAcquireShared和tryReleasedShared为需要共享形式获取的synchronizer实现。
ReentrantLock内部Sync类实现的是tryAcquire,tryRelease, isHeldExclusively三个方法(因为获取锁的公平性问题,tryAcquire由继承该Sync类的内部类FairSync和NonfairSync实现)Semaphore内部类Sync则实现了tryAcquireShared和tryReleasedShared(与CountDownLatch相似,因为公平性问题,tryAcquireShared由其内部类FairSync和NonfairSync实现)。CountDownLatch内部类Sync实现了tryAcquireShared和tryReleasedShared。FutureTask内部类Sync也实现了tryAcquireShared和tryReleasedShared。
参考内容来源:
【java并发】juc高级锁机制探讨
http://singleant.iteye.com/blog/1418580
Java并发同步器AQS(AbstractQueuedSynchronizer)学习笔记(1)
http://my.oschina.net/zavakid/blog/84882
Java并发同步器AQS(AbstractQueuedSynchronizer)学习笔记(2)
http://my.oschina.net/zavakid/blog/85008
JAVA LOCK代码浅析
http://rdc.taobao.com/team/jm/archives/414
java thread 之AQS
http://www.cnblogs.com/nod0620/archive/2012/07/23/2605504.html