Hbase的RPC通信机制@转载
HBase采用了和Hadoop相同的RPC机制,作为它的主要通信手段.这是一个轻量的,不同于Java标准的RMI的一种方式.所以它的实现必须克服一些问题.如:
1)????? 如何分配RPC角色和通信信道,使得RPC通信可以实现.
2)????? 通信接口或协议的内容
3)????? 如何传输对象(Object),即序列化.
4)????? 传输,并发及会话控制
5)????? 其它的保障,如出错,重试等.
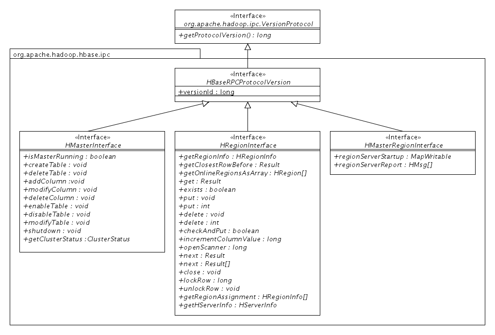
对于第一个问题,首先要确定RPC通信的角色.请参看下表.
HBase通信信道HBase的通信接口客户端服务端HBase ClientMaster ServerHMasterInterfaceHBase ClientRegion ServerHRegionInterfaceRegion ServerMaster ServerHMasterRegionInterfaceHBase RPC有明显的客户端和服务端之分.由HBase Client,Region server, Master server三者组成了三个信道.最右边的一列是通信两端之间约定的通信接口.客户端调用这个接口,而服务端实现这个接口.
所以最基本的工作流程就是
1)????? 客户端取得一个服务端通信接口的实例.
2)????? 客户端调用这个实例中的方法
3)????? 客户端向服务端传输调用请求
4)????? 服务端接口实现被调用
5)????? 服务端向客户端传输结果
那么除此之外的通信是不存在的吗?比如Master向Region server发出请求.答案是—否,原因很简单,一个Master server的实例也可以以HBase Client的角色来访问Region Server,即调用它的HRegionInterface接口.事实上确实如此,Master必须调用Region server的接口来完成它的工作.但是有一点可以确定的,没有Master server向Region server主动发布命令的接口,而只有Region server主动向Master server报告和获取命令的接口,即HMasterRegionInterface.
HBase解决第二个问题,要参考三个通信接口.这三者可以说是HBase架构的基因,只看这三个接口的源码,就可以让你大致了解HBase的工作思想.
1)????? HMasterInterface, 由Master server实现,相当于是总管,所以它提供的方法归纳为
a)???????? 对表的增删改的操作,及对表上线,下线的操作
b)??????? 对表的列的增删改操作
c)???????? 关闭这个HBase集群和取得集群的状态的方法.
说到底,Master server在前两项任务上充当了HBase Client的角色.只是它比较特别一点,因为它主要操作的是Root和Meta表.这两个表是HBase数据架构的元数据表
以下是题外话,对于HBase Client来说是如何获得这个实例呢?请参考org.apache.hadoop.hbase.client.HConnection.getMaster()这个方法.而HConnction的实例是来自org.apache.hadoop.hbase.client.HConnectionManager的getConnection()的静态方法.HConnection真正的实现是HConnectionManager.TableServers
2)????? HRegionInterface, 由Region Server实现.这是HBase主要的数据操作接口.它的功能有
a)???????? Get 操作,读表记录的操作
b)??????? Put 操作,检查及Put的组合操作,列值的增值的操作,即写表记录的操作
c)???????? Delete 操作,删除表记录的操作
d)??????? Scan操作,分为打开Scanner,得下一条或多条的记录及关闭Scanner的操作
e)???????? 行锁及解锁操作
f)???????? 定位(查找)的操作
g)??????? 取得本Region server上Region信息,服务器信息的操作
Region server顾名思义就是为Region服务的服务器.所以它的主体的方法都是针对一个Region的.一个Region也就是一个表的横向片断,表太大了,所以要分给不同的Region Server来管理.从HBase client的角度来说,因为一个对数据表的操作可能要跨多个Region,也就是要访问多个Region server.所以这个工作就必须由client来完成.HBase client的API就是要解决这个复杂性.
HRegionInterface的实例同样来自HConnection接口的实例HConnectionManager.TableServers.
3)????? HMasterRegionInterface, 由Master server实现.它只有两个的方法,
a)???????? 向Master server报告我启动了,Master server就回给它当前的配置,如文件系统,hbase的根目录
b)??????? 向Master server报告状态,及管理的Region的信息,顺便从Master server取得要执行的命令.有哪些命令和报告呢,参考org.apache.hadoop.hbase.HMsg.Type.有命令: 打开,关闭,切分,压缩和停止Region;报告有Region serve打开,关闭,切分,压缩,更新,Region正退出等.
值得注意的是,我们如从CRUD(Create, Read, Update, Delete)这个角度来看这套接口,似乎是不完整的.注意HMasterInterface,它只提供了CUD三个对表的操作.哪么对表的读取在哪里呢?另一方面可以看到的是HRegionInterface指供了完整的CRUD.所以有一个潜在的方法就是对表的读取可以通过HRegionInterface对Root表及Meta表的读取来完成,事实上,HBase的客户端代码也是这样做的,它利用scanner扫描Root和Meta表来读取表的信息.
第三个问题相对比较简单,可以看到它是利用org.apache.hadoop.io.Writeable这个接口来进行序列化的,而不是通过标准的Serialize接口.Writeable接口有两个方法,分别是
1)????? write(DataOutput out) 对应将数据写入流中
2)????? readFields(DataInput in) 从流中读出这数据实例化这个对象.
还要一个隐含的要求,就是实现这个接口的类要有公有的无参构造器.最后会说明理由.
也就是说只要实现这个接口的类的实例就可以在HBase的RPC中传输,作为函数调用的参数z或返回值.
具体一些来说, org.apache.hadoop.hbase.io.HbaseObjectWritable是真正被传输用到的,它是一个封装器,在它的类有两个静态的表,一个是类code(一个内部分配的Byte)到类实例的映射表,还有一个是类实例到类code的映射表.在这两个表静态初始化时,将HBase中所有要传输的类(Writable),原型数据(int, boolean)及一些特别的类(Stirng, 数组)等都编成code存入这张表中.对于它的实例来说,它提供了set,get方法将一个对象存入或读出,然后按不同对象采用不同的方法来将数据存入流中或从流中读出.
重新归纳一下这个序列化的过程,
1)????? Client调用RPC接口时,一些原型值,String,或Writable对象传入了前述三个接口的方法.
2)????? 这些参数被装入HbaseObjectWritable对象中.
3)????? HbaseObjectWritable将这些对象的类code(查静态表)写入流中,并将对象实例的数据写入流中.
4)????? Server将接收的参数反序列化.先生成HbaseObjectWritable实例
5)????? 用这个实例从流中读到类code,实例化.然后按它的类型读出它的数据.
6)????? 这样就可以调用HbaseObjectWritable.get()方法将这个构建出的对象取出了.
另一部分返回结果的传输与上述过程类似
请注意第5步,其中的实例化,对于Writable对象而言,必须要实现无参构造器.这样才能帮助它方便的实例化成.其实是还可以有其它实例化的方法,WritableFactory这儿就不详述了.
第四个问题和第五个问题将涉及传输的两端,将分别在客户端和服务端分别讲到.