首页 诗词 字典 板报 句子 名言 友答 励志 学校 网站地图
当前位置: 首页 > 教程频道 > 服务器 > 云计算 >

opennebula虚拟机创设流程图

2012-11-22 
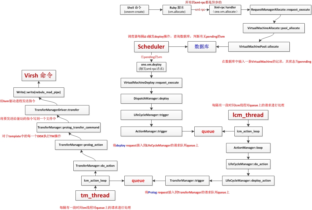
opennebula虚拟机创建流程图 今天终于有时间理清了opennebula-3.8中虚拟 机创建操作的执行流程图(onevm cr

opennebula虚拟机创建流程图

 今天终于有时间理清了opennebula-3.8中虚拟 机创建操作的执行流程图(onevm create 操作的执行流程),贴出来与大家共享! 这里只贴出我整理的一个流程图,具体每一步的解释先不赘述,而且也没有多大意思,自己看看代码就了解了!不过,后续的文档中会对整个流程中一些比较重要的细节做详细的描述。

    (上图,不解释,哈哈,心情不错!    点击可查看大图)opennebula虚拟机创设流程图

热点排行