Android系统Surface机制的SurfaceFlinger服务简要介绍和学习计划
前面我们从Android应用程序与SurfaceFlinger服务的关系出发,从侧面简单学习了SurfaceFlinger服务。有了这些预备知识之后,我们就可以从正面来分析SurfaceFlinger服务的实现原理了。SurfaceFlinger服务负责管理系统的帧缓冲区设备,并且负责渲染系统的UI,即各个应用程序的UI。在本文中,我们就简要介绍SurfaceFlinger服务,并且制定学习计划。
?? ? ? ?在前面Android应用程序与SurfaceFlinger服务的关系概述和学习计划一系列的文章中提到,SurfaceFlinger服务运行在System进程中,用来统一管理系统的帧缓冲区设备。由于SurfaceFlinger服务运行在System进程中,因此,Android应用程序就需要通过Binder进程间通信机制来请求它来渲染自己的UI。Android应用程序请求SurfaceFlinger服务渲染自己的UI可以分为三步曲:首先是创建一个到SurfaceFlinger服务的连接,接着再通过这个连接来创建一个Surface,最后请求SurfaceFlinger服务渲染该Surface。
?? ? ? 由于SurfaceFlinger服务需要与Android应用程序执行Binder进程间通信,因此,它本身就是一个Binder本地对象,如图1所示:

图1 SurfaceFlinger服务的类关系图
?? ? ? ?理解这个图需要学习Binder进程间通信机制,具体可以参考Android进程间通信(IPC)机制Binder简要介绍和学习计划这一系列的文章。
?? ? ? ?SurfaceFlinger服务实现的接口为ISurfaceComposer,后者定义在文件frameworks/base/include/surfaceflinger/ISurfaceComposer.h中,如下所示:
?
图2 SurfaceFlinger服务的Binder代理对象的类关系图
?? ? ? ?理解这个图同样需要学习Binder进程间通信机制,具体可以参考Android进程间通信(IPC)机制Binder简要介绍和学习计划这一系列的文章。
?? ? ? ?Android应用程序获得了SurfaceFlinger服务的一个Binder代理对象,即一个BpSurfaceComposer对象之后,就可以请求SurfaceFlinger服务来创建以及渲染自己的UI了。
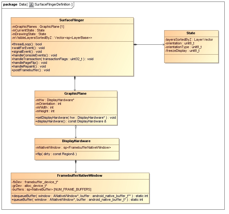
?? ? ? ?接下来,我们再简单介绍一下SurfaceFlinger类的定义,如图3所示:

图3 SurfaceFlinger类的定义
?? ? ? ?SurfaceFlinger类有两个类型为State的成员变量mCurrentState和mDrawingState。其中,成员变量mCurrentState用来描述系统下一次要渲染的UI的状态;而mDrawingState用来描述当前正要渲染的UI的状态。
?? ? ? ?State类用来描述一个UI状态,它有四个重要的成员变量layersSortedByZ、orientation、orientationType和freezeDisplay。其中,成员变量layersSortedByZ是一个类型为LayerVector的向量,里面保存的系统所包含的Surface,每一个Surface使用一个LayerBase对象来描述,并且它们按照 Z轴顺序来排列;成员变量orientation和orientationType的类型均为uint8_t,它们用来描述屏幕的方向; 成员变量freezeDisplay的类型也是uint8_t,用来描述屏幕是否处于被冻结状态。
?? ? ? ?SurfaceFlinger类的成员变量mVisibleLayerSortedByZ是一个类型为sp<LayerBase>的Vector,它是用来保存SurfaceFlinger服务下一次要渲染的、处于可见状态的Surface的,它们是来自SurfaceFlinger类的成员变量mDrawingState所描述的一个State对象的成员变量layersSortedByZ的。
?? ? ? ?SurfaceFlinger类的成员变量mGraphicPlanes是一个类型为GraphicPlane的数组,它是用来描述系统所有的显示设备的。从这个数组的大小等于1可以知道,当前Android系统只支持一个显示设备。
?? ? ? ?GraphicPlane类有四个重要的成员变量mHw、mOrientation、mWidth和mHeight。其中,成员变量mHw指向一个DisplayHardware对象,用来描述一个硬件显示设备;成员变量mOrientation、mWidth和mHeight的类型均为int,分别用来描述一个硬件显示设备的旋转方向、宽度和高度。我们可以通过调用GraphicPlane类的成员函数setDisplayHardware和displayHardware来设备和获取一个GraphicPlane对象内部所包含的一个硬件显示设备。
?? ? ? ?DisplayHardware类有一个重要的成员变量mNativeWindow,它是一个类型为FramebufferNativeWindow的强指针。FramebufferNativeWindow类是用来描述一个Android系统本地窗口,而这个窗口代表的是系统的硬件帧缓冲区。DisplayHardware类的成员函数flip是用来渲染系统UI的,即将后端的图形缓冲区翻转为前端的图形缓冲区,并且渲染在硬件帧缓冲区去。
?? ? ??FramebufferNativeWindow类与在前面Android应用程序请求SurfaceFlinger服务创建Surface的过程分析一文中所介绍的Surface类的作用是一样的,即它是OpenGL库和Android的UI系统之间的一个桥梁。OpenGL库正是通过它的成员函数dequeueBuffer来获得一个用来填充UI数据的图形缓冲区,而通过它的成员函数queueBuffer来将一个已经填充好UI数据的图形缓冲区渲染到系统的帧缓冲区中去。
?? ? ??FramebufferNativeWindow类有三个重要的成员变量fbDev、grDev和buffers。其中,成员变量fbDev和grDev分别指向一个framebuffer_device_t设备和一个alloc_device_t设备。从前面Android帧缓冲区(Frame Buffer)硬件抽象层(HAL)模块Gralloc的实现原理分析一文可以知道,framebuffer_device_t设备和一个alloc_device_t设备是由HAL模块Gralloc来提供的,它们分别用来分配图形缓冲区和渲染图形缓冲区;成员变量buffers是一个类型为NativeBuffer的数组,这个数组用来描述一个图形缓冲区堆栈,堆栈的大小为NUM_FRAME_BUFFERS,这些图形缓冲区是直接在硬件帧缓冲区中分配的,有别于Surface类所使用的图形缓冲区,因为后者所使用的图形缓冲区是在匿名共享内存分配的。
?? ? ?了解了SurfaceFlinger类的重要成员变量之后,我们再来了解它的几个重要成员函数threadLoop、waitForEvent、signalEvent、handleConsoleEvents、handleTransaction、handlePageFlip、handleRepaint和postFramebuffer。
?? ? ??SurfaceFlinger服务虽然是在System进程中启动的,但是它在启动的时候创建一个线程来专门负责渲染UI。为了方便描述,我们将这个线程称为UI渲染线程。UI渲染线程的执行函数就为SurfaceFlinger类的成员函数threadLoop,同时它有一个消息队列。当UI渲染线程不需要渲染UI时,它就会在SurfaceFlinger类的成员函数waitForEvent中睡眠等待,直到SurfaceFlinger服务需要执行新的UI渲染操作为止。
?? ? ??SurfaceFlinger服务什么时候会需要执行新的UI渲染操作呢?当系统显示屏属性发生变化,或者应用程序窗口发生变化时,它就需要重新渲染系统的UI。这时候SurfaceFlinger服务就会从SurfaceFlinger类的成员函数waitEvent中唤醒,并且依次执行SurfaceFlinger类的成员函数handleConsoleEvents、handleTransaction、handlePageFlip、handleRepaint和postFramebuffer来具体执行渲染UI的操作。其中,成员函数handleConsoleEvents用来处理控制台事件;成员函数handleTransaction用来处理系统显示屏属性变化以及应用程序窗口属性变化;成员函数handlePageFlip用来获得应用程序窗口下一次要渲染的图形缓冲区,即设置应用程序窗口的活动图形缓冲区;成员函数handleRepaint用来重绘应用程序窗口;成员函数postFramebuffer用来将系统UI渲染到硬件帧缓冲区中去。
?? ? ? 我们知道,应用程序是运行在与SurfaceFlinger服务不同的进程中的,而从前面Android应用程序请求SurfaceFlinger服务渲染Surface的过程分析一文又可以知道,每当应用程序需要更新自己的UI时,它们就会通过Binder进程间通信机制来通知SurfaceFlinger服务。SurfaceFlinger服务接到这个通知之后,就会调用SurfaceFlinger类的成员函数signalEvent来唤醒UI渲染线程,以便它可以执行渲染UI的操作。注意,SurfaceFlinger服务是通过Binder线程来获得应用程序的请求的,因此,这时候SurfaceFlinger服务的UI渲染线程实际上是被Binder线程唤醒的。SurfaceFlinger类的成员函数signalEvent实际上是通过向UI渲染线程的消息队列发送一个类型为INVALIDATE的消息来唤醒UI渲染线程的。
?? ? ? 前面提到,?SurfaceFlinger服务在在执行UI渲染操作时,需要调用SurfaceFlinger类的成员函数handleConsoleEvents来处理控制台事件。这怎么理解呢?原来,SurfaceFlinger服务在启动的时候,还会创建另外一个线程来监控由内核发出的帧缓冲区硬件事件。为了方便描述,我们将这个线程称为控制台事件监控线程。每当帧缓冲区要进入睡眠状态时,内核就会发出一个睡眠事件,这时候SurfaceFlinger服务就会执行一个释放屏幕的操作;而当帧缓冲区从睡眠状态唤醒时,内核就会发出一个唤醒事件,这时候SurfaceFlinger服务就会执行一个获取屏幕的操作。
?? ? ? 这样,我们就简要介绍完了SurfaceFlinger类的定义。从这些介绍可以知道:
?? ? ? 1. SurfaceFlinger服务通过一个GraphicPlane对象来管理系统的显示设备;
?? ? ? 2.?SurfaceFlinger服务有三种类型的线程,它们分别是Binder线程、控制台事件监控线程和UI渲染线程;
?? ? ? 3.?SurfaceFlinger服务是在UI渲染线程中执行渲染系统UI的操作的。
原博客链接:http://blog.csdn.net/luoshengyang/article/details/8010977

电子工业出版社出版
罗升阳 著