首页 诗词 字典 板报 句子 名言 友答 励志 学校 网站地图
当前位置: 首页 > 教程频道 > 开发语言 > 编程 >

BlogWriter博客编撰器项目小谈

2012-11-10 
BlogWriter博客编写器项目小谈上次说到要做一个写博客的小软件,当然这并不是完全真正的写博客,只是模拟而

BlogWriter博客编写器项目小谈

上次说到要做一个写博客的小软件,当然这并不是完全真正的写博客,只是模拟而已。

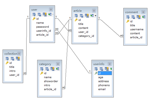
由于这几天比较忙,只是写了一部分,把基本的代码框架列了一下,数据库也设计了一下:

数据库截一下,比较简单:

BlogWriter博客编撰器项目小谈

?只是很少的一些字段,和一些简单的外键关联。

相信看英文名称就可以知道大概是什么意思啦。我就不多说啦。

先看看运行的界面:


BlogWriter博客编撰器项目小谈

?界面比较简陋,还没做完,等做完了再发上来让大伙看看。

项目的结构呢,其实也是基本的分层而已,有基本的界面层,JAVABEAN,DAO层,也基本遵循所谓的MVC了。

BlogWriter博客编撰器项目小谈

?

在这个项目中,我没有用工具来进行生成HBM文件和实体类,完全是手工写,也是进行熟悉hibernate的过程。

?暂时打算实现的功能是这几个:

BlogWriter博客编撰器项目小谈

?功能是比较简单的,主要还是练手,如果做完后比较闲的话可能会考虑真正把它做成一个写博客的软件。

热点排行