轻松玩转IntelliJ快捷键
刚开始使用IntelliJ,最常见的一个问题就是快捷键用不惯,特别是习惯了Eclipse等IDE的快捷键,刚开始使用时会觉得不知道如何使用快捷键,靠点鼠标效率太低。这里跟大家简单介绍下IntelliJ的快捷键。
打开IntelliJ后,进入欢迎页面,或者项目页面,这里可以直接查看IntelliJ的默认快捷键。如图中红框部分。
欢迎界面:
或者从帮助菜单中也可以找到选项:
选择后会打开一个默认快捷键的pdf文档,当然,是全英文的。
开始不熟悉,多用几次就慢慢习惯了,intelliJ的强大的快捷键是很多选择它的理由之一。对于默认的快捷键,我这里简单的使用了下,做了一些中文记录,大家可以参考。
很棒的是,在使用过程中,也可以随时查找快捷键的定义,只要同时按下Ctrl+Shift+A,可以查找快捷键定义:
这里有个地方要注意,就是intelliJ的快捷键较多,由于中文环境,我们都安装了各种中文输入法或者其他软件,使用中部分默认的快捷键已经被使用,会导致快捷键失效。这个时候我们可以通过修改和自定义快捷键来处理。
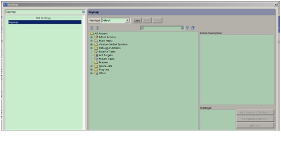
打开菜单File—>Setting 或者直接按Ctrl+Alt+S,
然后搜索keymap
如下所示
这里表示当前使用的默认的快捷键方式。如果还是习惯使用Eclipse快捷键的童鞋,IntelliJ很人性化的帮你想好了,可以直接使用。还支持其他各种IDE工具的快捷键。
点击下拉框,选择Eclipse,保存后可以发现IntelliJ已经使用Eclipse默认的快捷键,很不错吧.如果决定使用IntelliJ的话,还是建议使用IntelliJ的快捷键。
回到默认的快捷键。这里列了各种动作对应的快捷键,选择你要修改的,就可以直接调整。没有定义快捷键的,可以根据喜好自由定义。
接下来就是在使用中慢慢熟悉这些快捷键的。一段时间后,你会发现这些还真是好用。哈哈! 擦擦,世界真巧,碰上了 顶顶