首页 诗词 字典 板报 句子 名言 友答 励志 学校 网站地图
当前位置: 首页 > 教程频道 > 开发语言 > 编程 >

ThreadPoolExecutor 分析等等基础架构

2012-11-03 
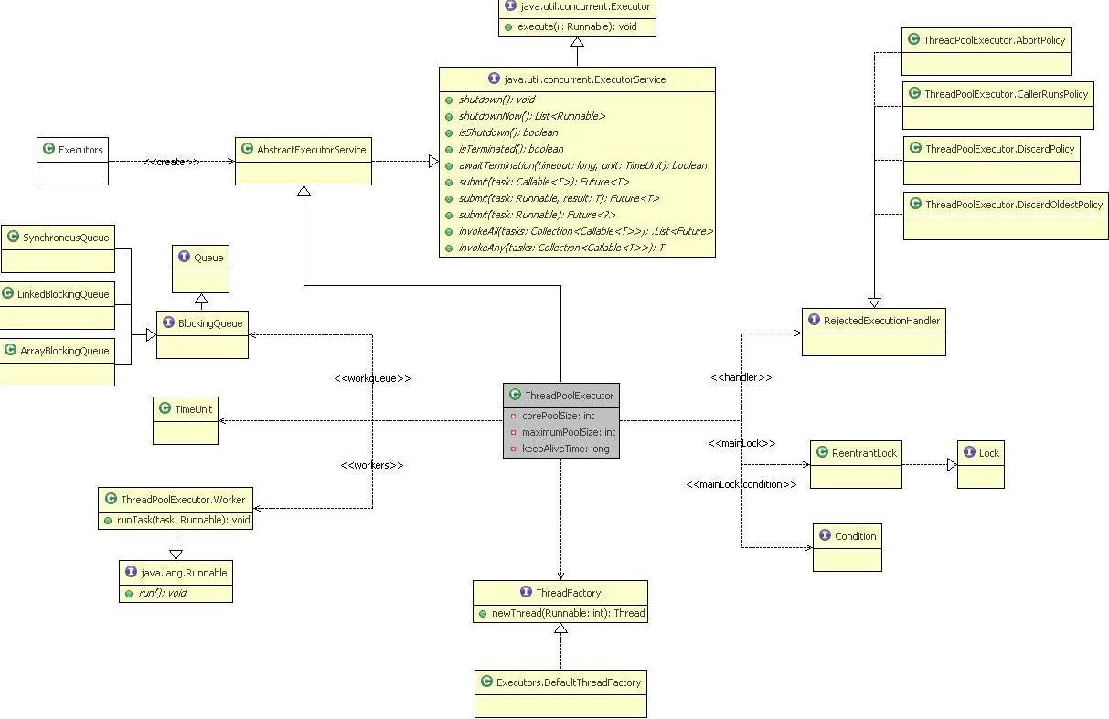
ThreadPoolExecutor 分析之类基础架构???????? 既然最终任务都是由execute(Runnable)方法执行,就直接来看

ThreadPoolExecutor 分析之类基础架构

???????? 既然最终任务都是由execute(Runnable)方法执行,就直接来看该方法实现的所在类。

首当其冲肯定是类ThreadPoolExecutor了,相信他是java concurrent包中用的最多的一个

线程池执行器,包括spring中ThreadPoolTaskExecutor也是利用它来执行任务的。从类的

“家谱”来看,ThreadPoolExecutor直接继承自AbstractExecutorService,因此必须实现的方

法只有public void execute(Runnable command),查看之发现和想象不一样(原以为他会直接

以此runnable创建一个thread然后直接start, ^_^),他内部还会其他的执行逻辑,那是因

为ThreadPoolExecutor内部会维护一个线程池,所以有很多额外的操作。所以接下来需要

先来分析一下该类。

???????? 首先定义了线程执行的四种状态,便于跟踪:

?

?

?

???????? 其次,定义了三个表示大小的int类型

?

?

?

?

再仔细看,发现ThreadPoolExecutor主要依赖于以下类或接口:

用于传输和保持提交的任务,可以使用此队列与池大小进行交互:

???? 任务排队等待执行,排队的策略根据不同的BlockingQueue实现类型不同,具体?

? 分SynchronousQueue(直接提交策略,这是默认值),LinkedBlockingQueue(无界队列),

ArrayBlockingQueue(有界队列)等。

?

用来拒绝一个任务的执行,有两种情况会发生这种情况。一是在execute方法中若

addIfUnderMaximumPoolSize(command)为false,即线程池已经饱和;二也是在execute方法中, 发现runState!=RUNNING || poolSize == 0,即已经shutdown,就调用ensureQueuedTaskHandled(Runnable command),在该方法中有可能调用reject。Reject策略预定义有四种:

?

???????? 默认使用Executors.DefaultThreadFactory,主要用来创建线程,统一设置线程的一些属性(名字、分组、优先级、是否后台线程等)。也可以使用自定义ThreadFactory,若有需要的话,比如想设置线程的UncaughtExceptionHandler等。

?

??????????? ThreadPoolExecutor是把线程包装成Worker对象运行的,这里要弄清一个概念,ThreadPoolExecutor用来执行线程Thread, 而线程Thread执行会去运行任务Runnable,所以ThreadPoolExecutor也可以说成任务执行器。还记得上一篇讲到submit,invokeAll等方法会将Runnable任务包装成FutureTask运行的。

??????????? 包装也可以理解成代理,一旦有了代理对象,就可以在运行目标对象的时候做很多有意义的事情,Spring很多强悍的功能都是基于代理实现,有点说远了,但是以后的分析中将会体会到这个包装确实起到很大的作用。

?

?

这个枚举是java? concurrent提供的工具,主要提供时间不同粒度单元之间的转换和执行计时以及延迟操作等。

?

???????? 关于java.util.concurrent.lock包以后会详细写,这里简单介绍下。这是一个可重入的互斥锁,实现了synchronized隐式监视器锁差不多的功能,但是粒度更细,功能更强。Synchronized在语义的层次实现,它是不能被中断的;而Lock是在java语法层面实现,它可以被中断。这个很重要,Java concrruent不鼓励直接使用Thread.interrupt等方法来中断,而尽量使用Executor来执行所有的操作。Executor在shutdown或者在提交任务后返回的future中执行cancel的话,底层会调用interrupt来结束线程。ThreadPoolExecutor需要对线程执行进行跟踪管理,同步自然要用灵活且可以中断的Lock,而不可能去使用synchronized。

???? Lock替代了synchronized,condition用来替代Object的监视器方法(wait,notifyAll, notify)。?

????????

??????? 到此,基本上算是弄清了ThreadPoolExecutor的结构,具体的功能分析看来得放到下一篇了,基本类图可以参考如下:?
ThreadPoolExecutor 分析等等基础架构
?
?????

热点排行