设计模式:抽象工厂
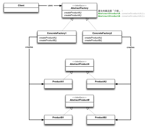
抽象工厂:提供一个接口,用于创建相关或依赖对象的家族,而不需要明确指定具体类。
Client 端调用的时候,会使用到 AbstractFactory 引用和AbstractProductA 或AbstractPorductB 引用
public void use(AbstractFactory factory){AbstractProductA a = facotry.createProductA();AbstractPorductB b = facotry.createProductB();a.method1...b.method1...}