首页 诗词 字典 板报 句子 名言 友答 励志 学校 网站地图
当前位置: 首页 > 教程频道 > 软件管理 > 软件架构设计 >

构建RCP的远端调用体系1——核心设计

2012-10-26 
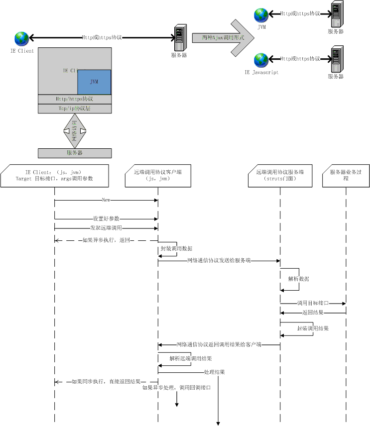
构建RCP的远端调用体系一——核心设计Thanks!下面是核心调用过程,描述了调用体系的核心工作原理,如图:(^ ^)1

构建RCP的远端调用体系一——核心设计
Thanks!
下面是核心调用过程,描述了调用体系的核心工作原理,如图:

(^ ^)

1 楼 skzr.org 2009-02-16   见上一文更新部分2009-02-16日更新 说明

热点排行