数组和集合的使用
一、java的数组
java的数组本质上是一个类,该类还保存了数据类型的信息。该类通过成员变量的形式来保存数据,并且通过[]符号,使用下标来访问这些数据。在处理基本类型数据时,数组保存的是变量的值,如果没有提供初始值,数组会把这些变量的值初始化,而处理引用类型时,数据保存的是数据的引用,如果没有提供初始值,数组会把这些变量的值初始化为null。
?
注意:new Object[5] 并没有创建了5个对象。
?
二、集合框架
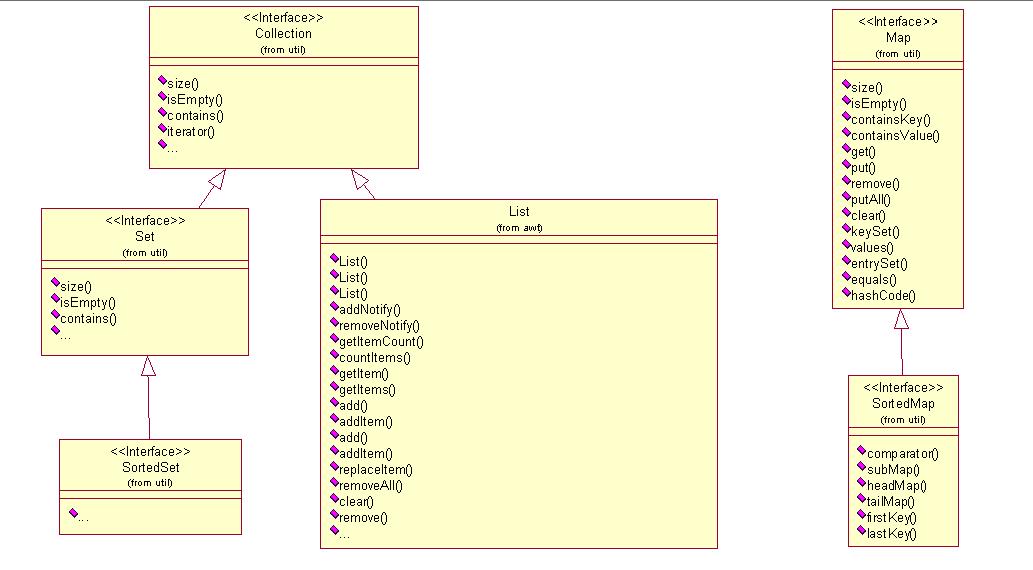
集合是用来也只能存储其他对象的对象,代表了一种底层结构,用于扩展数组的功能。集合框架由一系列的接口和实现类组成,基本包括列表(List)、集合(Set)、映射(Map)等,它们大多具有可迭代性和可比较性。
如图:

?
列表(List):有序存放,允许重复,可以存放不同类型的对象。
集合(Set):无序存放,不允许重复,可存放不同类型的对象,SortedSet,排好序列的Set
映射(Map):俗称键值对,如手机中的电话本,SortedMap,排好序列的Map
?
二、迭代器
迭代器,提供一种访问一个集合对象中各个元素的途径,同时又不需要暴露该对象的内部细节。java通过提供Iterable 和Iterator两个接口来实现集合类的可迭代性。迭代器主要的用法就是,首先用hasNext()作为循环条件,再用next()方法得到每一元素,最后在进行相关操作。
?