中介者模式——转载
中介者模式(Mediator Pattern),定义一个中介对象来封装系列对象之间的交互。中介者使各个对象不需要显示地相互引用,从而使其耦合性松散,而且可以独立地改变他们之间的交互。?Define an object that encapsulates how a set of objects interact. Mediator promotes loose coupling by keeping objects from referring to each other explicitly, and it lets you vary their interaction independently。
中介者减少了各个同事对象的耦合,使得可以独立地改变和复用各个同事对象和中介者类;由于把对想如何协作进行了抽象,将中介作为一个独立的概念并将其封装在一个对象中,这样关注的对象就从对象各自本身的行为转移到他们之间的交互上来,也就是站在一个更宏伟的角度去考虑系统。
中介者模式一般应用于一组对象以定义良好但是复杂的方法进行通信的场合,以及想定制一个分布在多个类中的行为,而不想生成太多的子类的场合。

Mediator类:抽象中介者,定义了同事对象交互的接口。
ConcreteMediator类:具体中介者对象,实现抽象类中的方法,此具体中介者对象需要知道所有具体同事类,并从具体同事接受消息,向具体同事对象发送命令。
Colleague类:抽象同事类。
ConcreteColleague1类,ConcreteColleague2类:具体同事类,实现抽象同事类中的方法。每一个同时类需要知道中介者对象;每个具体同事类只需要了解自己的行为,而不需要了解其他同事类的情况。
1、中介者类Mediator及其具体实现类ConcreteMediator
///?<summary>
///?The 'Mediator' abstract class
///?</summary>
abstract?class?Mediator
{
????public?abstract?void?Send(string?message,Colleague?colleague);
}
///?<summary>
///?The 'ConcreteMediator' class
///?</summary>
class?ConcreteMediator?:?Mediator
{
????private?ConcreteColleague1?_colleague1;
????private?ConcreteColleague2?_colleague2;
????public?ConcreteColleague1?Colleague1
????{
????????set?{ _colleague1 =?value; }
????}
?
????public?ConcreteColleague2?Colleague2
????{
????????set?{ _colleague2 =?value; }
????}
????public?override?void?Send(string?message,Colleague?colleague)
????{
????????if?(colleague == _colleague1)
????????{
????????????_colleague2.Notify(message);
????????}
????????else
????????{
????????????_colleague1.Notify(message);
????????}
????}
}
?
2、抽象同事类Colleague及其实现类ConcreteColleague1、ConcreteColleague2
///?<summary>
///?The 'Colleague' abstract class
///?</summary>
abstract?class?Colleague
{
????protected?Mediator?mediator;
????// Constructor
????public?Colleague(Mediator?mediator)
????{
????????this.mediator = mediator;
????}
}
///?<summary>
///?A 'ConcreteColleague' class
///?</summary>
class?ConcreteColleague1?:?Colleague
{
?
????// Constructor
????public?ConcreteColleague1(Mediator?mediator)
?
????????:?base(mediator)
????{
????}
????public?void?Send(string?message)
????{
????????mediator.Send(message,?this);
????}
????public?void?Notify(string?message)
????{
????????Console.WriteLine("Colleague1 gets message: "+ message);
????}
}
///?<summary>
///?A 'ConcreteColleague' class
///?</summary>
class?ConcreteColleague2?:?Colleague
{
????// Constructor
????public?ConcreteColleague2(Mediator?mediator)
?
????????:?base(mediator)
????{
????}
????public?void?Send(string?message)
????{
????????mediator.Send(message,?this);
????}
????public?void?Notify(string?message)
????{
????????Console.WriteLine("Colleague2 gets message: "+ message);
????}
}
?
3、客户端代码
static?void?Main(string[] args)
{
????ConcreteMediator?m =?new?ConcreteMediator();
????ConcreteColleague1?c1 =?new?ConcreteColleague1(m);
????ConcreteColleague2?c2 =?new?ConcreteColleague2(m);
????m.Colleague1 = c1;
????m.Colleague2 = c2;
????c1.Send("How are you? JamesHao");
????c2.Send("Fine, thanks");
????// Wait for user
????Console.ReadKey();
}

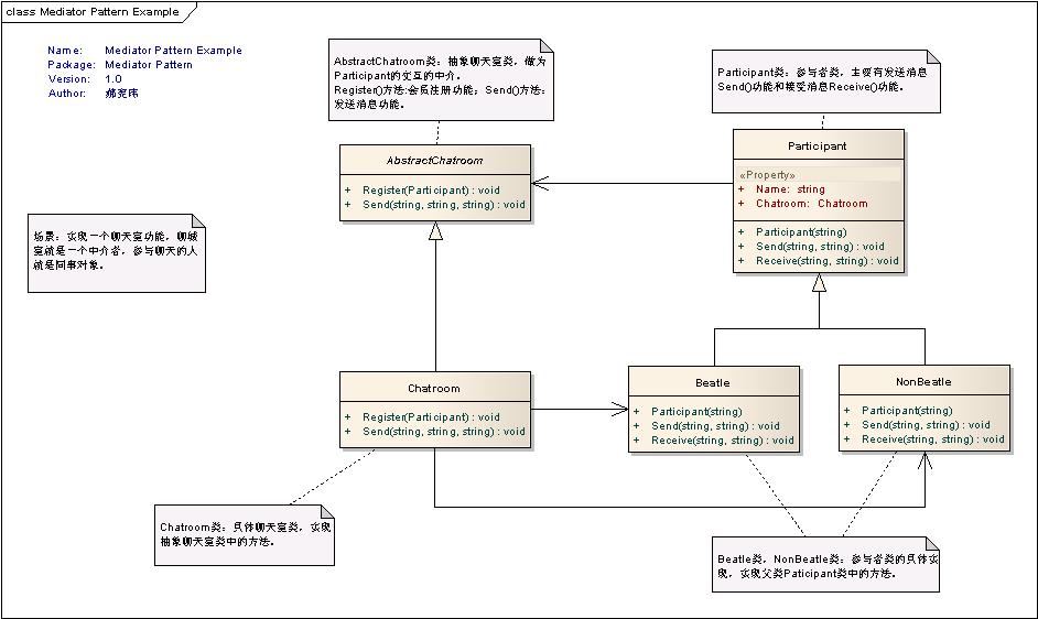
实现一个聊天室功能,聊城室就是一个中介者,参与聊天的人就是同事对象,如下图所示

AbstractChatroom类:抽象聊天室类,做为Participant的交互的中介。
Register()方法:会员注册功能;Send()方法:发送消息功能。
Chatroom类:具体聊天室类,实现抽象聊天室类中的方法。
Participant类:参与者类,主要有发送消息Send()功能和接受消息Receive()功能。
Beatle类,NonBeatle类:参与者类的具体实现,实现父类Paticipant类中的方法。
1、抽象聊天室类AbstractChatroom及其具体聊天室Chatroom
///?<summary>
///?The 'Mediator' abstract class
///?</summary>
abstract?class?AbstractChatroom
{
????public?abstract?void?Register(Participant?participant);
????public?abstract?void?Send(string?from,?string?to,?string?message);
}
///?<summary>
///?The 'ConcreteMediator' class
///?</summary>
class?Chatroom?:?AbstractChatroom
{
????private?Dictionary<string,?Participant> _participants =newDictionary<string,?Participant>();
????public?override?void?Register(Participant?participant)
????{
????????if?(!_participants.ContainsValue(participant))
????????{
????????????_participants[participant.Name] = participant;
????????}
????????participant.Chatroom =?this;
?
????}
????public?override?void?Send(string?from,?string?to,?string?message)
????{
????????Participant?participant = _participants[to];
????????if?(participant !=?null)
??? ????{
????????????participant.Receive(from, message);
????????}
????}
}
?
2、参与者Participant类及其实现Beatle、NonBeatle
///?<summary>
///?The 'AbstractColleague' class
///?</summary>
class?Participant
{
????private?Chatroom?_chatroom;
????private?string?_name;
???// Constructor
????public?Participant(string?name)
????{
????????this._name = name;
????}
????// Gets participant name
????public?string?Name
????{
????????get?{?return?_name; }
????}
????// Gets chatroom
????public?Chatroom?Chatroom
????{
????????set?{ _chatroom =?value; }
????????get?{?return?_chatroom; }
????}
????// Sends message to given participant
????public?void?Send(string?to,?string?message)
????{
????????_chatroom.Send(_name, to, message);
????}
????// Receives message from given participant
???public?virtual?void?Receive(string?from,?string?message)
????{
????????Console.WriteLine("{0} to {1}: '{2}'",from, Name, message);
????}
}
///?<summary>
///?A 'ConcreteColleague' class
///?</summary>
class?Beatle?:?Participant
{
????// Constructor
????public?Beatle(string?name)
????????:?base(name)
????{
????}
????public?override?void?Receive(string?from,?string?message)
????{
????????Console.Write("To a Beatle: ");
????????base.Receive(from, message);
????}
}
///?<summary>
///?A 'ConcreteColleague' class
///?</summary>
class?NonBeatle?:?Participant
{
????// Constructor
????public?NonBeatle(string?name)
????????:?base(name)
????{
????}
????public?override?void?Receive(string?from,?string?message)
????{
????????Console.Write("To a non-Beatle: ");
????????base.Receive(from, message);
????}
}
?
3、客户端代码
static?void?Main(string[] args)
{
????// Create chatroom
????Chatroom?chatroom =?new?Chatroom();
????// Create participants and register them
????Participant?George =?new?Beatle("George");
????Participant?Paul =?new?Beatle("Paul");
????Participant?Ringo =?new?Beatle("Ringo");
????Participant?John =?new?Beatle("John");
????Participant?Yoko =?new?NonBeatle("Yoko");
?
????chatroom.Register(George);
????chatroom.Register(Paul);
????chatroom.Register(Ringo);
????chatroom.Register(John);
????chatroom.Register(Yoko);
???
????// Chatting participants
????Yoko.Send("John",?"Hi John!");
????Paul.Send("Ringo",?"All?you need is love");
????Ringo.Send("George",?"My sweet Lord");
????Paul.Send("John",?"Can't buy me love");
?? ?John.Send("Yoko",?"My sweet love");
????// Wait for user
????Console.ReadKey();
}

中介者模式(Mediator Pattern),定义一个中介对象来封装系列对象之间的交互。中介者使各个对象不需要显示地相互引用,从而使其耦合性松散,而且可以独立地改变他们之间的交互。中介者模式一般应用于一组对象以定义良好但是复杂的方法进行通信的场合,以及想定制一个分布在多个类中的行为,而不想生成太多的子类的场合。