首页 诗词 字典 板报 句子 名言 友答 励志 学校 网站地图
当前位置: 首页 > 教程频道 > 开发语言 > 编程 >

hibernate入门学习01-hibernate简介

2012-10-07 
hibernate入门学习01--hibernate简介1.Hibernate是一个开放源代码的对象关系映射框架,它对JDBC进行了非常

hibernate入门学习01--hibernate简介

1.Hibernate是一个开放源代码的对象关系映射框架,它对JDBC进行了非常轻量级的对象封装,使得Java程序员可以随心所欲的使用对象编程思维来操纵数据库。 Hibernate可以应用在任何使用JDBC的场合,既可以在Java的客户端程序使用,也可以在Servlet/JSP的Web应用中使用,最具革命意义的是,Hibernate可以在应用EJB的J2EE架构中取代CMP,完成数据持久化的重任。

hibernate入门学习01-hibernate简介

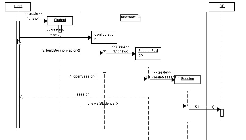
2. Hibernate的核心接口一共有6个,分别为:Session、SessionFactory、Transaction、Query、Criteria和Configuration。这6个核心接口在任何开发中都会用到。通过这些接口,不仅可以对持久化对象进行存取,还能够进行事务控制。下面对这五个核心接口分别加以介绍。


??hibernate入门学习01-hibernate简介


Session接口 Session接口负责执行被持久化对象的CRUD操作(CRUD的任务是完成与数据库的交流,包含了很多常见的SQL语句。)。但需要注意的是Session对象是非线程安全的。同时,Hibernate的session不同于JSP应用中的HttpSession。这里当使用session这个术语时,其实指的是Hibernate中的session,而以后会将HttpSession对象称为用户session。 


SessionFactory接口 SessionFactory接口负责初始化Hibernate。它充当数据存储源的代理,并负责创建Session对象。这里用到了工厂模式。需要注意的是SessionFactory并不是轻量级的,因为一般情况下,一个项目通常只需要一个SessionFactory就够,当需要操作多个数据库时,可以为每个数据库指定一个SessionFactory。


Configuration接口 Configuration接口负责配置并启动Hibernate,创建SessionFactory对象。在Hibernate的启动的过程中,Configuration类的实例首先定位映射文档位置、读取配置,然后创建SessionFactory对象。


Transaction接口

Transaction接口负责事务相关的操作。它是可选的,开发人员也可以设计编写自己的底层事务处理代码。


Query和Criteria接口

Query和Criteria接口负责执行各种数据库查询。它可以使用HQL语言或SQL语句两种表达方式。

?

?

?

?

?

热点排行