开源视频会议bigbluebutton开发(3)——架构体系图
?
体系结构概述

bbb使用nginx(engine x)作为代理服务器将请求发送给bbb客户端,tomcat6调用api,支持当客户端连接使用RTMPT(port 80,?RTMPT 协议是HTTP协议的扩展,Adobe的Flash Player和media server支持。RTMPT的命令基本都是用来控制网络连接的持久性的。)代替RTMP(port 1935,RTMP 全称Routing Table Maintenance Protocol(路由选择表维护协议) 在 AppleTalk 协议组中,路由选择表维护协议(RTMP,Routing Table Protocol)是一种传输层协议,它在 AppleTalk 路由器中建立并维护路由选择表。)时支持http通道!
1,Ngnix代理bbb-web和bbb-aps来支持RTMPT服务bbb-client!
2,Grails应用负责操作创建会议和调度,同时负责加入会议登进登出!
3,负责将pdf资料转换成flash!
4,当SWFTools无法进行转换时,负责将pdf演示文档转换成flash,当然,会生成缩略图!
5,bbb-web与bbb-apps之间的信息通道!
6,red5负责同步会议的各个参与者!
7,负责监听用户的事件,如进入或者离开会议,并且发送命令到FreeSWITCH!
8,语音会话服务!
9,一个链接asterisk的语音应用
10,桌面共享
11,视频会话
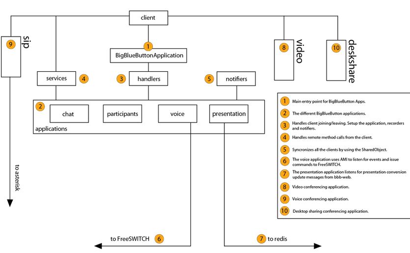
BBB RED5 APPS
red5作为主要的与客户端的交互服务!

1,BBB应用的主要入口
2,不同的BBB应用
3,负责客户端的加入,离开,应用的建立,记录以及通知
4,负责处理来自客户端的远程调用
5,使用sharedObject来同步所有的客户端
6,语言应用使用AMI来监听事件,并且发送命令道freeswitch(一个跨平台的开源电话交换平台)
7,展示应用监听来自bbb-web的文档转换更新信息!
8,视频会话应用!
9,语音会话应用!
10,桌面共享应用!
?
参加一个语音会议的图解流程
?

?1,用户使用移动电话或者软件电话进行呼叫
1a,用户利用已经潜入客户端的网络电话进行呼叫
2,将呼叫者加入会话,更新事件和用户状态
3,客户端显示用户已经加入会话
4,例如调度者关闭一个用户的会话
5,使freeswitch沉默用户的信息发送已经事件
?
上传展示资料

?1,上传pdf文档
2,请求发给bbb-web
3,使用pdf2swf来完成swf的转换
3a,如果上步失败,用imagemagick和ghostscript( ImageMagick是一套功能强大、稳定而且免费的工具集和开发包,可以用来读、写和处理超过89种基本格式的图片文件,包括流行的TIFF、JPEG、GIF、 PNG、PDF以及PhotoCD等格式!Ghostscript是一套建基于Adobe、PostScript及可移植文档格式(PDF)的页面描述语言等而编译成的免费软件)进行转换
4,发送会话更新
5,更新上传者会话
?
桌面共享

1,应用调用blockManaer来传递屏幕尺寸
2,blockfactory安装screen video codec v1中的说明来创建block
3,blockStreamsender向服务器发送ScreenCaptureStart
4,BlockMessageReceiver解码信息,并发送给sessionManager
5,ScreenManger创建会话的同时,创建了BlockManager,BlockManager调用BlockFactory创建Bloocks!Bolcks会 ? ? ? 拿到来自客户端的SVC!的数据
6,会话创建了一个桌面共享流,并且告诉客户端开始桌面共享了!
7,screenVideoViewer构建食品播放流数据
8,ScreenCaptureTasker利用JAVA Robot搞屏幕快照,并且通知BlockManager进行更新
9,BlockStreamSender拿到所有的blocks从blockmanager,BLock调用ScreenVideoEncoder对当前的屏幕进行编码,如果block已经改变,利用ScreenCaptureUpdate发送svc1编码过的数据到服务器
10,BlockStreamReceiver编码ScreenCapterUpdate的信息,然后转递解码的信息到SessionManager,然后根据信息来决定会话,并且传递数据
11,Session传递数据到BlockManager来存储并且统一client的block
12,BlockManager定期的通知FrameGenerator创建SVC1使用来自它本身管理的Blocks
13,FrameGenerator传递播放SVC1流给客户端视频流播放
14,ScreenVidelViewer来播放SVC1 frame
?
?
集成好的VOIP(red5 phone)
VoIP(Voice over Internet Protocol)简而言之就是将模拟声音讯号(Voice)数字化,以数据封包(Data Packet)的形式在 IP 数据网络 (IP Network)上做实时传递。VoIP最大的优势是能广泛地采用Internet和全球IP互连的环境,提供比传统业务更多、更好的服务。VoIP可以在IP网络上便宜的传送语音、传真、视频、和数据等业务,如统一消息、虚拟电话、虚拟语音/传真邮箱、查号业务、Internet呼叫中心、Internet呼叫管理、电视会议、电子商务、传真存储转发和各种信息的存储转发等。

?1,参与者点击按钮参与会议
2,sip应用调用会议标识来参加会议
3,客户端状态更新
?
本文有些地方可能写的有失误的地方,望海涵~,转载请表明出处http://yangactive.iteye.com/blog/1622191
9 楼 liliang_xf 2012-08-07 yangactive 写道liliang_xf 写道楼主头像应该换个好一点的照片,这样流量才会猛的提升阿。