首页 诗词 字典 板报 句子 名言 友答 励志 学校 网站地图
当前位置: 首页 > 教程频道 > 开发语言 > 编程 >

Poco:TaskManager

2012-09-02 
Poco::TaskManagerPoco::TaskManager提供了管理,监控多线程的机制,其内部是使用Poco::NotificationCneter

Poco::TaskManager

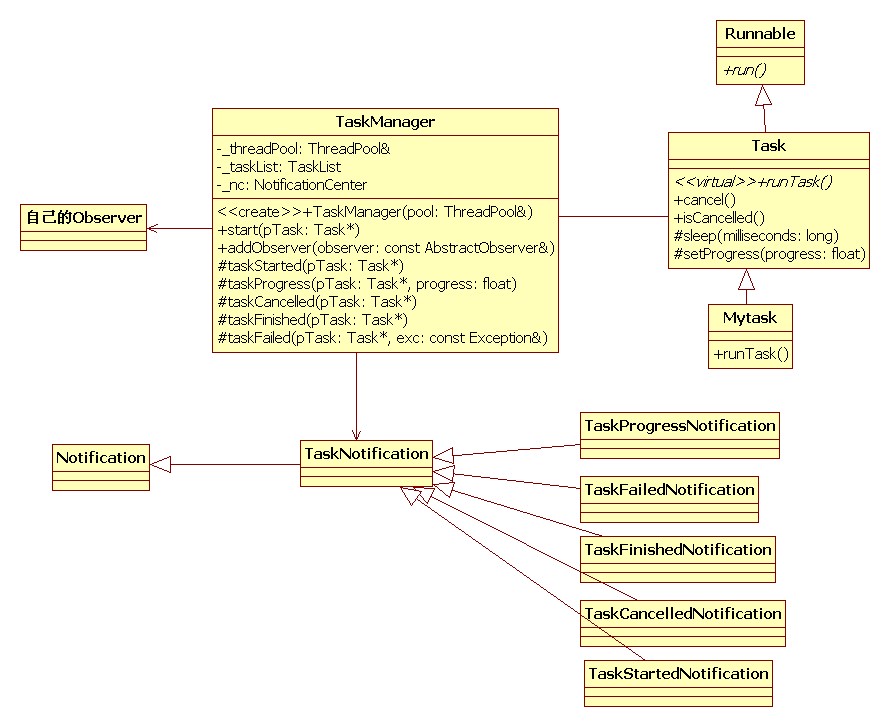
Poco::TaskManager提供了管理,监控多线程的机制,其内部是使用Poco::NotificationCneter机制。它可以了解每个Task(线程)的运行状态,完成程度。

Poco:TaskManager

使用TaskManager需要注意以下几个问题。

我们的各个执行实体需要继承Task类,并重写其中的runTask方法,在此方法中调用isCancelled()方法,了解是否需要停止运行;setProgress()方法,设置执行程度(进度);调用sleep方法,进行休眠,不要调用Thread::Sleep()方法。实现处理Notification的Observer相关类。

这个类的使用,请参见Notification



热点排行