首页 诗词 字典 板报 句子 名言 友答 励志 学校 网站地图
当前位置: 首页 > 教程频道 > 开发语言 > 编程 >

BTrace现实案例分析

2012-08-30 
BTrace实际案例分析BTrace实际案例分析问题表象问题描述1.最近有项目组的童鞋反馈,web页面频繁出现假死的

BTrace实际案例分析

BTrace实际案例分析

问题表象

问题描述

1.最近有项目组的童鞋反馈,web页面频繁出现假死的状态。

2.web页面的假死出现是概率事件,且无法确定假死的引发原因。

3.是在一定的操作之后出现的,但是无法确定究竟是哪些操作引发这些操作。

问题分析

初步分析

我们都知道web容器一般都是单实例多线程的方式工作的,当页面发起请求后,tomcat发分配一个线程进行当前请求的处理,当出现页面假死,说明是由于某种原因导致了线程在等待某种资源,可以是IO、网络响应、数据库连接、等待锁等等,所以需要首先确定该线程是在等待什么资源。

?

经过初步分析,可以知道是线程阻塞导致web不能够及时返回给页面响应,导致页面出现假死的情况。所以首先确定导致线程阻塞的原因。

?

确定线程是由于什么原因导致的阻塞其实也是比较简单的,可以使用jstack工具,到出现阻塞现象后,使用jstack工具查看器堆栈,看下是等待什么。也可以使用Eclipse的debug功能,将当前线程suspend。在这里我采用第二种方式。

?

操作步骤

在本地以Debug方式启动Tomcat应用,模拟一些操作,尽量将假死项目重现,开发人员根据以往的映像去操作一些功能,过了若干时间后,果然出现了假死现象。由于是debug方式启动所以查看其debug视图,发现启动了3个http线程,下图中红色部分标示的位置。


BTrace现实案例分析
?

通过右击suspend挂起线程,发现有一个线程确实被阻塞掉了


BTrace现实案例分析
?

观察堆栈可以确定是到连接池中去获取连接,但是当前连接池中无可用的连接,导致线程阻塞出现页面假死现象。

进一步分析

很明显这个是由于连接泄露导致无可用连接,所引起的线程阻塞,页面假死。查看连接池配置:

driver=oracle.jdbc.driver.OracleDriver

url=jdbc:oracle:thin:@127.0.0.1:1521:orcl

username=****

password=****

active=20

minidle=20

maxidle=20

maxwait=-1

出现连接泄露问题是较为难定位的问题,因为问题的表象离问题的根源较远,并没有直接的联系,所以只能凭经验和感觉去分析,另外出现该情况应当尽量将连接池连接个数配置改小,这样可以有效的拉近问题表象和问题根源之间的距离,减小问题重现的成本和最大化问题重现的概率。然后根据BTrace来进行分析。但是我们这里有BTrace这个利器来进行动态诊断。

诊断思路

只要跟踪所有的调用过BasicDataSource.getConnection这个方法的地方,然后在看看那些方法调用以后没有关系连接,而关闭连接的地方并非是Connection的close方法,需要对连接池的工作原理有一定的了解。



BTrace现实案例分析
?
?

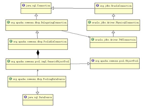
如上图,连接池持有Connection代理的引用,用来维护Connection,而Connection代理实现了JDBC,通过Connection代理来操作驱动程序,在oracle中是oracle.jdbc.driver.T4CConnection。


BTrace现实案例分析
?

实际上连接池主要是通过PoolableConnection作为代理类,持有T4CConnection的引用,完成对数据的操作,并且自己实现了java.sql.Connection接口,我们看下close方法的具体实现。

?

??

?

而获取连接的代码是通过PoolingDataSource的getConnection进行获取的代码如下:

?

?

可以非常清楚的看到,就是通过该方法释放连接到连接池中,供后续的业务代码进行调用。

到这里基本的思路已经出来了,只要跟踪PoolingDataSource的getConnection方法和PoolableConnection的close方法就可以知道究竟哪些业务代码只调用了获取连接而没有调用close方法进行释放连接,导致连接泄露。

BTrace利器

通过编写BTrace脚本进行分析跟踪,只要业务代码在调用完getConnection方法后调用了close就说明没有问题,也就是getConnection方法和close方法成对出现,如果只调用了getConnection方法而没有调用close方法那就说明该业务代码有连接泄露。

?

??

?

?

将连接池个数修改为3,启动应用,使用jps输出应用pid,

?

运行命令btrace <pid> BTraceConnection.java > trace.log

日志分析

输出结果

?

??

?

部分无用内容有删减,发现总共获取了61次connection,释放了57次connection,com.***************************.dao.UserDAO.checkUserState(UserDAO.java:142)该方法没有释放连接,最终定位出了有问题的方法。

?

?

其他相关博文

BTrace工具简介http://mgoann.iteye.com/blog/1409667
BTrace实例应用http://mgoann.iteye.com/blog/1409676
BTrace实际案例分析http://mgoann.iteye.com/blog/1409685

热点排行