Spring IOC核心源码学习(一)
[size=large]关于IOC容器
IoC容器:最主要是完成了完成对象的创建和依赖的管理注入等等。
先从我们自己设计这样一个视角来考虑:
所谓控制反转,就是把原先我们代码里面需要实现的对象创建、依赖的代码,反转给容器来帮忙实现。那么必然的我们需要创建一个容器,同时需要一种描述来让容器知道需要创建的对象与对象的关系。这个描述最具体表现就是我们可配置的文件。
对象和对象关系怎么表示?
可以用xml,properties文件等语义化配置文件表示。
描述对象关系的文件存放在哪里?
可能是classpath,filesystem,或者是URL网络资源,servletContext等。
回到正题,有了配置文件,还需要对配置文件解析。
不同的配置文件对对象的描述不一样,如标准的,自定义声明式的,如何统一? 在内部需要有一个统一的关于对象的定义,所有外部的描述都必须转化成统一的描述定义。
如何对不同的配置文件进行解析?需要对不同的配置文件语法,采用不同的解析器。
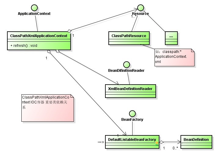
基于以上问题,对应过来,刚好是 spring ioc 容器抽象的的几个主要接口:
Resource
BeanDefinition
BeanDefinitionReader
BeanFactory
ApplicationContext
以上五个都是接口,都有各式各样的实现,正是这5个接口定义了spring ioc容器的基本代码组件结构。而其组件各种实现的组合关系组成了一个运行时的具体容器。
各代码组件详解
1.Resource
是对资源的抽象,每一个接口实现类都代表了一种资源类型,如ClasspathResource、URLResource,FileSystemResource等。每一个资源类型都封装了对某一种特定资源的访问策略。它是spring资源访问策略的一个基础实现,应用在很多场景。

具体可以参考文章:
Spring 资源访问剖析和策略模式应用
http://www.ibm.com/developerworks/cn/java/j-lo-spring-resource/index.html
2.BeanDefinition
用来抽象和描述一个具体bean对象。是描述一个bean对象的基本数据结构。
3.BeanDefinitionReader
BeanDefinitionReader将外部资源对象描述的bean定义统一转化为统一的内部数据结构BeanDefinition。对应不同的描述需要有不同的Reader。如XmlBeanDefinitionReader用来读取xml描述配置的bean对象。
4.BeanFactory
用来定义一个很纯粹的bean容器。它是一个bean容器的必备结构。同时和外部应用环境等隔离。BeanDefinition是它的基本数据结构。它维护一个BeanDefinitions Map,并可根据BeanDefinition的描述进行bean的创建和管理。
5.ApplicationContext
从名字来看叫应用上下文,是和应用环境息息相关的。没错这个就是我们平时开发中经常直接使用打交道的一个类,应用上下文,或者也叫做spring容器。其实它的基本实现是会持有一个BeanFactory对象,并基于此提供一些包装和功能扩展。为什么要这么做呢?因为BeanFactory实现了一个容器基本结构和功能,但是与外部环境隔离。那么读取配置文件,并将配置文件解析成BeanDefinition,然后注册到BeanFactory的这一个过程的封装自然就需要ApplicationContext。ApplicationContext和应用环境细细相关,常见实现有ClasspathXmlApplicationContext,FileSystemXmlApplicationContext,WebApplicationContext等。Classpath、xml、FileSystem、Web等词都代表了应用和环境相关的一些意思,从字面上不难理解各自代表的含义。
当然ApplicationContext和BeanFactory的区别远不止于此,有:
1. 资源访问功能:在Resource和ResourceLoader的基础上可以灵活的访问不同的资源。
2. 支持不同的信息源。
3. 支持应用事件:继承了接口ApplicationEventPublisher,这样在上下文中为bean之间提供了事件机制。
……
以上5个组件基本代表了ioc容器的一个最基本组成,而组件的组合是放在ApplicationContext的实现这一层来完成。
以ClasspathXmlApplicationContext 容器实现为例,其组合关系如下:

ClassPathXmlApplicationContext的refresh() 方法负责完成了整个容器的初始化。
为什么叫refresh?也就是说其实是刷新的意思,该IOC容器里面维护了一个单例的BeanFactory,如果bean的配置有修改,也可以直接调用refresh方法,它将销毁之前的BeanFactory,重新创建一个BeanFactory。所以叫refresh也是能理解的。
以下是Refresh的基本步骤:
1.把配置xml文件转换成resource。resource的转换是先通过ResourcePatternResolver来解析可识别格式的配置文件的路径
(如"classpath*:"等),如果没有指定格式,默认会按照类路径的资源来处理。
2.利用XmlBeanDefinitionReader完成对xml的解析,将xml Resource里定义的bean对象转换成统一的BeanDefinition。
3.将BeanDefinition注册到BeanFactory,完成对BeanFactory的初始化。BeanFactory里将会维护一个BeanDefinition的Map。
当getBean的时候就会根据调用BeanFactory,根据bean的BeanDifinition来实例化一个bean。当然根据bean的lazy-init、protetype等属性设置不同以上过程略有差别。
refresh()代码如下:
public void refresh() throws BeansException, IllegalStateException { synchronized (this.startupShutdownMonitor) { // Prepare this context for refreshing. prepareRefresh(); // Tell the subclass to refresh the internal bean factory. ConfigurableListableBeanFactory beanFactory = obtainFreshBeanFactory(); // Prepare the bean factory for use in this context. prepareBeanFactory(beanFactory); try { // Allows post-processing of the bean factory in context subclasses. postProcessBeanFactory(beanFactory); // Invoke factory processors registered as beans in the context. invokeBeanFactoryPostProcessors(beanFactory); // Register bean processors that intercept bean creation. registerBeanPostProcessors(beanFactory); // Initialize message source for this context. initMessageSource(); // Initialize event multicaster for this context. initApplicationEventMulticaster(); // Initialize other special beans in specific context subclasses. onRefresh(); // Check for listener beans and register them. registerListeners(); // Instantiate all remaining (non-lazy-init) singletons. finishBeanFactoryInitialization(beanFactory); // Last step: publish corresponding event. finishRefresh(); } catch (BeansException ex) { // Destroy already created singletons to avoid dangling resources. beanFactory.destroySingletons(); // Reset 'active' flag. cancelRefresh(ex); // Propagate exception to caller. throw ex; } } } protected void loadBeanDefinitions(DefaultListableBeanFactory beanFactory) throws IOException { // Create a new XmlBeanDefinitionReader for the given BeanFactory. XmlBeanDefinitionReader beanDefinitionReader = new XmlBeanDefinitionReader(beanFactory); // Configure the bean definition reader with this context's // resource loading environment. beanDefinitionReader.setResourceLoader(this); beanDefinitionReader.setEntityResolver(new ResourceEntityResolver(this)); // Allow a subclass to provide custom initialization of the reader, // then proceed with actually loading the bean definitions. initBeanDefinitionReader(beanDefinitionReader); loadBeanDefinitions(beanDefinitionReader); } loadBeanDefinitions(beanDefinitionReader);