Android开发:观察者模式应用实例
观察者模式应用实例——Broadercast实现进程间异步通信
1 Broadcast实现进程通信
利用Broadcast可以实现Android中的进程间通信。
比如,存在客户端BCClient和服务端BCService这两个不同的进程,它们之间的通信过程具体如下图所示:
通过这样的方式双方能完成通信,不过要达到异步通信的目的,需要进一步改进设计。
2实现异步通信
为了实现异步通信,需要对客户端的类进行重新设计,同时考虑到系统的扩展性、可复用性,以及服务端对外接口的易用性。选择将BCClient的视图ClientActivity剥离出去,并对ClientReceiver做进一步封装,相当于在原客户端和服务端中间构建出一层作为中间层。
为了便于说明,客户端和服务端需要一个应用场景。假设服务端负责管理系统相关设备,并提供操作设备的接口,而客户端则根据需求通过中间件来异步调用相应的服务。
比如,用户点击客户端的按钮来获取设备信息,并且点击按钮后用户不必一直等待服务端返回信息才能继续操作,而是服务端响应完成后自动通知客户端。
由于整个过程客户端不是进行同步等待,而是异步接收,设计时考虑引入设计模式中的“观察者模式”。
2.1 观察者模式
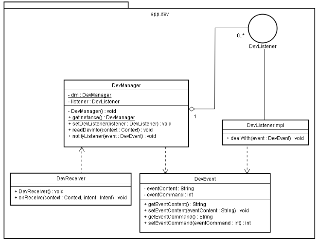
通过以上分析,明确了设计的改进重点在于对ClientReceiver的封装,并且封装采取的合理策略应当是 “观察者模式”。改进设计后ClientReceiver就被中间层所替代,中间层的类图如下:
从类图中不难看出,这是一个典型的“观察者模式”的类设计模型,DevListener对应于观察者模式中的观察者“Observer”,而DevManager就是观察者模式中的主题“Subject”。原ClientReceiver的主要功能被封装在中间层的DevReceiver类中,而服务端接口的直接调用者是DevManager类。
2.2 客户端服务端交互流程
在加入“观察者模式”后,客户端和服务端的交互流程如下:
1、客户端-->创建监听器-->在监听器中重写回调函数,用于处理服务端返回结果-->将该监听器注册到DevManager -->调用DevManager 的readDevInfo方法向服务端发送广播;
2、服务端-->利用BroadcastReceiver接受到广播信息-->处理信息-->向客户端(DevReceiver)发送广播信息;
3、客户端-->利用BroadcastReceiver(DevReceiver)接受到广播信息-->调用DevManager的notifyListener方法-->调用客户端重写好的回调函数,完成异步通信。
2.3 客户端调用
加入中间层后,客户端能够方便的使用DevManager提供的服务,在使用DevManager提供的服务时如同使用Button控件一样(Button控件的内部实现也是利用了观察者模式)方便、简洁。
客户端调用代码如下:
public void onReceive(Context context, Intent intent) { if(intent.getAction().equals("DoServiceResponse")){ Log.i(TAG,"Action Is DoServiceResponse"); Communication info = (Communication)intent.getParcelableExtra("ResponseInfo"); if(info != null){ Log.i(TAG,"Receive ResponseInfo"); DevEvent event = new DevEvent(); event.setEventContent(info.getContent()); DevManager.getInstance().notifyListener(event); }}//notifyListener的实现如下:public void notifyListener(DevEvent event){ if(listener == null){ return; } else{ Log.i(TAG, "Notify Listener"); listener.dealWith(event); }}