首页 诗词 字典 板报 句子 名言 友答 励志 学校 网站地图
当前位置: 首页 > 教程频道 > 其他教程 > 开源软件 >

海内开源工作流fireflow即将推出全浏览器兼容型WEB流程设计器

2012-07-01 
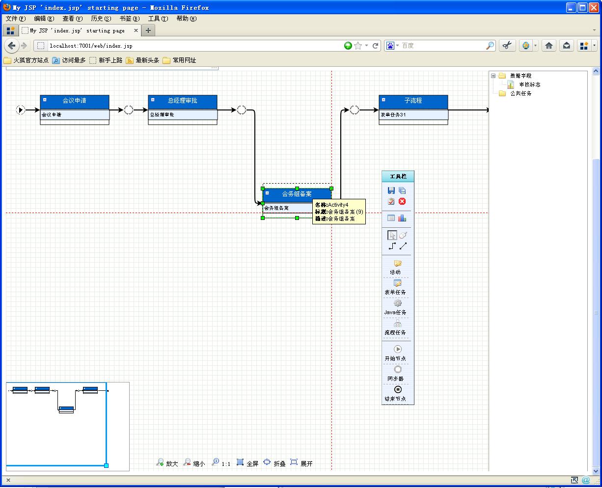
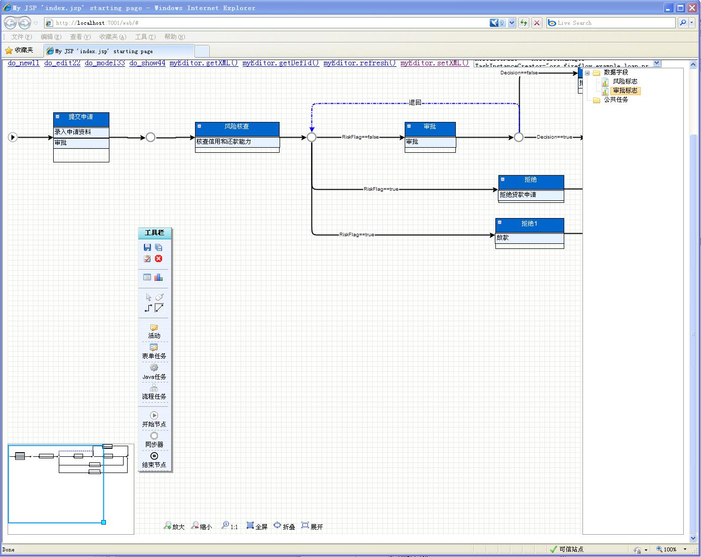
国内开源工作流fireflow即将推出全浏览器兼容型WEB流程设计器消息来自fireflow官方网站www.fireflow.org有

国内开源工作流fireflow即将推出全浏览器兼容型WEB流程设计器

  消息来自fireflow官方网站   www.fireflow.org

  有图有真相,感谢fireflow的作者非也和fireflow团队的工作

 













 

热点排行