首页 诗词 字典 板报 句子 名言 友答 励志 学校 网站地图
当前位置: 首页 > 教程频道 > 开发语言 > 编程 >

桥接形式1

2013-12-07 
桥接模式1?图24.1? 简化版本的系统结构示意图下面看看大致的实现示意。(2)先来看看消息的统一接口,示例代码

桥接模式1
?

图24.1? 简化版本的系统结构示意图

下面看看大致的实现示意。

(2)先来看看消息的统一接口,示例代码如下:

/**

?* 消息的统一接口

?*/

public interface Message {

??? /**

??? ?* 发送消息

??? ?* @param message 要发送的消息内容

??? ?* @param toUser 消息发送的目的人员

??? ?*/

??? public void send(String message,String toUser);

}

(3)再来分别看看两种实现方式,这里只是为了示意,并不会真的去发送Email和站内短消息,先看站内短消息的方式,示例代码如下:

/**

?* 以站内短消息的方式发送普通消息

?*/

public? class CommonMessageSMS implements Message{

??? public void send(String message, String toUser) {

?????? System.out.println("使用站内短消息的方式,发送消息'"

+message+"'给"+toUser);

??? }

}

同样的,实现以Email的方式发送普通消息,示例代码如下:

/**

?* 以Email的方式发送普通消息

?*/

public class CommonMessageEmail implements Message{

??? public void send(String message, String toUser) {

?????? System.out.println("使用Email的方式,发送消息'"

+message+"'给"+toUser);

??? }

}

2:实现发送加急消息

?????? 上面的实现,看起来很简单,对不对。接下来,添加发送加急消息的功能,也有两种发送的方式,同样是站内短消息和Email的方式。

?????? 加急消息的实现跟普通消息不同,加急消息会自动在消息上添加加急,然后再发送消息;另外加急消息会提供监控的方法,让客户端可以随时通过这个方法来了解对于加急消息处理的进度,比如:相应的人员是否接收到这个信息,相应的工作是否已经开展等等。因此加急消息需要扩展出一个新的接口,除了基本的发送消息的功能,还需要添加监控的功能,这个时候,系统的结构如图24.2所示:

?桥接形式1

图24.2? 加入发送加急消息后的系统结构示意图

(1)先看看扩展出来的加急消息的接口,示例代码如下:

/**

?* 加急消息的抽象接口

?*/

public interface UrgencyMessage extends Message{

??? /**

??? ?* 监控某消息的处理过程

??? ?* @param messageId 被监控的消息的编号

??? ?* @return 包含监控到的数据对象,这里示意一下,所以用了Object

??? ?*/

??? public Object watch(String messageId);

}

(2)相应的实现方式还是发送站内短消息和Email两种,同样需要两个实现类来分别实现这两种方式,先看站内短消息的方式,示例代码如下:

public class UrgencyMessageSMS implements UrgencyMessage{

??? public void send(String message, String toUser) {

?????? message = "加急:"+message;

?????? System.out.println("使用站内短消息的方式,发送消息'"

+message+"'给"+toUser);

??? }

?

??? public Object watch(String messageId) {

?????? //获取相应的数据,组织成监控的数据对象,然后返回?????

?????? return null;

??? }??

}

再看看Emai的方式,示例代码如下:

public class UrgencyMessageEmail implements UrgencyMessage{

??? public void send(String message, String toUser) {

?????? message = "加急:"+message;

?????? System.out.println("使用Email的方式,发送消息'"

+message+"'给"+toUser);

??? }

??? public Object watch(String messageId) {

?????? //获取相应的数据,组织成监控的数据对象,然后返回?????

?????? return null;

??? }??

}

(3)事实上,在实现加急消息发送的功能上,可能会使用前面发送不同消息的功能,也就是让实现加急消息处理的对象继承普通消息的相应实现,这里为了让结构简单一点,清晰一点,所以没有这样做。

24.1.3? 有何问题

上面这样实现,好像也能满足基本的功能要求,可是这么实现好不好呢?有没有什么问题呢?

咱们继续向下来添加功能实现,为了简洁,就不再去进行代码示意了,通过实现的结构示意图就可以看出实现上的问题。

1:继续添加特急消息的处理

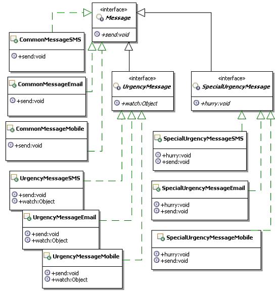
特急消息不需要查看处理进程,只要没有完成,就直接催促,也就是说,对于特急消息,在普通消息的处理基础上,需要添加催促的功能。而特急消息、还有催促的发送方式,相应的实现方式还是发送站内短消息和Email两种,此时系统的结构如图24.3所示:

图24.3? 加入发送特急消息后的系统结构示意图

仔细观察上面的系统结构示意图,会发现一个很明显的问题,那就是:通过这种继承的方式来扩展消息处理,会非常不方便。

你看,实现加急消息处理的时候,必须实现站内短消息和Email两种处理方式,因为业务处理可能不同;在实现特急消息处理的时候,又必须实现站内短消息和Email这两种处理方式。

这意味着,以后每次扩展一下消息处理,都必须要实现这两种处理方式,是不是很痛苦,这还不算完,如果要添加新的实现方式呢?继续向下看吧。

2:继续添加发送手机消息的处理方式

?????? 如果看到上面的实现,你还感觉问题不是很大的话,继续完成功能,添加发送手机消息的处理方式。

仔细观察现在的实现,如果要添加一种新的发送消息的方式,是需要在每一种抽象的具体实现里面,都要添加发送手机消息的处理的。也就是说:发送普通消息、加急消息和特急消息的处理,都可以通过手机来发送。这就意味着,需要添加三个实现。此时系统结构如图24.4所示:

?

?桥接形式1

图24.4? 加入发送手机消息后的系统结构示意图

?????? 这下能体会到这种实现方式的大问题了吧。

3:小结一下出现的问题

采用通过继承来扩展的实现方式,有个明显的缺点:扩展消息的种类不太容易,不同种类的消息具有不同的业务,也就是有不同的实现,在这种情况下,每个种类的消息,需要实现所有不同的消息发送方式。

更可怕的是,如果要新加入一种消息的发送方式,那么会要求所有的消息种类,都要加入这种新的发送方式的实现。

要是考虑业务功能上再扩展一下呢?比如:要求实现群发消息,也就是一次可以发送多条消息,这就意味着很多地方都得修改,太恐怖了。

那么究竟该如何实现才能既实现功能,又能灵活的扩展呢?

?转载私塾在线:http://sishuok.com/forum/blogPost/list/5860.html

热点排行