首页
诗词
字典
板报
句子
名言
友答
励志
学校
网站地图
Android
移动开发
Android
Iphone
Windows Mobile
Symbian
BlackBerry
QT开发
Brew
MeeGo
移动平台
移动软件开发
电信IT应用开发
移动应用
当前位置:
首页
>
教程频道
>
移动开发
>
Android
>
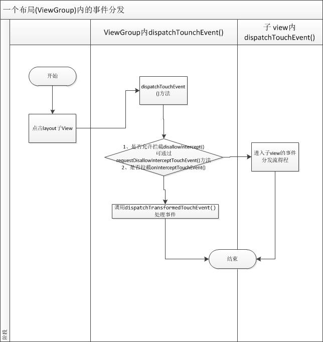
两张图的札记(android事件分发)
2013-12-04
两张图的笔记(android事件分发)?从ViewGroup的角度?
两张图的笔记(android事件分发)
?
从ViewGroup的角度
?
查看更多
下一篇
本文网址:
https://www.reader8.net/jiaocheng/20131204/1403036.html
读书人精选
热点排行
android触控,先懂得MotionEvent(一)
Android 中各种JAVA 包的效能描述
android 关于XMPP即时通讯发送MESSAGE对
求解:android 4.0读写HID设备解决方案
seekbar,该怎么处理
小弟我的android 第11天 - SharedPrefer
Android 开发类似微信的程序,该如何处理
数据备份解决方案
Android兑现ListView异步加载图片总结
Android 标题栏(titlebar)展示进度条