首页 诗词 字典 板报 句子 名言 友答 励志 学校 网站地图
当前位置: 首页 > 教程频道 > 开发语言 > 编程 >

Guava学习之ArrayListMulti地图

2013-10-08 
Guava学习之ArrayListMultimapArrayListMultimap类的继承关系如下图所示:Guava ArrayListMultimap  ListMu

Guava学习之ArrayListMultimap

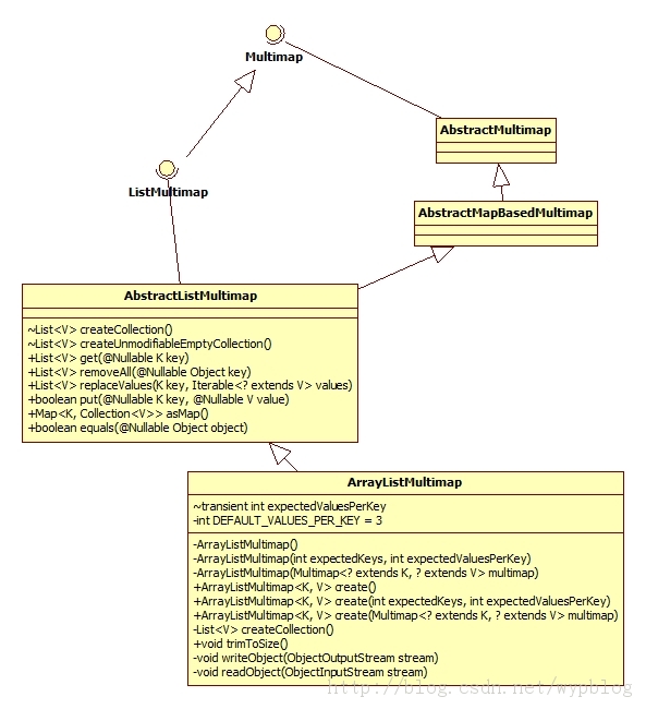
ArrayListMultimap类的继承关系如下图所示:

Guava学习之ArrayListMulti地图

Guava ArrayListMultimap


  ListMultimap是一个接口,继承自Multimap接口。ListMultimap接口为所有继实现自ListMultimap的子类定义了一些共有的方法签名。ListMultimap接口并没有定义自己特有的方法签名,里面所有的方法都是重写了Multimap接口中的声明,只是将Multimap接口中返回Collection类型的函数修改成返回List类型。比如Multimap接口中get函数的函数原型为Collection get(@Nullable K key);而ListMultimap接口则变成了List get(@Nullable K key);这是因为Multimap接口为多个实现类定义了其子类必须实现的方法,由于其子类(TreeMultimap、ArrayListMultimap)的实现不一样,而Multimap接口又定义了它们共有的方法,所以里面的函数原型大多数的返回类型为Collection,我们知道List、Set都继承自Collection。ListMultimap接口的这种设计符合《里氏替换法则》。
  AbstractListMultimap继承自AbstractMapBasedMultimap类,并实现了ListMultimap接口。AbstractListMultimap类中主要实现了ListMultimap接口里面的方法。同ListMultimap接口类似,AbstractListMultimap类将AbstractMapBasedMultimap类中返回Collection类型的函数修改成返回List类型。里面很多的实现都是调用了AbstractMapBasedMultimap类中相应函数的实现,仅仅简单的将返回Collection类型函数修改为List类型。

  AbstractMapBasedMultimap类的介绍请参见《Guava学习之AbstractMapBasedMultimap》。

  ArrayListMultimap类是Multimap接口的ArrayList方法实现的类,在前面的《Guava学习之AbstractMapBasedMultimap》文章中我们谈到了Multimap接口的几种实现,其中就有以ArrayList实现的。

  这里说的以ArrayList实现或者TreeSet实现是指key所对应的value存放方式。详细介绍请看《Guava学习之AbstractMapBasedMultimap》

  ArrayListMultimap类主要有三个构造函数,实现如下:

010203040506070809101112131415161718private ArrayListMultimap() {  super(new HashMap<K, Collection<V>>());  expectedValuesPerKey = DEFAULT_VALUES_PER_KEY;} private ArrayListMultimap(int expectedKeys, int expectedValuesPerKey) {  super(Maps.<K, Collection<V>>newHashMapWithExpectedSize(expectedKeys));  checkArgument(expectedValuesPerKey >= 0);  this.expectedValuesPerKey = expectedValuesPerKey;} private ArrayListMultimap(Multimap<? extends K, ? extends V> multimap) {  this(multimap.keySet().size(),      (multimap instanceof ArrayListMultimap) ?          ((ArrayListMultimap<?, ?>) multimap).expectedValuesPerKey :          DEFAULT_VALUES_PER_KEY);  putAll(multimap);}

  第一个构造函数其键存储是用HashMap来实现的;而value的存储是用ArrayList来实现的,如下所示:

123@Override List<V> createCollection() {  return new ArrayList<V>(expectedValuesPerKey);}

  其中的expectedValuesPerKey 表示预期一个key会有多少个value,这里直接将DEFAULT_VALUES_PER_KEY赋值给expectedValuesPerKey,通过源码我们可以得到DEFAULT_VALUES_PER_KEY=3。
  第二个构造函数有两个参数int expectedKeys, int expectedValuesPerKey,其中expectedKeys表示用户预期有多少个key,expectedValuesPerKey表示用户预期一个key会有多少个value。如果你大致知道你的程序会有多少个key和value,建议用这个构造函数,这样可以省去由于空间不足而需要重新分配空间而带来的额外开销。
  第三个构造函数是将另一个multimap中的所有键值元素直接复制到我们新建的multimap中,这个方式比较简单,和第一个构造函数类似,我们都不需要知道会有多少个key和value。
  从上面的构造函数我们可以看出,这三个构造函数都是以private修饰的,这说明了我们不能直接调用ArrayListMultimap类的构造函数。由于此原因,ArrayListMultimap类为我们带来了以下几个用于创建ArrayListMultimap对象的静态方法:

01020304050607080910111213public static <K, V> ArrayListMultimap<K, V> create() {  return new ArrayListMultimap<K, V>();} public static <K, V> ArrayListMultimap<K, V> create(    int expectedKeys, int expectedValuesPerKey) {  return new ArrayListMultimap<K, V>(expectedKeys, expectedValuesPerKey);} public static <K, V> ArrayListMultimap<K, V> create(    Multimap<? extends K, ? extends V> multimap) {  return new ArrayListMultimap<K, V>(multimap);}

  可以看出,上面三个静态函数分别对应地调用ArrayListMultimap的三个构造函数,含义我就不说了,很简单。
  如果你的ArrayListMultimap对象的value经过了各种的删除、添加操作,这时候可能会导致许多的value空间都没有用到,我们可以用下面的函数来将没用的空间去掉,使得各个key对应value空间的大小等于其对应的value个数:

0102030405060708091011public void trimToSize() {  for (Collection<V> collection : backingMap().values()) {    ArrayList<V> arrayList = (ArrayList<V>) collection;    arrayList.trimToSize();  }} backingMap()函数的实现:  Map<K, Collection<V>> backingMap() {  return map;}private transient Map<K, Collection<V>> map;

  里面的map就是构造函数super(new HashMap<k ,="" collection>())中的HashMap。

  注意,这里说的是value所用的空间,没说是key所用的空间。

(完)
  

转载请注明: 转载自过往记忆(http://www.wypblog.com/)
本文链接地址: Guava学习之ArrayListMultimap(http://www.wypblog.com/archives/742)

热点排行