[转]Android手机 Fildder真机抓包
?
4?. 下面我们就进入重点了,真机抓包了,首先,确保安装 Fiddler 的电脑和你的手机在同一局域网内,因为Fiddler只是一个代理,需要将手机的代理指向 PC 机,不能互相访问是不行的。
5. 开启Fiddler的远程连接,Fiddler 主菜单 Tools -> Fiddler Options…->?Connections页签,选中Allowremote computers to connect。效果图如下:
![[转]Android手机 Fildder真机捕包](http://img.reader8.net/uploadfile/jiaocheng/2014018/2605/201401260905051204.png)
?
6. ?开启好远程连接之后,重启Fiddler,不然就不会更新你刚开启的远程配置
7. 下面开始设置手机端了,获取PC的IP地址,我的IP地址是:192.168.2.121
8. ?打开你的手机设置界面:
![[转]Android手机 Fildder真机捕包](http://img.reader8.net/uploadfile/jiaocheng/2014018/2605/201401260905051205.png)
![[转]Android手机 Fildder真机捕包](http://img.reader8.net/uploadfile/jiaocheng/2014018/2605/201401260905051206.png)
?
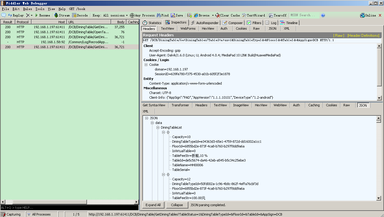
9. ? 现在就可以开始抓包了:打开Fiddler软件:
![[转]Android手机 Fildder真机捕包](http://img.reader8.net/uploadfile/jiaocheng/2014018/2605/201401260905051207.png)
?
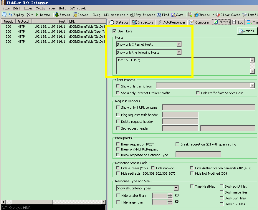
10. ? 如果你觉得抓取数据还不够方便,你可以添加过滤器:
![[转]Android手机 Fildder真机捕包](http://img.reader8.net/uploadfile/jiaocheng/2014018/2605/201401260905051208.png)
?
就会只抓取这个指定IP的数据了,是不是很方便啊,呵呵!
Fiddler软件的具体教程可以参考网站:http://kb.cnblogs.com/page/130367/