首页 诗词 字典 板报 句子 名言 友答 励志 学校 网站地图
当前位置: 首页 > 教程频道 > 网站开发 > CSS >

Pushlets:从Servlet发送讯息给DHTML客户端浏览器

2013-08-27 
Pushlets:从Servlet发送消息给DHTML客户端浏览器来自RMI或者CORBA的服务器端回掉可以通知客户端服务器上有

Pushlets:从Servlet发送消息给DHTML客户端浏览器

来自RMI或者CORBA的服务器端回掉可以通知客户端服务器上有什么变化。但是如果客户端是浏览器,情况又如何呢?本文介绍pushlets来完成此功能。

?

?

下载:

http://www.pushlets.com?,当前下载版本为2.0.0

?

?

?

?

?

?

正文:

?

?

当前,开发者越来越将servlet或者jsp作为服务器前端语言了,但是同时,如果浏览器已经装载了当前html页面,它就很难从服务器端获取更新信息了。(如果客户端不主动请求的话)。

对于经验丰富的程序员,我们容易想起applet。本文我们要讨论一下到底如何做最好。

?

?

1,??server-to-web client?通知:现有解决方案

?

?

在进入pushlet概念之前,让我们回顾一下现有的server-to-web client方案,可以归结为:HTML刷新、server-side callback以及messaging。

?

?

HTML refresh

?

?

<META HTTP-EQUIV="Refresh" CONTENT="4;URL=http://www.justobjects.nl">

?

?

页面会定时刷新,但是多少时间合适?

?

?

Server-side callback

?

?

在server-side callback中,server对象回调一个java-applet,通过RMI或者CORBA。通常,客户端首先传递一个RMI远程引用或者CORBA对象给server,server保存这些引用并按照顺序通知客户端,在javaworld的另外一篇文章中对此有详细的讨论(http://www.javaworld.com/javaworld/javaqa/1999-04/05-rmicallback.html)。

?

?

Messaging

?

?

消息方式的话,applet是messageing server的客户端,它通过TCP/IP连接或者UDP发送消息,最新进展甚至可以通过multicast。你可以通过消息中间件,如SoftWired的iBus,IBM的MQSeries,BEA的消息中间件等。JMS是消息的重要标准。

?

?

上述方案都有各自的优点和缺点。让我们看看Pushlet吧。

?

?

Pushlet是一个轻量级的客户端方案,不需要applet或者插件,直接和脚本以及HTML整合,使用标准HTTP连接,可以在任何servlet服务器中部署。它并一定是上述方案的替代,是你另外一个可选的方案。

?

?

Pushlet?基础

?

?

HTTP streaming

Pushlet基于HTTP streaming,它不是读取完html页面就关闭HTTP连接,连接仍然开放。

?

?

我们可以开发一个JSP或者servlet,它持续发送HTML内容给客户端。如下:

<HTML>

<HEAD>

???<META HTTP-EQUIV="Content-Type" CONTENT="text/html; charset=iso-8859-1">

???<META HTTP-EQUIV="Pragma" CONTENT="no-cache">

</HEAD>

<BODY BGCOLOR="blue" TEXT="white">

<%

??int i = 1;

?

?

??try {

????while (true) {

???????out.print("<h1>"+(i++)+"</h1>");

???????out.flush();

?

?

???????try {

????????????Thread.sleep(3000);

???????} catch (InterruptedException e) {

???????out.print("<h1>"+e+"</h1>");

????????}

?????}

???} catch (Exception e) {

???????out.print("<h1>"+e+"</h1>");

???}

%>

</BODY>

</HTML>

?

?

?

?

下一个例子中,我们了结一下pushlet的机制。如何让页面3秒钟刷新一次?包含三个文件:push-js-stream.html,push-js-stram-pusher.jsp,push-js-stream-display.html。主页面是push-js-stream.html。

?push-js-stram-pusher.jsp

<%

???/** Start a line of JavaScript with a function call to parent frame. */

???String jsFunPre = "<script language=JavaScript >parent.push('";

?

?

???/** End the line of JavaScript */

???String jsFunPost = "')</script> ";

?

?

???int i = 1;

???try {

?

?

?????// Every three seconds a line of JavaScript is pushed to the client

?????while (true) {

?

?

????????// Push a line of JavaScript to the client

????????out.print(jsFunPre+"Page "+(i++)+jsFunPost);

????????out.flush();

?

?

????????// Sleep three secs

????????try {

?????????????Thread.sleep(3000);

????????} catch (InterruptedException e) {

?????????????// Let client display exception

?????????????out.print(jsFunPre+"InterruptedException: "+e+jsFunPost);

????????}

??????}

????} catch (Exception e) {

?????????????// Let client display exception

?????????????out.print(jsFunPre+"Exception: "+e+jsFunPost);

????}

?%>

Push-js-stram.html

<script LANGUAGE="JavaScript">

var pageStart="<HTML><HEAD></HEAD><BODY BGCOLOR=blue TEXT=white><H2>Server pushes: <P>";

var pageEnd="</H2></BODY></HTML>";

?

?

??// Callback function with message from server.

??// This function is called from within the hidden JSP pushlet frame

??function push(content) {

?

?

????// Refresh the display frame with the content received

????window.frames['displayFrame'].document.writeln(pageStart+content+pageEnd);

????window.frames['displayFrame'].document.close();

??}

?

?

</script>

</HEAD>

?

?

<FRAMESET BORDER=0 COLS="*,0">

?????<!-- frame to display the content pushed by the pushlet -->

?????<FRAME SRC="push-js-stream-display.html" NAME="displayFrame"?BORDER=0??SCROLLING=no>

?

?

?????<!-- Hidden frame with the pushlet that pushes lines of JavaScript-->

?????<FRAME SRC="push-js-stream-pusher.jsp" NAME="pushletFrame" BORDER=0?SCROLLING=no>

</FRAMESET>

?

?

Push-js-display.html

<HTML>

<BODY BGCOLOR=black TEXT=white>

<H1>WAIT...</H1>

</BODY>

</HTML>

?

?

运行一下上面的代码,它体现了pushlet的全部思想:在servlet或者jsp中将Javascript代码以流的形式传递给一个隐藏的frame。

?

?

?

?

Design of the Framework

?

?

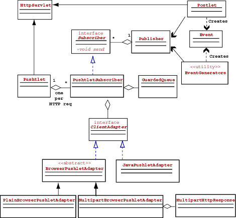
Pushlet框架应用的基本模式是Publish-Subscribe模式,也称作Observer模式,有服务器端组件和客户端组件:

?

?

l?????????服务器端Java类(围绕pushlet.java),请看UML类图。

l?????????客户端可复用脚本(pushlet.js)和html(pushlet.html),用来接收DHTML客户端的事件。

(石头注:在2.0.0版本中,应该是lib目录下的js-pushlet-client.jsp和js-pushlet-net.html)

l?????????客户端java类(JavaPushletClient.java和JavaPushletClientListener.java)用来接收Java客户端的事件。

l?????????用来在DHTML layer中显示内容的layer.js、layer-grid.js、layer-region.js。

l?????????测试事件和例子应用(如EventGenerators.java和temperature.html)。

?

Pushlets:从Servlet发送讯息给DHTML客户端浏览器?

?

关键类是Pushlet这个servlet,Publisher类,Subscriber接口和Event类。客户端通过调用Pushlet servlet,客户端接收Event

热点排行