Fiddler是啥?
监听开关 - 只有两种状态,用的时候就开着,不用就让丫休息。capturing表示捕捉状态
监听类型 - 四种状态分别对应 监听所有请求;监听浏览器请求,监听非浏览器请求,和全部隐藏(Hide All)
命令行 - 就不作介绍了,难者不会,会者不难。我就属于前者,悲剧呀...
请求列表 - 请求列表的信息分别有 结果(Result),协议(Protocol),主机名(Host),网页地址(URL),内容大小(Body),缓存(Caching),响应的HTTP内容类型(Content-Type),请求所运行的程序(Process),注释(Comments),自定义(Custom)
请求相关信息 - 右边这一大片都是数据流的相关信息的查看器,这些查看器提供很多查看形式,可以查看数据流的内容。
Fiddler请求列表的icon对应具体的数据类型和状态,其含义是:

Fiddler请求相关信息对应的主要功能:
工具最右方的是请求相关信息的查看器,提供了数据多方面的查看方式。想了解?看图片。
统计资料信息(Statistics)

强大的检查器(Inspectors) - 功能很多,等待你慢慢挖掘。


时间轴(Timeline)

自动回复器(autoResponder) - 一会就是介绍它的具体使用方法

说说我在工作中为什么使用Fiddler,如何使用Fiddler。
前端工程师在工作中总会有那么一些要求,要求书写的代码具有优良的兼容性,要求考虑代码的高性能,要求方法要面向对象,要求...前端工程师总是和浏览器兼容有很多不得不说的事。
条件1:在我们前端工程师开发的工作中,要调试服务器上某个HTML/CSS/JavaScript文件。一般情况下,我们都是将文件直接进行修改,然后重新发布再去做验证,这样就容易影响到测试环境或者生成环境的稳定性。更好的做法是,我们在本地开发环境中直接修改文件并进行验证,然后发布到测试环境,这样能保证测试环境的稳定,可是又比较繁琐。
条件2:现在我的情况是需要调试上线产品的浏览器兼容性问题,且我没有本地环境或者生成环境去测试。假如有Bug发生在Firefox或者Chrome这种有控制台支持调试的浏览器下一切都好说,可是假如bug只发生在遨游,TT,世界之窗,搜狗...这种的没有调试功能的浏览器下,而且你还碰见了我目前的情况,那么如果没有Fiddler这种工具,只能说这就是一场灾难。
Fiddler工具可以修改HTTP数据的特性,我们就非常便捷地基于生产环境修改并验证,确认后再发布。
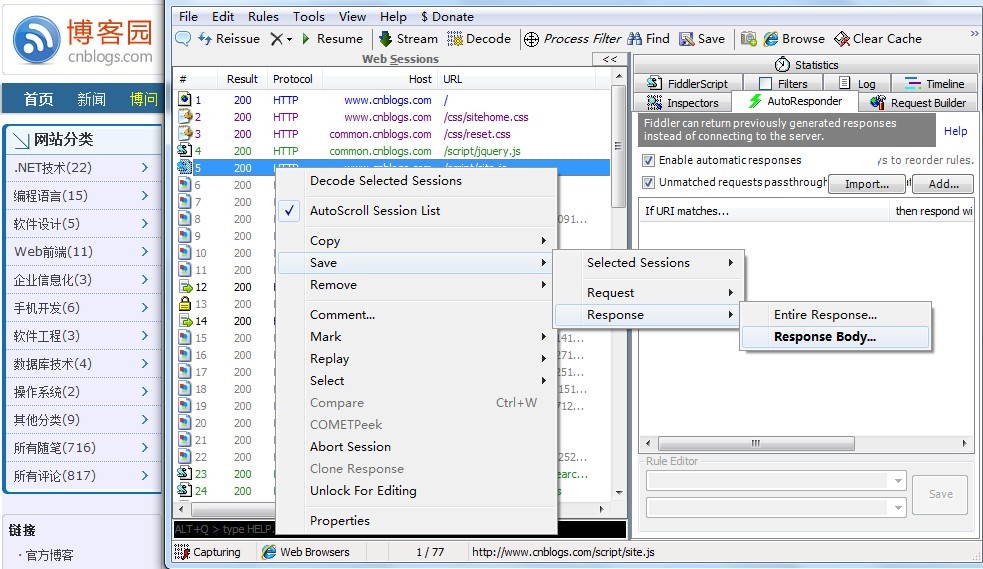
第一步,先定位调试文件且下载。假设发现页面中的某个文件有问题(HTML/CSS/JavaScript都行),那么我们需要做的是就把他先下载到本地(如果本地有这个本地那么可以跳过此步骤),下载到本地的文件偶尔会有乱码的情况,建议你先清理浏览器缓存或者调整注册表(Fiddler2中文乱码问题)。使用细节如下:

第二步,Fiddler - autoResponder出场,开启此功能。打开AutoResponder标签设置。可以看到界面上有三个选择框,第一个的作用是开启或禁用自动重定向功能,我们就可以在下面添加重定向规则了;第二个选择框被勾上时,不匹配的请求可以通过,不影响那些没满足我们处理条件的请求。

第三步,创建重定向规则,将目标是这个js的HTTP请求重定向到本地文件。选中刚刚定位的文件,通过“Add…”按钮增加规则,也可以直接拖动过来。

第四步,选择本地刚刚保存的文件或者替换的文件,作为替换这个请求的内容。

第五步,你调试或者不调试,它就在那里 - 只会请求你本地的选择的那个文件。所以,想怎么修改都随便你了。刷新页面,就可以看见这个alert了。

总结:虽然介绍时一共分为5个步骤,其实只要用习惯了很随意就可以调试了
?