首页
诗词
字典
板报
句子
名言
友答
励志
学校
网站地图
编程
C++
C语言
C++ Builder
VB
PB
Ruby Rails
perl python
编程
其他开发语言
VBA
VC/MFC
当前位置:
首页
>
教程频道
>
开发语言
>
编程
>
AQTime 追踪 D7程序一瞥
2012-12-24
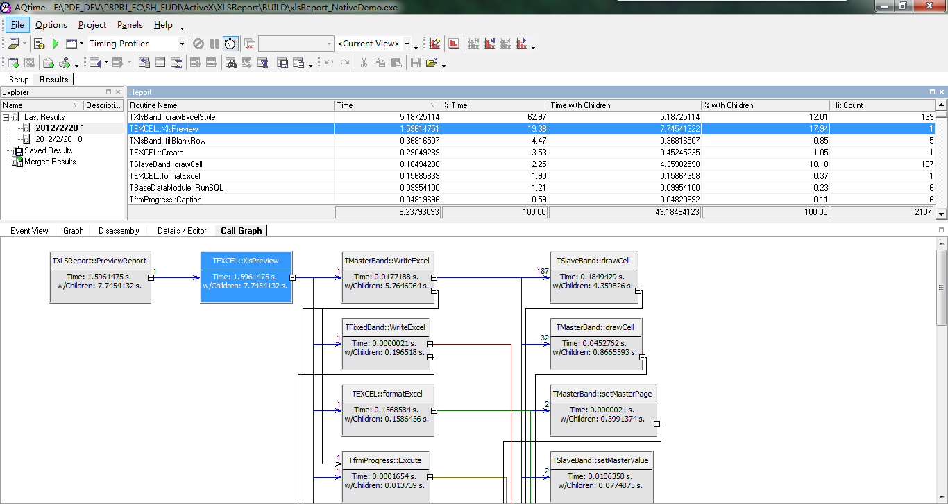
AQTime 跟踪 D7程序一瞥????????总体感觉, 没有SluethQA 直观、方便, 比SluethQA 直观的就是最后这个 Call
AQTime 跟踪 D7程序一瞥
?
?
?
?
?
?
?
?
总体感觉, 没有SluethQA 直观、方便, 比SluethQA 直观的就是最后这个 Call Graph。
查看更多
下一篇
本文网址:
https://www.reader8.net/jiaocheng/20121224/1818123.html
读书人精选
热点排行
步骤的重写和重载
软件工程师的路该如何走(转)
Java序列化之4: 进一步思考
一百年后,人类怎的编程
分布式存储系统设计的若干准则
[转]java中hashcode()跟equals()的详解
Spring3+Mybatis在Maven环境上的整合
linux中.o,a,o,so资料的意义和编程实现
golang之路-bit地图 实现
DRP顶用到的几个filter