首页 诗词 字典 板报 句子 名言 友答 励志 学校 网站地图
当前位置: 首页 > 教程频道 > 网站开发 > Web前端 >

EJB开发初期准备 - JBuildX和Weblogic的绑定

2012-10-25 
EJB开发前期准备 - JBuildX和Weblogic的绑定首先,我们要在JBuildX中和WebLogic进行绑定,步骤如下:然后我们

EJB开发前期准备 - JBuildX和Weblogic的绑定

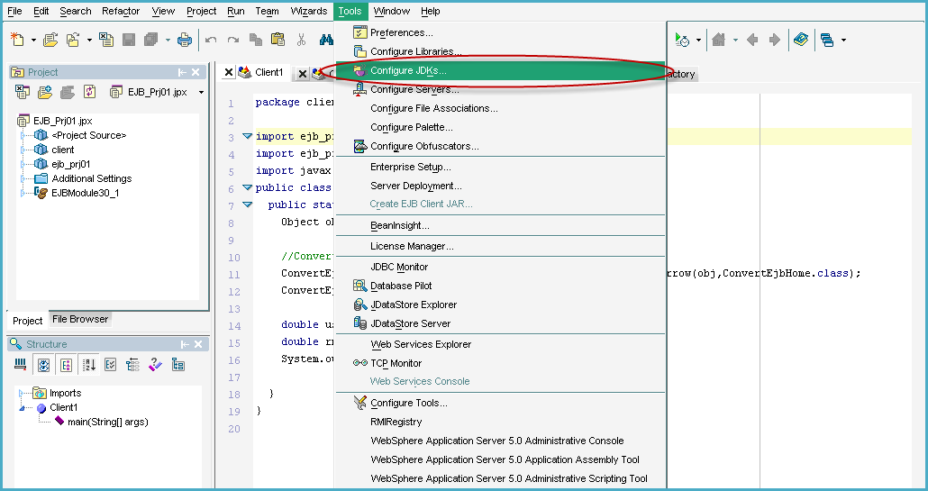
首先,我们要在JBuildX中和WebLogic进行绑定,步骤如下:


然后我们要为Project创建JDK HOME的路径,如下:








接下来,我们要把JBuilder和服务器(WebLogic)进行绑定:






热点排行