ThreadPoolExecutor execute 方法分析
? ? ? 分析完AbstractExecutorService异步任务提交之后,一直留着一个问题:就是任务提交之后的最终执行方法execute(Runnable)始终没有细究,只知道它会在将来某个时刻去执行任务,也就是所谓的异步执行。 现在可以揭开异步执行方法executor(Runnable command)的真面目了,回到线程池执行器ThreadPoolExecutor,乍看这个方法,蛮精干的:
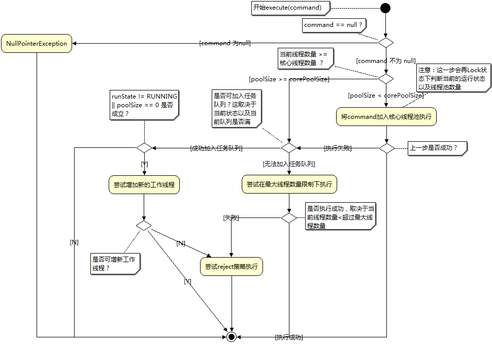
public void execute(Runnable command) { if (command == null) throw new NullPointerException(); if (poolSize >= corePoolSize || !addIfUnderCorePoolSize(command)) { if (runState == RUNNING && workQueue.offer(command)) { if (runState != RUNNING || poolSize == 0) ensureQueuedTaskHandled(command); } else if (!addIfUnderMaximumPoolSize(command)) reject(command); // is shutdown or saturated }}? ? ??作为异步任务执行的核心方法,看上去短短10行,其实蕴含了许多依赖的组件,这个可以参考文章“ThreadPoolExecutor 分析之类基础架构 ”。
? ? ? 在分析之前,需要再解释几个概念,ThreadPoolExecutor是一个线程池执行器,它里面维护了一个线程池,以及一个等待执行的任务队列。
? ? ? 所谓线程池,其实就是一个Worker对象的集合:HashSet<Worker>workers = new HashSet<Worker>();至于这个Worker的基本类图如下:? ? ??

? ? ?从类图看(当然最好结合代码),Worker本身是一个Runnable,它自己维护了执行它的线程对象thead,又维护了一个Runnable对象firstTask(这个对象就是ThreadPoolExecutor线程池的任务对象了),当ThreadPoolExecutor执行一个任务的时候,先获得 (最直接的方法就是new)一个可用的Thread对象,然后再获得(最直接方法就是new)一个Worker对象,并把Thread对象包装进这个Worker对象中,接着让这个thread对象start就开始执行这个Worker对象的run()方法,而run()方法中会去执行Worker.firstTask.run()方法。这就间接的的执行了目标任务,同时通过worker这个包装(或者说代理)之后,可用做很多额外的工作,比如中断自身执行线程,记录在该线程上执行过的任务数量等。分析addIfUnderCorePoolSize(command)方法时还会分析Worker类。?
? ? 线程池数量poolSize指工作线程Worker对象的集合workers的实际大小,通过workers.size()可直接获得。 ? ? ? ? ? ?
? ? ? 核心线程池数量corePoolSize,可理解为工作线程Worker对象的集合workers的目标大小。如果poolSize> corePoolSize,那么ThreadPoolExecutor就会有机制在适当的时候回收闲置的线程。
?
? ? ?最大线程池数量maxPoolSize,就是工作线程Worker对象的集合workers的大小上限。假如说任务队列满了,再来新任务时,若poolSize还没达到maxPoolSize,则继续创建新的线程来执行新任务,若不幸poolSize达到了上限maxPoolSize,那不能再创建新的线程了,只能采取reject策略来拒绝新任务。
? ??所谓任务队列,就是一个Runnable对象的阻塞队列:BlockingQueue<Runnable> workQueue; 可根据不同需求设置不同的队列类型。
? ? ?下面分析execute(command)执行流程:
1. ?第四行if (poolSize >= corePoolSize ||!addIfUnderCorePoolSize(command))
?
? ? ? ??? 解释:? 如果当前线程池中线程数量poolSize >=? 核心线程数量corePoolSize 成立,那么逻辑或运算符后面的方法addIfUnderCorePoolSize(command)就忽略不做,而直接进花括号内部;如果poolSize>= corePoolSize不成立,尝试调用addIfUnderCorePoolSize(command)方法,该方法返回true就进花括号,否则整个execute方法就结束。
? ? ? ? ??理解:这很好理解,如果当前线程数量poolSize>=核心线程数量corePoolSize,那当然无法再把当前任务加入到核心线程池中执行了,于是进花括号选择其他的策略执行;如果poolSize没有达到corePoolSize,那很自然是把当前任务放到核心线程池执行,也就是执行逻辑或运算符后的方法addIfUnderCorePoolSize(command)。“放到核心线程池执行”是什么意思呢?就是new 一个新工作线程放到workers集合中,让这个新线程来执行当前的任务command,而这个新线程可以认为是核心线程池中的其中一个线程。
?addIfUnderCorePoolSize(command)方法做了什么事情?请看代码:
?
private boolean addIfUnderCorePoolSize(Runnable firstTask) { Thread t = null; final ReentrantLock mainLock = this.mainLock; mainLock.lock(); try { if (poolSize < corePoolSize && runState == RUNNING) t = addThread(firstTask); } finally { mainLock.unlock(); } if (t == null) return false; t.start(); return true; }?
? ? ??主要就是在poolSize < corePoolSize并且当前状态runState == RUNNING时通过方法addThread(firstTask)返回一个线程t,然后马上t.start()执行任务,返回true。这里有失败的可能,因为虽然在前面execute方法中已经保证了poolSize < corePoolSize进入该方法,但是当时并没有加锁,很有可能到了当前的位置poolSize已经改变了,所以这里必须再次检查并且必须加锁访问。顺便简单看下addThread方法:
?
private Thread addThread(Runnable firstTask) { Worker w = new Worker(firstTask); Thread t = threadFactory.newThread(w); if (t != null) { w.thread = t; workers.add(w); int nt = ++poolSize; if (nt > largestPoolSize) largestPoolSize = nt; } return t; }?
? ? ? ?直接new一个工作线程Worker对象,封装目标任务firstTask,用线程工厂创建一个新线程t,然后t又赋值给Worker的thread属性,这下对Worker有了新理解吧?线程t 用来执行Worker对象,而Worker对象的thread属性的值=t ,他维护了执行它自己的那个线程。t.start()便开始执行worker.run(),而worker.run中会去执行封装目标任务firstTask.run()方法。当然Worker还没有完,后面还会分析到。
? ? ? ?addIfUnderCorePoolSize(command)会返回false吗?如果corePoolSize设置的足够大,基本就不会失败,那execute(command)方法做完这句if语句判断就结束了,压根不需要进入花括号继续。但是不幸的是,addIfUnderCorePoolSize还是经常会失败的。所以接下来还得看看if大括号里面的逻辑。
?
2.?第五行if (runState == RUNNING &&workQueue.offer(command))
? ? ? ?解释:runState表示这个TheadPoolExecutor的状态,可以有4个状态
? ? ? ??a)????? RUNNING可接收新任务并执行任务队列
? ? ? ? b)????? SHUTDOWN不能接收新任务,但可以继续执行任务队列
? ? ? ? c)?????? STOP不能接收新任务,也不在处理任务队列,并且中断正在执行的任务
? ? ? ??d) ? ? ?TERMINATED在STOP基础上,所有线程都已终止
? ? 程序若到了这一步,说明当前线程数量poolSize >=核心线程数量corePoolSize,这里先判断是不是这个TheadPoolExecutor还是RUNNING状态,若是则试着加入到任务队列workQueue中,无法加入的唯一可能就是队列已经满了。先说没满的情况,就是任务加入到任务队列成功。按照常理,加入了队列以后,只要保证有工作线程就ok了,工作线程会自动去执行任务队列的。所以判断一下if ( runState != RUNNING|| poolSize == 0),在这个if为true时候,去保证一下任务队列有线程会执行,即执行ensureQueuedTaskHandled(command)方法。这里有两种情况,情况一:runState != RUNNING,这种情况在ensureQueuedTaskHandled方法中会把任务丢给reject拒绝策略处理,情况二:poolSize == 0,这种情况是new一个新线程加入到工作线程集合workers中。
?
3.?第九行else if (!addIfUnderMaximumPoolSize(command))
? ? ???解释:程序执行到这个分支,说明上面第五行if条件为false,也就是说当前状态runState != RUNNING,或者任务队列workQueue已经满了。先看第一个条件下,前面解释过runState,除了RUNNING状态,其他三个状态都不能接收新任务,所以当runState != RUNNING时新任务只能根据reject策略拒绝,而这个拒绝的逻辑是在addIfUnderMaximumPoolSize方法中实现的;再看第二个条件下,workQueue已经满,潜在的条件是runState == RUNNING,这种情况怎么处理新任务呢?很简单,若当前线程数量已经poolSize没有达到最大线程数量maxPoolSize,则创建新的线程去执行这个无法加入任务队列的新任务,否则就根据reject策略拒绝,这里的拒绝逻辑就在这个else if条件成立的子句中做的,即第10行reject(command);
?
? ? ??到此,任务异步执行的整个过程execute(Runnable command)分析完毕,顺便画个流程图作为本文的结尾,本来应该呼应一下前文,完成对工作线程Worker类的分析,包括选取执行任务队列、及在任务队列为空时将Worker对象回收,但是看来得放到下一篇了。
