android窗口管理剖析
Android窗口管理
一、 概述
在Android系统中,从设计的角度来看,窗口管理系统是基于C/S模式的。整个窗口系统分为服务端和客户端两大部分,客户端负责请求创建窗口和使用窗口,服务端完成窗口的维护,窗口显示等。

在Client端,并不是直接和WindowManagerService交互,而是直接和本地对象WindowManager交互,然后由WindowManager完成和WindowManagerService的交互。对于Android应用来说这个交互是透明的,应用不能感知到WindowManagerService的存在
二、 窗口的定义
在android的应用框架中,窗口主要分为两种:
第一种是应用窗口:一个activity有一个主窗口,弹出的对话框也有一个窗口,Menu菜单也是一个窗口。在同一个activity中,主窗口、对话框、Menu窗口之间通过该activity关联起来。和应用相关的窗口表示类是PhoneWindow和Window,PhoneWindow继承于Window,针对手机屏幕做了一些优化工作。PhoneWindow只是一个窗口封装类,里面核心的是mDecorView这个变量,mDecorView是一个顶层的View,窗口的添加就是通过调用getDecorView()获取到mDecorView并且调用WindowManager.addView()把该View添加到WindowManager中。
第二种是公共界面的窗口:如最近运行对话框、关机对话框、状态栏下拉栏、锁屏界面等。这些窗口都是系统级别的窗口,不从属于任何应用,和activity没有任何关系。这种窗口没有任何窗口类来封装,直接调用WindowManager.addView()来把一个view添加到WindowManager中。
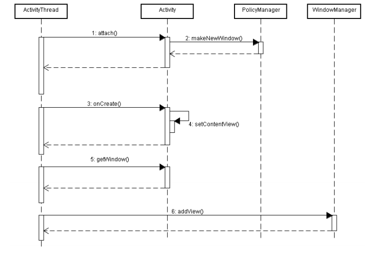
在应用初始化的时候,会首先生成一个Activity对象,此时该activity还没有属于他的一个窗口。紧接着通过调用attach()函数,在attach()函数里面该activity会调用PolicyManager.makeNewWindow()创建一个新的PhoneWindow,然后在activity的onCreate()生命周期里,一般应用都会调用setContentView()设置该activity的显示界面。在setContentView()里,框架会自动生成一个布局,该布局文件包含了如标题栏、ActionBar等元素,最重要的是包含了应用的contentView。这个布局对应的就是PhoneWindow里面的mDecorView。最后在activity将要显示出来之前,通过getWindow().getDecorView()获取到DecorView,并通过WindowManager.addView()把DecorView添加到WindowManager中。

Activity添加客户端窗口时序图
三、 窗口管理
Android的窗关管理是基于C/S模式的,并且使用独立进程的方式实现。窗口管理的服务端WindowManagerService运行在独立的进程system_server里,当应用程序需要创建窗口时,通过进程通信的方式请求WindowManagerService创建窗口,由WindowManagerService向应用程序传递和窗口相关的交互消息。所有程序的窗口都在服务端管理,窗口的显示和控制都在WindowManagerService里处理。
WindowManagerService主要完成了以下几部分功能:
1. 窗口的添加和删除
2. 窗口的显示和隐藏控制
3. Z-order顺序管理
4. 焦点窗口和焦点应用的管理
5. 输入法窗口管理和墙纸窗口管理
6. 转场动画
7. 系统消息收集和分发
服务端的实现代码是在/framework/base/services/java/com/android/server/wm/里,核心的几个类是:
WindowManagerService.java
WindowState.java
WindowToken.java
AppWindowToken.java
Session.java
InputManager.java
InputMonitor.java
类解释:
WindowManagerService负责完成窗口的管理工作;
WindowState和客户端窗口一一对应,应用调用WindowManager.addView()时,最终会在WindowManagerService添加一个WindowState与其一一对应。
WindowToken是一个句柄,保存了所有具有同一个token的WindowState。应用请求WindowManagerService添加窗口的时候,提供了一个token,该token标识了被添加窗口的归属,WindowManagerService为该token生成一个WindowToken对象,所有token相同的WindowState被关联到同一个WindowToken。如输入法添加窗口时,会传递一个mCurrToken,墙纸服务添加窗口时,会传递一个newConn.mToken。
AppWindowToken继承于WindowToken,专门用于标识一个Activity。AppWindowToken里的token实际上就是指向了一个Activity。ActivityManagerService通知应用启动的时候,在服务端生成一个token用于标识该Activity,并且把该token传递到应用客户端,客户端的Activity在申请添加窗口时,以该token作为标识传递到WindowManagerService。同一个Activity中的主窗口、对话框窗口、菜单窗口都关联到同一个AppWindowToken。
Session表示一个客户端和服务端的交互会话。一般来说不同的应用通过不同的会话来和WindowManagerService交互,但是处于同一个进程的不同应用通过同一个Session来交互。
InputManager和InputMonitor负责上层的消息分发功能。
WindowManagerService内部的几个重要成员变量:
ArrayList<WindowState> mWindows
HashMap<IBinder, WindowState> mWindowMap
ArrayList<WindowToken> mTokenList
ArrayList<AppWindowToken> mAppTokens
mWindows保存了系统中所有的WindowState;
mWindowMap保存了每个WindowState和客户端窗口的映射关系,客户端应用请求窗口操作时,通过mWindowMap查询到对应的WindowState;
mTokenList保存了所有的WindowToken
mAppTokens保存了所有的AppWindowToken

窗口管理服务端主要类图
一个Activity从启动到添加窗口的整个流程如下:
ActivityManagerService在接收到启动Activity请求时,首先生成一个token作为该Activity的唯一标识。然后调用WindowManagerService向其添加一个AppWindowToken,此AppWindowToken封装了Activity的token。接着AMS启动应用客户端进程并把token传递到该进程,在客户端进程里完成Activity的初始化。在Activity的attach()函数中,Activity完成PhoneWindow的创建,并且把token传递给PhoneWindow。在Activity调用WindowManager.addView()时,在WindowManager内部会把token和该View关联,真正向WindowManagerService申请创建窗口的时候,再把token传递给WindowManagerService。WindowManagerService接收到创建窗口的请求的时候,通过mTokenMap查询对应该token的AppWindowToken,如果为空则抛出异常,否则创建一个WindowState并完成初始化工作和其他数据结构的调整工作。在这个过程中,token贯穿了服务端的AMS、WMS和客户端的Activity、Window。

Activity启动过程中创建窗口的时序图
四、 WMS中服务端和客户端的交互接口和数据结构
应用请求创建窗口时,和应用直接交互的是WindowManager对象。WindowManager只是一个接口,调用addView()创建窗口时正真交互的是WindowManagerImpl对象。WindowManagerImpl管理单个应用的所有本地窗口。应用调用addView()创建窗口时,WindowManagerImpl会生成一个ViewRoot对象与之相对应,并且把相应的参数LayoutParams保存起来。
addView()的执行流程如下:
(1) 检查所添加的窗口是否已经添加过,不允许重复添加;
(2) 如果所添加窗口为子窗口类型,找到其父窗口,并保存在内部变量中;
(3) 创建一个新的ViewRoot,并保存对应的View(DecorView)和LayoutParams;
(4) 调用ViewRoot的setView()方法,完成真正意义上的添加工作。
ViewRoot本质上是一个Handler,并且实现了ViewParent接口。ViewRoot的主要功能是:
1. 负责分发消息事件,如Key、Motion事件等;
2. 负责和WMS的交互,分发WMS的交互命令;
3. 作为DecorView的parent,对DecorView进行draw、measure、layout等操作;
在addView()的第3、4步完成之后,ViewRoot就全权接管了和WMS的交互工作,DecorView不需要做任何交互动作。ViewRoot和WMS之间的双向对话,主要是通过以下两个数据结构进行的:
IWindowSession
IWindow
这两个数据结构都是标准的aidl接口,用于进程之间的同步通信。IWindowSession负责ViewRoot到WMS的单向请求,IWindow则用于WMS回调ViewRoot。在ViewRoot对象内部,存在着一个IWindowSession的静态成员和一个IWindow的非静态成员,所以一个进程里只有一个IWindowSession对象,但是可以有多个IWindow对象。
Window、WindowManager、DecorView、ViewRoot、IWindowSession、IWindowSession、WindowState、WindowManagerService之间的关系可用下图来表示:

在ViewRoot的构造函数中,调用getWindowSession()初始化静态成员sWindowSession和非静态成员mWindow。在第4步调用setView()方法时,ViewRoot会调用sWindowSession.add()方法,把IWindow添加到WMS中,WMS就会生成一个WindowState与之一一对应,并且把IWindow对象保存到WindowState内部作为回调的接口。之后所有WMS的命令,都会通过直接访问IWindow接口,以消息的形式分发到ViewRoot,ViewRoot来完成相应的处理,或对DecorView进行操作,或完成后通过sWindowSession报告给WMS。
一个窗口从添加到显示可用以下时序图表示:

窗口添加过程时序图
到此为止,整个窗口管理系统整体架构可表示如下:

窗口管理系统整体架构图
五、 WindowState和Surface
从Client端调用WindowManager的addView()方法到WMS完成WindowState的初始化,在这整个过程中,只是完成了一个窗口数据结构的创建,也就是说,到现在为止,Client端的窗口和Server端的窗口已经建立了一种相对固定的连接关系,并且Client端和Server端之间能够正常通信,WMS能够透明的对Client端的窗口进行操作,同时WMS也能够接收Client端窗口的命令,对WindowState进行相应的调整。
一个WindowState想要显示在屏幕上,必须申请一个显示缓存,这个显示缓存的管理和维护是在底层图形模块实现的,在java层有一个操作的封装对象Surface。WindowState申请到Surface对象之后,会将此Surface对象的相关数据拷贝到Client端的ViewRoot中,ViewRoot中也维护了一个Surface对象,实际上这两个对象是指向同一块显示缓存。ViewRoot有了这块显示缓存的引用之后,即可以通过lockCanvas来获取绘画画布,绘制完毕之后通过unlockAndPostCanvas来将绘制内容刷新到显示缓存中。也就是说,Client端窗口和Server端窗口共用一个Surface,Client负责绘制Surface的内容,Server负责控制Surface在屏幕上的大小位置等。
ViewRoot通过IWindowSession的relayout()接口来向WMS发送请求命令,包括窗口的显示和隐藏,窗口的布局信息如位置大小,同时还会接收WMS的处理结果。WMS会根据屏幕大小和Client请求的布局参数来决定窗口最终的布局信息,同时也会根据Client请求的显示隐藏命令来返回一个有效的或者无效的Surface对象。通常一个窗口的显示过程为:
1. Client请求显示窗口,并且传递布局参数;
2. WMS根据布局参数,申请一个Surface对象并返回给Client;
3. Client对Surface进行绘画操作,完成后告诉WMS;
4. WMS将Surface显示在屏幕上,并且进行层级等相应调整;

窗口显示过程时序图
一个横跨Activity、View、ViewRoot、IWindowSession、IWindow、WindowState、WindowManagerService、Surface的整体概念如下如所示:

窗口管理系统完整架构图