首页 诗词 字典 板报 句子 名言 友答 励志 学校 网站地图
当前位置: 首页 > 教程频道 > 开发语言 > 编程 >

毋庸编程,DIY自己智能小车的Android蓝牙遥控软件(二)

2012-09-10 
无需编程,DIY自己智能小车的Android蓝牙遥控软件(二)Block Editor里面各类模块代表的意义:现在该考虑一下

无需编程,DIY自己智能小车的Android蓝牙遥控软件(二)

Block Editor里面各类模块代表的意义:

毋庸编程,DIY自己智能小车的Android蓝牙遥控软件(二)毋庸编程,DIY自己智能小车的Android蓝牙遥控软件(二)毋庸编程,DIY自己智能小车的Android蓝牙遥控软件(二)毋庸编程,DIY自己智能小车的Android蓝牙遥控软件(二)毋庸编程,DIY自己智能小车的Android蓝牙遥控软件(二)

现在该考虑一下我们的Android软件要怎么运行,列出来需要哪些控件。

向前按钮、向后按钮、向左、向右、………,哦,不要这样吧,试一试手机的重力感应功能,通过手机体态传感器来控制小车显然比按按钮更酷一些。

 

简要流程图:                              我的手机软件截图:

毋庸编程,DIY自己智能小车的Android蓝牙遥控软件(二)

可能要添加的控件:

Button :按钮,用来触发某功能

Label:  标签,用来显示当前状态

BluetoothClient : 蓝牙控件,用来蓝牙配对、连接、通信。

Clock:  时钟,定时触发某程序段

OrientationSensor: 体态传感器,目前绝大多数的手机都有的,用来获取手机当前的状态(倾倒度数、斜率角度等等);

TinyDB :一款手机上的简易数据库控件,这里用来记录软件上次运行时配对过的蓝牙设备,便于选取。

Notifier :警示窗口,当软件运行出现意外时,提示信息,避免程序崩溃掉。

Arrangement :把按钮、Label等控件排列整齐

 

图文详解:

毋庸编程,DIY自己智能小车的Android蓝牙遥控软件(二)

         考虑更多的细节……

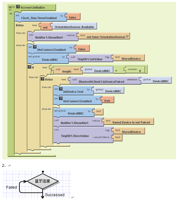
1、

毋庸编程,DIY自己智能小车的Android蓝牙遥控软件(二)

程序初始化时:

应该检查体态传感器是否存在于手机,没有传感器的话,再往下也就没有执行的意义了;

时钟当前最好设置为关闭状态,因为蓝牙还没有连接呢,还不需要读取传感器、判断手机动作吧;

读取数据库,之前有没有配对过的蓝牙设备呢?有的话就列出出来,供我们下面选择,没有也得告诉一下我们吧;

毋庸编程,DIY自己智能小车的Android蓝牙遥控软件(二)

毋庸编程,DIY自己智能小车的Android蓝牙遥控软件(二)

毋庸编程,DIY自己智能小车的Android蓝牙遥控软件(二)

毋庸编程,DIY自己智能小车的Android蓝牙遥控软件(二)

毋庸编程,DIY自己智能小车的Android蓝牙遥控软件(二)

毋庸编程,DIY自己智能小车的Android蓝牙遥控软件(二)毋庸编程,DIY自己智能小车的Android蓝牙遥控软件(二)

这里借用一张图片:

(X轴: Pitch, Y轴: Roll, Z轴: Yaw, (App Inventor中称为Azimuth方位角).)

毋庸编程,DIY自己智能小车的Android蓝牙遥控软件(二)


热点排行