首页 诗词 字典 板报 句子 名言 友答 励志 学校 网站地图
当前位置: 首页 > 教程频道 > 移动开发 > Android >

Android之binder驱动个人学习总结

2012-09-08 
Android之binder驱动个人学习小结本文均属自己阅读源码的点滴总结,转账请注明出处谢谢。欢迎和大家交流。qq:

Android之binder驱动个人学习小结

本文均属自己阅读源码的点滴总结,转账请注明出处谢谢。

欢迎和大家交流。qq:1037701636 email: gzzaigcn2009@163.com,gzzaigcn2012@gmail.com

 

前言:

Read the fucking Source Code.

这段时间,大概花了两个星期(期间还偷懒了好几天),深入学习了一下Android的Binder驱动。话说上半年在看Mediaplay的源码时,就遇到过很多的IPC,当时也没有深入的去了解这块内容。这次为了对Android有一个系统级别的了解,所以较为深入的学习了一番。主要参考的内容包括:csdn的android 红人老罗,以及手里的一本杨丰盛的Android技术内幕(系统卷),作为主要的学习资料。当然我所小结的内容,也没有他们那么的详细,只是理清了整个思路而已。

注释:

SM:ServiceManager

MS:MediaPlayerService

xxx:指的是某种服务,入HelloService。

一.Binder驱动的整体架构

单从C++层宏观上看来,binder驱动的主要组成部分是:client(客户端),server(服务端),一个Service Manager和binder底层驱动。

整体的框图如下(摘自老罗的图):

Android之binder驱动个人学习总结

其实从图中可以清晰的发现,在Android的应用层中Client和Server所谓的IPC,其实真正的工作均由底层的Binder驱动来完成。也就是说binder驱动可以完成进程间通信,这也是Android特点之一。Service Manager做为一个守护进程,主要来处理客户端的服务请求,管理所有的服务项。

 

二.binder底层驱动核心内容。

说到底,binder底层的驱动架构和通用的linux驱动没有区别,核心的内容包括binder_init,binder_open,binder_mmap,binder_ioctl.

binder驱动在Android系统中以miscdevice完成设备的注册,作为抽象设备,他没有直接操作硬件,只是完成了内存的拷贝处理。如果要深入理解这块机制,请参考老罗的android之旅。在这里对binder_ioctl做一定的分析:

2.1 驱动核心的操作数据结构:

binder_proc和binder_thread:

每open一个binder驱动(系统允许多个进程打开binder驱动),都会有一个专门的binder_proc管理当前进程的信息,包括进程的ID,当前进程由mmap所映射出的buffer信息,以及当前进程所允许的最大线程量。同时这个binder_proc会加入到系统的全局链表binder_procs中去,方便在不同进程之间可以查找信息。

binder_thread:在当前进程下存在多线程,因此binder驱动使用binder_thread来管理对应的线程信息,主要包括线程所属的binder_proc、当前状态looper以及一个transaction_stack(我的理解是负责着实际进程间通信交互的源头和目的地)。

binder_write_read :

struct binder_write_read {signed longwrite_size;/* bytes to write */signed longwrite_consumed;/* bytes consumed by driver */unsigned longwrite_buffer;signed longread_size;/* bytes to read */signed longread_consumed;/* bytes consumed by driver */unsigned longread_buffer;};

在binder驱动中,以该结构体作为信息封装的中转(可以理解为内核和用户的连接)。在驱动中为根据write_size和read_size的大小来进行处理(见ioctl的解析部分),在write_buffer和read_buffer都代表着用户空间的buffer地址。在write_buffer中,由一个cmd和binder_transaction_data组成,cmd主要告知驱动当前所要处理的内容。
binder_transaction_data:

struct binder_transaction_data {/* The first two are only used for bcTRANSACTION and brTRANSACTION, * identifying the target and contents of the transaction. */union {size_thandle;/* target descriptor of command transaction */void*ptr;/* target descriptor of return transaction */} target;void*cookie;/* target object cookie */unsigned intcode;/* transaction command *//* General information about the transaction. */unsigned intflags;pid_tsender_pid;uid_tsender_euid;size_tdata_size;/* number of bytes of data */size_toffsets_size;/* number of bytes of offsets *//* If this transaction is inline, the data immediately * follows here; otherwise, it ends with a pointer to * the data buffer. */union {struct {/* transaction data */const void*buffer;/* offsets from buffer to flat_binder_object structs */const void*offsets;} ptr;uint8_tbuf[8];} data;};

在这里,buffer和offsets分别代表传输内容的数据量以及Binder实体的偏移量(会遇到多个Binder实体)。

binder_transaction:该结构体主要C/S即请求进程和服务进程的相关信息,方便进程间通信,以及信息的调用

binder_work:理解为binder驱动中,进程所要处理的工作项。
binder_transactionbinder_transactionbinder_transactionbinder_transaction

2.2 binder驱动之ioctl解析:

和常用的ioctl相类似,在这里我们关注BINDER_WRITE_READ命令项的内容。

binder_thread_write和binder_thread_read会根据用户传入的write_size和read_size的有无来进行处理。在这里以Mediaplayservice和ServiceManager的通信来分析,调用的cmd如下:

MS首先传入cmd=BC_TRANSACTION:

调用binder_transaction:

static void binder_transaction(struct binder_proc *proc,       struct binder_thread *thread,       struct binder_transaction_data *tr, int reply){...else {//client请求serviceif (tr->target.handle) {//SM时为target.handle=0struct binder_ref *ref;ref = binder_get_ref(proc, tr->target.handle);if (ref == NULL) {binder_user_error("binder: %d:%d got ""transaction to invalid handle\n",proc->pid, thread->pid);return_error = BR_FAILED_REPLY;goto err_invalid_target_handle;}target_node = ref->node;} else {target_node = binder_context_mgr_node;//调用的是SM守护进程节点if (target_node == NULL) {return_error = BR_DEAD_REPLY;goto err_no_context_mgr_node;}}e->to_node = target_node->debug_id;target_proc = target_node->proc;//SM守护进程的相关信息if (target_proc == NULL) {return_error = BR_DEAD_REPLY;goto err_dead_binder;}if (!(tr->flags & TF_ONE_WAY) && thread->transaction_stack) {struct binder_transaction *tmp;tmp = thread->transaction_stack;if (tmp->to_thread != thread) {binder_user_error("binder: %d:%d got new ""transaction with bad transaction stack"", transaction %d has target %d:%d\n",proc->pid, thread->pid, tmp->debug_id,tmp->to_proc ? tmp->to_proc->pid : 0,tmp->to_thread ?tmp->to_thread->pid : 0);return_error = BR_FAILED_REPLY;goto err_bad_call_stack;}while (tmp) {if (tmp->from && tmp->from->proc == target_proc)target_thread = tmp->from;tmp = tmp->from_parent;}}}if (target_thread) {e->to_thread = target_thread->pid;target_list = &target_thread->todo;target_wait = &target_thread->wait;} else {target_list = &target_proc->todo;//SM进程binder_proc的todotarget_wait = &target_proc->wait;//等待队列头,对应于SM}...if (!reply && !(tr->flags & TF_ONE_WAY))t->from = thread;//事务性记录from binder进程,即记录下请求进程elset->from = NULL;t->sender_euid = proc->tsk->cred->euid;t->to_proc = target_proc;t->to_thread = target_thread;//目的服务进程t->code = tr->code;t->flags = tr->flags;t->priority = task_nice(current);t->buffer = binder_alloc_buf(target_proc, tr->data_size,tr->offsets_size, !reply && (t->flags & TF_ONE_WAY));//在SM上进程上开辟一个binder_bufferif (t->buffer == NULL) {return_error = BR_FAILED_REPLY;goto err_binder_alloc_buf_failed;}t->buffer->allow_user_free = 0;t->buffer->debug_id = t->debug_id;t->buffer->transaction = t;t->buffer->target_node = target_node;if (target_node)binder_inc_node(target_node, 1, 0, NULL);//增加目标节点的引用offp = (size_t *)(t->buffer->data + ALIGN(tr->data_size, sizeof(void *)));//内存中的偏移量if (copy_from_user(t->buffer->data, tr->data.ptr.buffer, tr->data_size)) {binder_user_error("binder: %d:%d got transaction with invalid ""data ptr\n", proc->pid, thread->pid);return_error = BR_FAILED_REPLY;goto err_copy_data_failed;}if (copy_from_user(offp, tr->data.ptr.offsets, tr->offsets_size)) {binder_user_error("binder: %d:%d got transaction with invalid ""offsets ptr\n", proc->pid, thread->pid);return_error = BR_FAILED_REPLY;goto err_copy_data_failed;}if (!IS_ALIGNED(tr->offsets_size, sizeof(size_t))) {binder_user_error("binder: %d:%d got transaction with ""invalid offsets size, %zd\n",proc->pid, thread->pid, tr->offsets_size);return_error = BR_FAILED_REPLY;goto err_bad_offset;}off_end = (void *)offp + tr->offsets_size;for (; offp < off_end; offp++) {struct flat_binder_object *fp;if (*offp > t->buffer->data_size - sizeof(*fp) ||    t->buffer->data_size < sizeof(*fp) ||    !IS_ALIGNED(*offp, sizeof(void *))) {       //对buffer大小做一定的检验binder_user_error("binder: %d:%d got transaction with ""invalid offset, %zd\n",proc->pid, thread->pid, *offp);return_error = BR_FAILED_REPLY;goto err_bad_offset;}fp = (struct flat_binder_object *)(t->buffer->data + *offp);//获取一个binder实体switch (fp->type) {case BINDER_TYPE_BINDER://初次调用case BINDER_TYPE_WEAK_BINDER: {struct binder_ref *ref;struct binder_node *node = binder_get_node(proc, fp->binder);if (node == NULL) {node = binder_new_node(proc, fp->binder, fp->cookie);//创建一个mediaservice节点if (node == NULL) {return_error = BR_FAILED_REPLY;goto err_binder_new_node_failed;}node->min_priority = fp->flags & FLAT_BINDER_FLAG_PRIORITY_MASK;node->accept_fds = !!(fp->flags & FLAT_BINDER_FLAG_ACCEPTS_FDS);}if (fp->cookie != node->cookie) {binder_user_error("binder: %d:%d sending u%p ""node %d, cookie mismatch %p != %p\n",proc->pid, thread->pid,fp->binder, node->debug_id,fp->cookie, node->cookie);goto err_binder_get_ref_for_node_failed;}ref = binder_get_ref_for_node(target_proc, node);if (ref == NULL) {return_error = BR_FAILED_REPLY;goto err_binder_get_ref_for_node_failed;}if (fp->type == BINDER_TYPE_BINDER)fp->type = BINDER_TYPE_HANDLE;//fp->type类型改为了BINDER_TYPE_HANDLE句柄elsefp->type = BINDER_TYPE_WEAK_HANDLE;fp->handle = ref->desc;//binder_inc_ref(ref, fp->type == BINDER_TYPE_HANDLE,       &thread->todo);//增加引用次数binder_debug(BINDER_DEBUG_TRANSACTION,     "        node %d u%p -> ref %d desc %d\n",     node->debug_id, node->ptr, ref->debug_id,     ref->desc);} break;case BINDER_TYPE_HANDLE:case BINDER_TYPE_WEAK_HANDLE: {struct binder_ref *ref = binder_get_ref(proc, fp->handle);if (ref == NULL) {binder_user_error("binder: %d:%d got ""transaction with invalid ""handle, %ld\n", proc->pid,thread->pid, fp->handle);return_error = BR_FAILED_REPLY;goto err_binder_get_ref_failed;}if (ref->node->proc == target_proc) {if (fp->type == BINDER_TYPE_HANDLE)fp->type = BINDER_TYPE_BINDER;elsefp->type = BINDER_TYPE_WEAK_BINDER;fp->binder = ref->node->ptr;fp->cookie = ref->node->cookie;binder_inc_node(ref->node, fp->type == BINDER_TYPE_BINDER, 0, NULL);binder_debug(BINDER_DEBUG_TRANSACTION,     "        ref %d desc %d -> node %d u%p\n",     ref->debug_id, ref->desc, ref->node->debug_id,     ref->node->ptr);} else {struct binder_ref *new_ref;new_ref = binder_get_ref_for_node(target_proc, ref->node);if (new_ref == NULL) {return_error = BR_FAILED_REPLY;goto err_binder_get_ref_for_node_failed;}fp->handle = new_ref->desc;binder_inc_ref(new_ref, fp->type == BINDER_TYPE_HANDLE, NULL);binder_debug(BINDER_DEBUG_TRANSACTION,     "        ref %d desc %d -> ref %d desc %d (node %d)\n",     ref->debug_id, ref->desc, new_ref->debug_id,     new_ref->desc, ref->node->debug_id);}} break;default:binder_user_error("binder: %d:%d got transactio""n with invalid object type, %lx\n",proc->pid, thread->pid, fp->type);return_error = BR_FAILED_REPLY;goto err_bad_object_type;}}if (reply) {BUG_ON(t->buffer->async_transaction != 0);binder_pop_transaction(target_thread, in_reply_to);} else if (!(t->flags & TF_ONE_WAY)) {BUG_ON(t->buffer->async_transaction != 0);t->need_reply = 1;t->from_parent = thread->transaction_stack; thread->transaction_stack = t;} else {BUG_ON(target_node == NULL);BUG_ON(t->buffer->async_transaction != 1);if (target_node->has_async_transaction) {target_list = &target_node->async_todo;target_wait = NULL;} elsetarget_node->has_async_transaction = 1;}t->work.type = BINDER_WORK_TRANSACTION;list_add_tail(&t->work.entry, target_list);//binder_work添加到SM进程Proc链表中tcomplete->type = BINDER_WORK_TRANSACTION_COMPLETE;//type设置为BINDER_WORK_TRANSACTION_COMPLETElist_add_tail(&tcomplete->entry, &thread->todo);//待完成的工作加入的本线程的todo链表中if (target_wait)wake_up_interruptible(target_wait);//唤醒Service Manager进程return;...}

分析这个函数,可以知道和SM通信时,获取target_proc为SM进程的相关信息。然后是维护当前请求的binder实体,以免被crash。以binder_transaction t为C/S之间做为传递的信息,做初始化记录请求进程和服务进程到t中。最后做如下操作:

 t->work.type = BINDER_WORK_TRANSACTION;
 list_add_tail(&t->work.entry, target_list);//binder_work添加到SM进程Proc链表中
 tcomplete->type = BINDER_WORK_TRANSACTION_COMPLETE;//type设置为BINDER_WORK_TRANSACTION_COMPLETE
 list_add_tail(&tcomplete->entry, &thread->todo);//待完成的工作加入的本线程的todo链表中
 if (target_wait)
  wake_up_interruptible(target_wait);//唤醒Service Manager进程

可以看到,将这个t加入到了服务进程SM的链表中,将待完成的tcomplete加入到当前MS的thread中,最后唤醒SM,做相关的处理。

MS继续执行binder_thread_read如下:

static int binder_thread_read(struct binder_proc *proc,      struct binder_thread *thread,      void  __user *buffer, int size,      signed long *consumed, int non_block){void __user *ptr = buffer + *consumed;void __user *end = buffer + size;int ret = 0;int wait_for_proc_work;if (*consumed == 0) {if (put_user(BR_NOOP, (uint32_t __user *)ptr))//添加BR_NOOPreturn -EFAULT;ptr += sizeof(uint32_t);}retry:wait_for_proc_work = thread->transaction_stack == NULL &&list_empty(&thread->todo);// falseif (thread->return_error != BR_OK && ptr < end) {if (thread->return_error2 != BR_OK) {if (put_user(thread->return_error2, (uint32_t __user *)ptr))return -EFAULT;ptr += sizeof(uint32_t);if (ptr == end)goto done;thread->return_error2 = BR_OK;}if (put_user(thread->return_error, (uint32_t __user *)ptr))return -EFAULT;ptr += sizeof(uint32_t);thread->return_error = BR_OK;goto done;}thread->looper |= BINDER_LOOPER_STATE_WAITING;if (wait_for_proc_work)proc->ready_threads++;mutex_unlock(&binder_lock);if (wait_for_proc_work) {if (!(thread->looper & (BINDER_LOOPER_STATE_REGISTERED |BINDER_LOOPER_STATE_ENTERED))) {binder_user_error("binder: %d:%d ERROR: Thread waiting ""for process work before calling BC_REGISTER_""LOOPER or BC_ENTER_LOOPER (state %x)\n",proc->pid, thread->pid, thread->looper);wait_event_interruptible(binder_user_error_wait, binder_stop_on_user_error < 2);}binder_set_nice(proc->default_priority);if (non_block) {if (!binder_has_proc_work(proc, thread))ret = -EAGAIN;} elseret = wait_event_interruptible_exclusive(proc->wait, binder_has_proc_work(proc, thread));//binder_has_proc_work为false唤醒} else {if (non_block) {if (!binder_has_thread_work(thread))ret = -EAGAIN;} elseret = wait_event_interruptible(thread->wait, binder_has_thread_work(thread));}mutex_lock(&binder_lock);if (wait_for_proc_work)proc->ready_threads--;thread->looper &= ~BINDER_LOOPER_STATE_WAITING;if (ret)return ret;while (1) {uint32_t cmd;struct binder_transaction_data tr;struct binder_work *w;struct binder_transaction *t = NULL;if (!list_empty(&thread->todo))w = list_first_entry(&thread->todo, struct binder_work, entry);else if (!list_empty(&proc->todo) && wait_for_proc_work)//在SM被唤醒时proc->todo为1且wait_for_proc_work等待进程有事情做w = list_first_entry(&proc->todo, struct binder_work, entry);//获取binder_workelse {if (ptr - buffer == 4 && !(thread->looper & BINDER_LOOPER_STATE_NEED_RETURN)) /* no data added */goto retry;break;}if (end - ptr < sizeof(tr) + 4)break;switch (w->type) {case BINDER_WORK_TRANSACTION: {//SM唤醒时带调用t = container_of(w, struct binder_transaction, work);//通过binder_transaction的指针变量work为w,获取binder_transaction} break;case BINDER_WORK_TRANSACTION_COMPLETE: { cmd = BR_TRANSACTION_COMPLETE;if (put_user(cmd, (uint32_t __user *)ptr))  //BR_TRANSACTION_COMPLETE命令写回return -EFAULT;ptr += sizeof(uint32_t);binder_stat_br(proc, thread, cmd);binder_debug(BINDER_DEBUG_TRANSACTION_COMPLETE,     "binder: %d:%d BR_TRANSACTION_COMPLETE\n",     proc->pid, thread->pid);list_del(&w->entry);//从thread->todo删除链表kfree(w);binder_stats_deleted(BINDER_STAT_TRANSACTION_COMPLETE);} break;

写会BR_NOOP和BR_TRANSACTION_COMPLETE给用户空间,相当于从内核读取了数据,同时也做list_del(&w->entry)的处理。

MS继续与binder交互,进入ret = wait_event_interruptible(thread->wait, binder_has_thread_work(thread));进入睡眠等待SM的唤醒。

 

SM在被MS唤醒后所做的处理如下:

SM同样在binder_thread_read时处于ret = wait_event_interruptible(thread->wait, binder_has_thread_work(thread));的睡眠当中,但是此时proc->todo已经有内容,在前面的MS write的过程进行了(list_add_tail(&t->work.entry, target_list);//binder_work添加到SM进程Proc链表中)操作,所以会执行:

 w = list_first_entry(&proc->todo, struct binder_work, entry);//获取binder_work

 t = container_of(w, struct binder_transaction, work);//通过binder_transaction的指针变量work为w,获取binder_transaction

最后获取binder_transaction t 用于SM和MS用来交互和中转信息。

有了从MS传递过来的t,将t的相关信息读取回SM的用户空间,传递给SM的命令为cmd=BR_TRANSACTION。

MS再次传递cmd=BC_REPLY,再次回到binder_thread_write

{  //reply=1,sevice回复给clientin_reply_to = thread->transaction_stack;//获取当前事务性即原来MS传递给SM的binder_transaction变量tif (in_reply_to == NULL) {binder_user_error("binder: %d:%d got reply transaction "  "with no transaction stack\n",  proc->pid, thread->pid);return_error = BR_FAILED_REPLY;goto err_empty_call_stack;}binder_set_nice(in_reply_to->saved_priority);if (in_reply_to->to_thread != thread) {binder_user_error("binder: %d:%d got reply transaction ""with bad transaction stack,"" transaction %d has target %d:%d\n",proc->pid, thread->pid, in_reply_to->debug_id,in_reply_to->to_proc ?in_reply_to->to_proc->pid : 0,in_reply_to->to_thread ?in_reply_to->to_thread->pid : 0);return_error = BR_FAILED_REPLY;in_reply_to = NULL;goto err_bad_call_stack;}thread->transaction_stack = in_reply_to->to_parent;target_thread = in_reply_to->from;//获取请求的线程if (target_thread == NULL) {return_error = BR_DEAD_REPLY;goto err_dead_binder;}if (target_thread->transaction_stack != in_reply_to) {binder_user_error("binder: %d:%d got reply transaction ""with bad target transaction stack %d, ""expected %d\n",proc->pid, thread->pid,target_thread->transaction_stack ?target_thread->transaction_stack->debug_id : 0,in_reply_to->debug_id);return_error = BR_FAILED_REPLY;in_reply_to = NULL;target_thread = NULL;goto err_dead_binder;}target_proc = target_thread->proc;//请教进程的相关信息}

前期MS在执行时,将MS自己的thread信息记录在了t当中。

if (!reply && !(tr->flags & TF_ONE_WAY))t->from = thread;//事务性记录from binder进程,即记录下请求进程

因此SM在执行binder_thread_write时,会获取到请求进程的thread,最终和前面MS唤醒SM一样,唤醒SM,只是现在的目标进程target_proc换成了MS的内容。

最终SM回互用户空间BR_TRANSACTION_COMPLETE,SM随后再次进行LOOP循环,睡眠等待其他请求进程的唤醒。

MS被唤醒后,所做的处理和SM被唤醒时相类似,在这里写会的cmd=BR_REPLY,以此完成了一次SM和MS的IPC.

 

2.3 binder 驱动C++层的机制简单介绍

可以简单的理解Binder IPC 实际就是C/S通过Linux的机制,对各自线程的信息进行维护,使SM和MS的用户空间不断和内核空间以ioctl进行读写的交互。服务端对信息进行解析完成相应的操作。客户度实际只需发送命令即可。作为应用程序的开发,Android很好的为我们做了各种封装,包括C++层次的binder和Java层次的binder驱动。

核心类:BpBinder(远程BinderProxy),BBinder(Native 本地Binder)

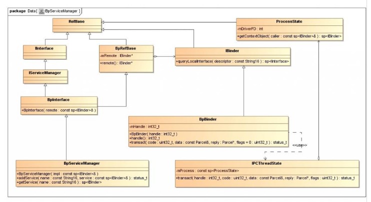
基于Binder C++层的机制,以SM和MS为例,在MS如果要和SM通信,就需要获得SM在MS进程中的一个Proxy,这里称之为BpServiceManager,BpServiceManager的操作函数分为addservice和getservice,需要的参量为一个Bpbinder(在这里就是SM远程的binder对象,相当于一个句柄,由于其特殊性,句柄数值为0)。

在2.2中分析的binder底层部分内容,就是基于用户空间的addservice开始的。在这里引用罗老师的UML图,方便自己的理解。

Android之binder驱动个人学习总结

在这里只对BpServiceManager的addservice做解析,该类最终的实现其实还是调用BpBinder的transact来完成,而该函数的实现最终调用的是IPCThreadState的transact,在该transact代码如下:

status_t IPCThreadState::transact(int32_t handle,                                  uint32_t code, const Parcel& data,                                  Parcel* reply, uint32_t flags)  //handle=0,flags=0{    status_t err = data.errorCheck();    flags |= TF_ACCEPT_FDS;    IF_LOG_TRANSACTIONS() {        TextOutput::Bundle _b(alog);        alog << "BC_TRANSACTION thr " << (void*)pthread_self() << " / hand "            << handle << " / code " << TypeCode(code) << ": "            << indent << data << dedent << endl;    }        if (err == NO_ERROR) {        LOG_ONEWAY(">>>> SEND from pid %d uid %d %s", getpid(), getuid(),            (flags & TF_ONE_WAY) == 0 ? "READ REPLY" : "ONE WAY");        err = writeTransactionData(BC_TRANSACTION, flags, handle, code, data, NULL);//将要发送的数据整理成一个binder_transaction_data    }        if (err != NO_ERROR) {        if (reply) reply->setError(err);        return (mLastError = err);    }        if ((flags & TF_ONE_WAY) == 0) {        #if 0        if (code == 4) { // relayout            LOGI(">>>>>> CALLING transaction 4");        } else {            LOGI(">>>>>> CALLING transaction %d", code);        }        #endif        if (reply) {            err = waitForResponse(reply);        } else {            Parcel fakeReply;            err = waitForResponse(&fakeReply);        }        #if 0        if (code == 4) { // relayout            LOGI("<<<<<< RETURNING transaction 4");        } else {            LOGI("<<<<<< RETURNING transaction %d", code);        }        #endif                IF_LOG_TRANSACTIONS() {            TextOutput::Bundle _b(alog);            alog << "BR_REPLY thr " << (void*)pthread_self() << " / hand "                << handle << ": ";            if (reply) alog << indent << *reply << dedent << endl;            else alog << "(none requested)" << endl;        }    } else {        err = waitForResponse(NULL, NULL);    }        return err;}

在这里真正实现ioctl的内容在waitForResponse的talkWithDriver中实现。

SM作为Android系统中特殊的一部分,他即可用当做服务端,也管理着系统的所有Service。新的服务需要向他完成注册才可以正常的使用。因此在这里的addservice就是在远程通过Binder驱动和SM交互,完成了MS的注册,注册传入的是一个BBinder的实体BnMediaPlayService,name=MediaPlay。

在C++的binder机制中,Bpxxx对应的Bnxxx(Bpxxx继承自BpBinder,Bnxxx继承自BBinder),简单理解就是Bnxxx在向SM完成注册后,会自动启动一个线程来等待客户端的请求,而在客户端如果要请求服务,需要获取一个Bpxxx远程代理来完成。Bpxxx在getservice时还回xxx服务的binder句柄,存放在Bpxxx对应的BpBinder的mHandle中。在binder驱动的底层会根据这个mHandle,查找到对应的target服务进程,同理根据2.2中MS唤醒SM的过程,进行命令的处理。

因此总结出在客户端需要服务时,首先获得Bpxxx(new BpBinder(mHandle))。然后是最终调用BpBinder的remote()->transact。而在用户端以BBinder->ontransact完成命令的解析。

 

2.4 Binder驱动的Java机制

简单的说一下Java层的binder驱动,其实这部分的难点还是在于Java 中Native函数在JNI的转换,感谢Google的开发人员,实现了Java和C++层的Binder函数的转换。

简单的总结3个小点:

1.Java层拥有一个SM的远程接口SMProxy,句柄为0 的BinderProxy对象,BinderProxy相当于BpBinder,在JNI实现转换。

2,Ixxx接口定义一个stub和proxy,Stub(存根):理解为本地服务。proxy:远程的代理。与C++相对应的前者就是Bnxxx,后者就是Bpxxx。

3. xxx需要继承了Ixxx的Stub,才可以完成请求的处理。

 

2.5 总结

上面的内容,基本是自己的阅读和学习的感受,Binder驱动的复杂程度是难以想象的,源码量大。写完本文也没有全部读通,但是这也为深入的去了解整个android系统开辟了基础。其中有些内容都是参考罗老师的Android之旅来完成的,在这里表示感谢。在接下去的一端时间将在Android4.0.3 ICS上学习Android系统整个系统过程,主要关心的是3个开机画面,继续给力,最近身体不是很舒服,对着电脑头老是晕,效率下降了很多,但是依旧在继续努力,给自己加油。

 

 

 

  
 

  


 

 

 


 

 

 

 

 

 

热点排行