首页 诗词 字典 板报 句子 名言 友答 励志 学校 网站地图
当前位置: 首页 > 教程频道 > 开发语言 > 编程 >

NIO 之 抉择就绪模式

2012-09-06 
NIO 之 选择就绪模式? ? ?Java NIO非堵塞应用通常适用用在I/O读写等方面,我们知道,系统运行的性能瓶颈通常

NIO 之 选择就绪模式

? ? ?Java NIO非堵塞应用通常适用用在I/O读写等方面,我们知道,系统运行的性能瓶颈通常在I/O读写,包括对端口和文件的操作上,过去,在打开一个I/O通道后,read()将一直等待在端口一边读取字节内容,如果没有内容进来,read()也是傻傻的等,这会影响我们程序继续做其他事情,那么改进做法就是开设线程,让线程去等待,但是这样做也是相当耗费资源的。

? ? ? ?Java NIO非堵塞技术实际是采取Reactor模式,或者说是Observer模式为我们监察I/O端口,如果有内容进来,会自动通知我们,这样,我们就不必开启多个线程死等,从外界看,实现了流畅的I/O读写,不堵塞了。

? ? ? Java NIO出现不只是一个技术性能的提高,你会发现网络上到处在介绍它,因为它具有里程碑意义,从JDK1.4开始,Java开始提高性能相关的功能,从而使得Java在底层或者并行分布式计算等操作上已经可以和C或Perl等语言并驾齐驱。

?

NIO 之 抉择就绪模式

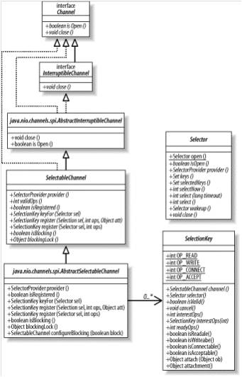
? ? ? ? ? ? ? ? ? ? ?图 1 ? ? ?类结构图

?

?

?

?

?

?

?

  

热点排行