[Android]Android SDK 2.3与Eclipse最新版开发环境搭建
一、 背景和准备
1. Android 简介
Android是Google于2007年11月5日宣布的基于Linux平台的开源手机操作系统的名称,该平台由操作系统、中间件、用户界面和应用软件组成,号称是首个为移动终端打造的真正开放和完整的移动软件。可以把它简单理解成Linux上套了一个JAVA的壳。
Android 的平台基本上是免费的,虽然有部份原生链接库会要求费用,但大部份是免权利金。Android 的程序可以采用JAVA开发,因为它的虚拟机(Virtual Machine) Dalvik,只是它将JAVA的bytecode 转成自己的格式,回避掉需要付给SUN 有关JAVA 的授权费用。因此,Android 开发环境是需要JDK的。
2. Android 网络资源
Android的网站是:http://www.android.com/ ,目前还可以登陆,比较悲剧的是:其Partners部分:http://source.android.com/ 和Developers部分:http://developer.android.com/ ,大陆地区已经无法访问。
Android的系统要求请参考:http://androidappdocs.appspot.com/sdk/requirements.html
当前最新版本的Android SDK下载器(真正的SDK还是需要另外下载的),小生是无法直接到官网http://developer.android.com/sdk/index.html 下载的,于是另外找了一个地址http://androidappdocs.appspot.com/sdk/index.html ,下载链接和说明如下:
Android SDK for Windows
android-sdk_r08-windows.zip
http://dl.google.com/android/android-sdk_r08-windows.zip
installer_r08-windows.exe (Recommended)
http://dl.google.com/android/installer_r08-windows.exe
Android SDK for Mac OS X (intel)
android-sdk_r08-mac_86.zip
http://dl.google.com/android/android-sdk_r08-mac_86.zip
Android SDK for Linux (i386)
android-sdk_r08-linux_86.tgz
http://dl.google.com/android/android-sdk_r08-linux_86.tgz
Here's an overview of the steps you must follow to set up the Android SDK:
?? 1. Prepare your development computer and ensure it meets the system requirements.
?? 2. Install the SDK starter package from the table above. (If you're on Windows, download the installer for help with the initial setup.)
?? 3. Install the ADT Plugin for Eclipse (if you'll be developing in Eclipse).
?? 4. Add Android platforms and other components to your SDK.
?? 5. Explore the contents of the Android SDK (optional).
3. 软件包下载
a. JDK 1.6
下载网址: http://www.oracle.com/technetwork/java/javase/downloads/index.html
当前最新版本为Java SE 6 Update 23
小生机器上安装的是:jdk1.6.0_21,也一样用,其实只要你是JDK1.5以上就可以了。
b. Android SDK下载器
下载地址上面已经给出了,可以根据你的系统选择不同的安装包。小生是windows 2003 server,因此下载了http://dl.google.com/android/android-sdk_r08-windows.zip ,之后直接解压缩即可。
c. Eclipse IDE
Eclipse 3.4 (Ganymede)以后版本均可。小生下载了最新版本的Helios (3.6)
二、 JAVA 环境
Windows上配置JAVA环境变量如下:
JAVA_HOME ![[Android]Android SDK 2.3与Eclipse最新版开发环境筹建](http://img.reader8.net/uploadfile/jiaocheng/2014018/2618/201401260918532594.gif)
Path: ![[Android]Android SDK 2.3与Eclipse最新版开发环境筹建](http://img.reader8.net/uploadfile/jiaocheng/2014018/2618/201401260918532595.gif)
三、 Android SDK 安装
Android SDK 可以通过SDK 下载器自动下载和配置,适合网络好,下载速度快的情况下;也可以借助工具下载SDK 文件,手工配置,适合网络不是很好,下载速度慢的情况下。
SDK 下载器自动下载步骤如下:
??? 解压缩android-sdk_r08-windows下载器,并双击运行SDK Manager.exe: ![[Android]Android SDK 2.3与Eclipse最新版开发环境筹建](http://img.reader8.net/uploadfile/jiaocheng/2014018/2618/201401260918532596.gif)
如果你的电脑不支持https连接会看到如下界面: ![[Android]Android SDK 2.3与Eclipse最新版开发环境筹建](http://img.reader8.net/uploadfile/jiaocheng/2014018/2618/201401260918532597.gif)
请选择setting的将Force https://... Sources to be fetched by using http://... 的选项打勾 ![[Android]Android SDK 2.3与Eclipse最新版开发环境筹建](http://img.reader8.net/uploadfile/jiaocheng/2014018/2618/201401260918532598.gif)
??? 勾选你想要安装的Packages,并点击Install Selected进行安装: ![[Android]Android SDK 2.3与Eclipse最新版开发环境筹建](http://img.reader8.net/uploadfile/jiaocheng/2014018/2618/201401260918532599.gif)
??? 确认对话框如下,选择Accept All进行下载安装 ![[Android]Android SDK 2.3与Eclipse最新版开发环境筹建](http://img.reader8.net/uploadfile/jiaocheng/2014018/2618/201401260918532600.gif)
??? 则Android SDK下载器进入下载安装的过程 ![[Android]Android SDK 2.3与Eclipse最新版开发环境筹建](http://img.reader8.net/uploadfile/jiaocheng/2014018/2618/201401260918532601.gif)
??? 根据你网速的情况,下载安装的时间或长或短,请耐心等待。
手动下载步骤如下:
??? 通过分析Android下载器的http://dl-ssl.google.com/android/repository/repository.xml 内容,可以得到如下下载列表(以Windows环境为例):
http://dl-ssl.google.com/android/repository/android-1.5_r04-windows.zip
http://dl-ssl.google.com/android/repository/android-1.6_r03-windows.zip
http://dl-ssl.google.com/android/repository/android-2.0_r01-windows.zip
http://dl-ssl.google.com/android/repository/android-2.0.1_r01-windows.zip
http://dl-ssl.google.com/android/repository/android-2.1_r02-windows.zip
http://dl-ssl.google.com/android/repository/android-2.2_r02-windows.zip
http://dl-ssl.google.com/android/repository/android-2.3.1_r02-linux.zip
http://dl-ssl.google.com/android/repository/android-3.0_pre_r01-linux.zip
http://dl-ssl.google.com/android/repository/platform-tools_r02-windows.zip
http://dl-ssl.google.com/android/repository/tools_r09-windows.zip
http://dl-ssl.google.com/android/repository/docs-Honeycomb_pre_r01-linux.zip
http://dl-ssl.google.com/android/repository/samples-Honeycomb_pre_r01-linux.zip
http://dl-ssl.google.com/android/repository/samples-2.1_r01-linux.zip
http://dl-ssl.google.com/android/repository/samples-2.2_r01-linux.zip
http://dl-ssl.google.com/android/repository/samples-2.3_r01-linux.zip
??? 请使用下载工具下载到本地,并按如下映射关系解压缩到SDK下载器所在目录,映射关系如下:
android-1.5_r04-windows.zip platforms\android-3
android-1.6_r03-windows.zip platforms\android-4
android-2.0_r01-windows.zip platforms\android-5
android-2.0.1_r01-windows.zip platforms\android-6
android-2.1_r02-windows.zip platforms\android-7
android-2.2_r02-windows.zip platforms\android-8
android-2.3.1_r02-linux.zip platforms\android-9
android-3.0_pre_r01-linux.zip platforms\android-10
platform-tools_r02-windows.zip platforms-tools
tools_r09-windows.zip tools
docs-Honeycomb_pre_r01-linux.zip doc
samples-Honeycomb_pre_r01-linux.zip samples\android-10
samples-2.1_r01-linux.zip samples\android-7
samples-2.2_r01-linux.zip samples\android-8
samples-2.3_r01-linux.zip samples\android-9
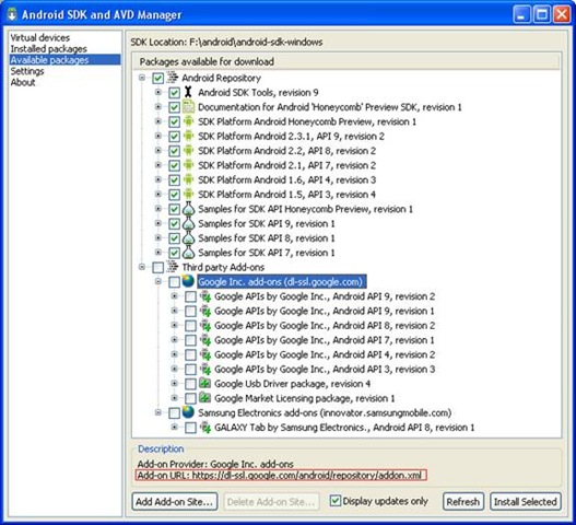
??? 如果要安装google api,请分析下图中的地址:http://dl-ssl.google.com/android/repository/addon.xml 下载自己需要的Packages进行解压,方法同1、2 ![[Android]Android SDK 2.3与Eclipse最新版开发环境筹建](http://img.reader8.net/uploadfile/jiaocheng/2014018/2618/201401260918532602.gif)
下载列表为:
http://dl-ssl.google.com/android/repository/google_apis-3-r03.zip
http://dl-ssl.google.com/android/repository/google_apis-4_r02.zip
http://dl-ssl.google.com/android/repository/google_apis-5_r01.zip
http://dl-ssl.google.com/android/repository/google_apis-6_r01.zip
http://dl-ssl.google.com/android/repository/google_apis-7_r01.zip
http://dl-ssl.google.com/android/repository/google_apis-8_r02.zip
http://dl-ssl.google.com/android/repository/google_apis-9_r02.zip
http://dl-ssl.google.com/android/repository/market_licensing-r01.zip
http://dl-ssl.google.com/android/repository/usb_driver_r04-windows.zip
??? 映射关系为:
google_apis-3-r03.zip add-ons\addon_google_apis_google_inc_3
google_apis-4_r02.zip add-ons\addon_google_apis_google_inc_4
google_apis-5_r01.zip add-ons\addon_google_apis_google_inc_5
google_apis-6_r01.zip add-ons\addon_google_apis_google_inc_6
google_apis-7_r01.zip add-ons\addon_google_apis_google_inc_7
google_apis-8_r02.zip add-ons\addon_google_apis_google_inc_8
google_apis-9_r02.zip add-ons\addon_google_apis_google_inc_9
market_licensing-r01.zip google-market_licensing
usb_driver_r04-windows.zip usb_driver
??? 具体的目录结构如下图: ![[Android]Android SDK 2.3与Eclipse最新版开发环境筹建](http://img.reader8.net/uploadfile/jiaocheng/2014018/2618/201401260918532603.gif)
??? 解压完成后启动一下SDK下载器,检查是否安装成功,如下图: ![[Android]Android SDK 2.3与Eclipse最新版开发环境筹建](http://img.reader8.net/uploadfile/jiaocheng/2014018/2618/201401260918532604.gif)
注:由于小生在写这篇文章的时候,Android 刚出了Android SDK Platform Honeycomb Preview, revision 1 ,但是却没有把android-3.0_pre_r01-linux.zip 放在http://dl-ssl.google.com/android/repository/android-3.0_pre_r01-linux.zip ,所以暂时无法下载安装这个版本的Android SDK ,但不影响SDK 使用。请各位自行下载安装。
?
四、 Eclipse 集成开发环境(IDE)搭建
现在开始Eclipse IDE及Android Eclipse plugin的安装和配置,这里使用的Eclipse版本为,eclipse-java-helios-SR1-win32.zip,请自行到Eclipse官方网站(http://eclipse.org)上下载自己喜欢的版本,建议3.4以上版本。
我们使用的Android Eclipse Plugin 是ADT :Android Development Tools 。同Android SDK 一样,分为在线安装和手动安装两种方式。
在线安装步骤如下:
??? 打开Eclipse,选择菜单:Help->Install New Software... ![[Android]Android SDK 2.3与Eclipse最新版开发环境筹建](http://img.reader8.net/uploadfile/jiaocheng/2014018/2618/201401260918532605.gif)
??? 弹出“Available Software”对话框,点击“Add...”按钮 ![[Android]Android SDK 2.3与Eclipse最新版开发环境筹建](http://img.reader8.net/uploadfile/jiaocheng/2014018/2618/201401260918532606.gif)
??? 弹出“Add Repository”对话框。
Name中输入:ADT
Location中输入:https://dl-ssl.google.com/android/eclipse/,如果不支持 https 可有输入http://dl-ssl.google.com/android/eclipse/
如下图: ![[Android]Android SDK 2.3与Eclipse最新版开发环境筹建](http://img.reader8.net/uploadfile/jiaocheng/2014018/2618/201401260918532607.gif)
点击“OK”按钮。
??? 此时Eclipse会搜索指定URL的资源,如果搜索无误,会出现:Developer Tools的复选框,选中此复选框。点击“Next”按钮。 ![[Android]Android SDK 2.3与Eclipse最新版开发环境筹建](http://img.reader8.net/uploadfile/jiaocheng/2014018/2618/201401260918532608.gif)
??? 出现“Install Details”对话框。点击“Next”按钮。 ![[Android]Android SDK 2.3与Eclipse最新版开发环境筹建](http://img.reader8.net/uploadfile/jiaocheng/2014018/2618/201401260918532609.gif)
??? 出现“Review Licenses”对话框,选择“I accept the terms of the license agreements”复选框。点击“Finish”按钮。 ![[Android]Android SDK 2.3与Eclipse最新版开发环境筹建](http://img.reader8.net/uploadfile/jiaocheng/2014018/2618/201401260918532610.gif)
??? 进入下载及安装过程: ![[Android]Android SDK 2.3与Eclipse最新版开发环境筹建](http://img.reader8.net/uploadfile/jiaocheng/2014018/2618/201401260918532611.gif)
??? 过程中可能会出现“Security Warning”对话框,不用担心点击“OK”按钮以继续安装。 ![[Android]Android SDK 2.3与Eclipse最新版开发环境筹建](http://img.reader8.net/uploadfile/jiaocheng/2014018/2618/201401260918532612.gif)
??? 安装成功后,安装提示重启Eclipse,即完成整个安装过程。 ![[Android]Android SDK 2.3与Eclipse最新版开发环境筹建](http://img.reader8.net/uploadfile/jiaocheng/2014018/2618/201401260918532613.gif)
离线安装步骤如下;
1. 访问http://androidappdocs.appspot.com/sdk/eclipse-adt.html获取当前最新版本的ADT Eclipse离线安装包,当前最新版本为:ADT 9.0.0,下载地址为:http://dl.google.com/android/ADT_9.0.0.zip
2. 开始Eclipse Plugin的本地安装过程中,如下。由于整个过程跟在线安装类似,具体不再详述。
?