ibatis源码学习(三)参数和结果的映射原理
在ibatis整体设计和核心流程一文中,我们提到了ibatis框架中sql的执行过程,sql执行前后有两个重要步骤: 参数对象映射到sql执行参数,sql执行结果映射到结果对象。本文将深入分析ibatis框架中参数和结果的映射原理。
问题
在详细介绍ibatis参数和结果映射原理之前,让我们先来思考几个问题。
1. 为什么需要参数和结果的映射?
相对于全自动的orm,ibatis一个重要目标是,通过维护POJO与SQL之间的映射关系,让我们执行 SQL时对输入输出的数据管理更加方便。也就是说,ibatis并不会为程序员在运行期自动生成SQL 执行,具体的 SQL 需要程序员编写,然后通过映射配置文件,将SQL所需的参数,以及返回的结果字段映射到指定POJO。
2. 如何维护参数和结果的映射关系?
对于变化的数据,当然是通过配置文件的方式,在sqlMap映射文件中配置参数和结果对象与SQL的映射关系。
3. 如何执行参数和结果与SQL的映射?
初始化时读取配置文件,将参数和结果与SQL的映射关系维护在SqlMapClientImpl中;处理请求时,通过配置的映射关系,构建sql参数和结果对象,可以采用反射等方式读取和写入对象的属性值。
SQL执行环境
在ibatis整体设计和核心流程一文的SQL执行过程中,SqlMapExecutorDelegate首先获取初始化时构建好的MappedStatement (初始化过程见初始化和配置文件解析),再通过MappedStatement执行SQL,参数和结果与SQL的映射正是在MappedStatement的SQL执行过程中进行处理。在介绍参数和结果与SQL的映射原理之前,我们先看一下MappedStatement的相关类图:
上面的这张类图需说明两点:
1. 从纵向上体现了Statement类的整体继承关系,MappedStatement接口提供了SQL执行上下文信息和执行操作,如ParameterMap、ResultMap、SQL、Timeout等上下文信息和executeQueryForList等操作信息;BaseStatement抽象类提供了MappedStatement的初步实现,它组合了MappedStatement需要的上下文信息;GeneralStatement实现类提供了MappedStatement的执行操作的基本实现;InsertStatement、SelectStatement等实现类提供了针对不同类型SQL操作的特定实现。
2. 从横向上体现了Statement类的初始化数据和请求处理数据的分离。 类图中的第一行对象(ParameterMap/ResultMap/SQL等)在初始化过程中会构造完毕,请求处理时直接获取即可; 类图中的第三行对象(RequestScope)在请求处理时才会创建,通过执行方法的参数传入,再进行后续处理。
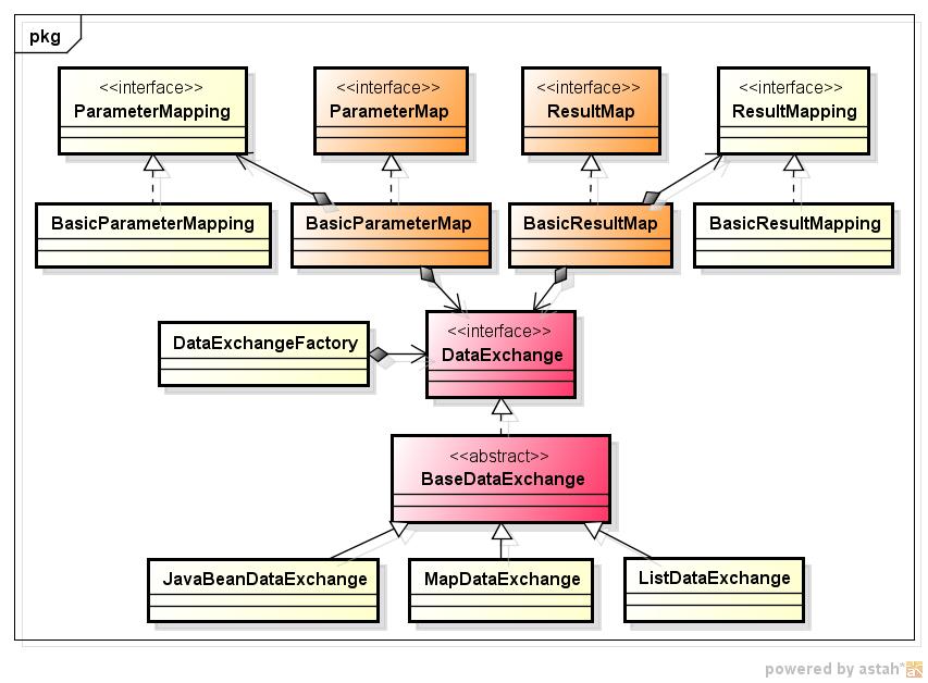
映射主要类图
参数和结果映射的主要类图如下:
1. ParameterMap
该接口提供了和参数处理相关的方法,如根据参数对象生成sql参数数组,为PrepareStatement设置参数等。它的默认实现类是BasicParameterMap,其内部组合了多个ParameterMapping对象。
2. ResultMap
该接口提供了和结果处理相关的方法,如根据ResultSet生成结果对象等。它的默认实现类是BasicResultMap,其内部组合了多个ResultMapping对象。
3. ParameterMapping/ResultMapping
该接口用于维护参数对象和结果对象中每个属性的详细映射信息,如propertyName、jdbcType、javaType、nullValue等,以及针对该属性类型的TypeHandler。
4. DataExchange
该接口是映射的核心接口,执行具体的映射操作,默认实现是BaseDataExchange,针对不同的参数和结果类型有不同的实现类,如JavaBeanDataExchange、MapDataExchange、ListDataExchange、PrimitiveDataExchange等,这些对象统一由DataExchangeFactory创建和管理。
下面以查询操作为例,分析ibatis执行过程中参数和结果的映射原理。
参数映射过程
1. SqlMapExecutorDelegate调用GeneralStatement.executeQueryWithCallback()方法,执行sql语句。
protected void executeQueryWithCallback(RequestScope request, Connection conn, Object parameterObject, Object resultObject, RowHandler rowHandler, int skipResults, int maxResults) throws SQLException { ... parameterObject = validateParameter(parameterObject); //校验输入参数 Sql sql = getSql(); //获取sql对象 errorContext.setMoreInfo("Check the parameter map."); ParameterMap parameterMap = sql.getParameterMap(request, parameterObject); //从sql对象中获取ParameterMap errorContext.setMoreInfo("Check the result map."); ResultMap resultMap = sql.getResultMap(request, parameterObject); //从sql对象中获取ResultMap request.setResultMap(resultMap); request.setParameterMap(parameterMap); Object[] parameters = parameterMap.getParameterObjectValues(request, parameterObject); //重要,目的是通过参数映射获取参数值 errorContext.setMoreInfo("Check the SQL statement."); String sqlString = sql.getSql(request, parameterObject); //获取sql语句 errorContext.setActivity("executing mapped statement"); errorContext.setMoreInfo("Check the SQL statement or the result map."); RowHandlerCallback callback = new RowHandlerCallback(resultMap, resultObject, rowHandler); sqlExecuteQuery(request, conn, sqlString, parameters, skipResults, maxResults, callback); // 重要,执行sql操作 ...} public Object[] getParameterObjectValues(RequestScope request, Object parameterObject) { return dataExchange.getData(request, this, parameterObject); }public Object[] getData(RequestScope request, ParameterMap parameterMap, Object parameterObject) { if (!(parameterObject instanceof Map)) { throw new RuntimeException("Error. Object passed into MapDataExchange was not an instance of Map."); } Object[] data = new Object[parameterMap.getParameterMappings().length]; Map map = (Map) parameterObject; ParameterMapping[] mappings = parameterMap.getParameterMappings(); for (int i = 0; i < mappings.length; i++) { data[i] = map.get(mappings[i].getPropertyName()); } return data; } public void executeQuery(RequestScope request, Connection conn, String sql, Object[] parameters, int skipResults, int maxResults, RowHandlerCallback callback) throws SQLException { ... PreparedStatement ps = null; ResultSet rs = null; setupResultObjectFactory(request); try { errorContext.setMoreInfo("Check the SQL Statement (preparation failed)."); Integer rsType = request.getStatement().getResultSetType(); //准备PrepareStatement if (rsType != null) { ps = prepareStatement(request.getSession(), conn, sql, rsType); } else { ps = prepareStatement(request.getSession(), conn, sql); } setStatementTimeout(request.getStatement(), ps); Integer fetchSize = request.getStatement().getFetchSize(); if (fetchSize != null) { ps.setFetchSize(fetchSize.intValue()); } errorContext.setMoreInfo("Check the parameters (set parameters failed)."); request.getParameterMap().setParameters(request, ps, parameters); //为PrepareStatement设置参数 errorContext.setMoreInfo("Check the statement (query failed)."); ps.execute(); //执行 errorContext.setMoreInfo("Check the results (failed to retrieve results)."); // Begin ResultSet Handling rs = handleMultipleResults(ps, request, skipResults, maxResults, callback); //处理结果 ... } public void setParameters(RequestScope request, PreparedStatement ps, Object[] parameters) throws SQLException { .... if (parameterMappings != null) { for (int i = 0; i < parameterMappings.length; i++) { BasicParameterMapping mapping = (BasicParameterMapping) parameterMappings[i]; errorContext.setMoreInfo(mapping.getErrorString()); if (mapping.isInputAllowed()) { setParameter(ps, mapping, parameters, i); //循环处理每一个参数 } } } } protected void setParameter(PreparedStatement ps, BasicParameterMapping mapping, Object[] parameters, int i) throws SQLException { Object value = parameters[i]; // 设置空值 String nullValueString = mapping.getNullValue(); if (nullValueString != null) { TypeHandler handler = mapping.getTypeHandler(); if (handler.equals(value, nullValueString)) { value = null; } } // 设置Parameter TypeHandler typeHandler = mapping.getTypeHandler(); if (value != null) { typeHandler.setParameter(ps, i + 1, value, mapping.getJdbcTypeName()); } else if (typeHandler instanceof CustomTypeHandler) { typeHandler.setParameter(ps, i + 1, value, mapping.getJdbcTypeName()); } else { int jdbcType = mapping.getJdbcType(); if (jdbcType != JdbcTypeRegistry.UNKNOWN_TYPE) { ps.setNull(i + 1, jdbcType); } else { ps.setNull(i + 1, Types.OTHER); } } } public void setParameter(PreparedStatement ps, int i, Object parameter, String jdbcType) throws SQLException { ps.setBigDecimal(i, ((BigDecimal) parameter)); } private ResultSet handleMultipleResults(PreparedStatement ps, RequestScope request, int skipResults, int maxResults, RowHandlerCallback callback) throws SQLException { ResultSet rs; rs = getFirstResultSet(ps); if (rs != null) { handleResults(request, rs, skipResults, maxResults, callback); } ... } private void handleResults(RequestScope request, ResultSet rs, int skipResults, int maxResults, RowHandlerCallback callback) throws SQLException { try { request.setResultSet(rs); ResultMap resultMap = request.getResultMap(); ... int resultsFetched = 0; while ((maxResults == SqlExecutor.NO_MAXIMUM_RESULTS || resultsFetched < maxResults) && rs.next()) { Object[] columnValues = resultMap.resolveSubMap(request, rs).getResults(request, rs); //获取每条记录的各个属性值 callback.handleResultObject(request, columnValues, rs); //通过属性值组装结果对象 resultsFetched++; } } } finally { request.setResultSet(null); } } public Object[] getResults(RequestScope request, ResultSet rs) throws SQLException { ... boolean foundData = false; Object[] columnValues = new Object[getResultMappings().length]; // 依次处理ResultMappings,设置每个属性值 for (int i = 0; i < getResultMappings().length; i++) { BasicResultMapping mapping = (BasicResultMapping) getResultMappings()[i]; if (mapping.getStatementName() != null) { if (resultClass == null) { throw new SqlMapException("The result class was null when trying to get results for ResultMap named " + getId() + "."); } else if (Map.class.isAssignableFrom(resultClass)) { Class javaType = mapping.getJavaType(); if (javaType == null) { javaType = Object.class; } columnValues[i] = getNestedSelectMappingValue(request, rs, mapping, javaType); } else if (DomTypeMarker.class.isAssignableFrom(resultClass)) { Class javaType = mapping.getJavaType(); if (javaType == null) { javaType = DomTypeMarker.class; } columnValues[i] = getNestedSelectMappingValue(request, rs, mapping, javaType); } else { Probe p = ProbeFactory.getProbe(resultClass); Class type = p.getPropertyTypeForSetter(resultClass, mapping.getPropertyName()); columnValues[i] = getNestedSelectMappingValue(request, rs, mapping, type); } foundData = foundData || columnValues[i] != null; } else if (mapping.getNestedResultMapName() == null) { columnValues[i] = getPrimitiveResultMappingValue(rs, mapping); if (columnValues[i] == null) { columnValues[i] = doNullMapping(columnValues[i], mapping); } else { foundData = true; } } } request.setRowDataFound(foundData); return columnValues; } public void handleResultObject(RequestScope request, Object[] results, ResultSet rs) throws SQLException { Object object; request.setCurrentNestedKey(null); object = resultMap.resolveSubMap(request, rs).setResultObjectValues(request, resultObject, results); //生成结果对象 ... rowHandler.handleRow(object); // 将object加入rowHandler内部的list中 } }